


 
 
GEF FINAL EVALUATION 
 
 
 
  Transfer of Environmentally Sound Technologies 
(TEST) to Reduce Transboundary Pollution in the 
Danube River Basin 
 
 
 
 
 
PROJECT TITLE:  
Transfer of Environmentally Sound Technology (Test) to Reduce 
Transboundary Pollution In The Danube River Basin 
 
PARTICIPATING COUNTRIES:  Bulgaria, Croatia, Hungary, Romania and Slovak Republic 
 
UNDP PROJECT NUMBER :  RER/00/G35 
 
GEF Project Number:   
867 
 
Project Evaluator:  
 
David H. Vousden 
 
 
 
 
CONTENTS 
 
Acknowledgements  
 
Acronyms 
 
1. Executive Summary 
 
2. Evaluation Process (Purpose and methodology)  
 
3. Project Background and Landscape 
 
3.1 
Objectives 
3.2 
Justification for the Project 
3.3 
Project Components and Outputs 
 
4. Findings and Evaluation 
 
4.1 Project Delivery 
4.1.1 
Outputs and Activities 
4.1.2 
National Delivery  The Demonstrations 
4.1.3 
Summary of Demonstration Enterprise Delivery 
4.1.4 
Threats and Root Causes  Effective Resolution 
4.1.5 
Global and National Benefits 
4.1.6 
Stakeholder Participation and Public Involvement 
4.1.7 
Capacity Building 
4.1.8 
Policy and Legislative Reform and Improvement 
4.1.9 
Replicability 
4.1.10 
Risks and Sustainability 
 
4.2 Project Management and Implementation 
4.2.1 
Project Design and Planning 
4.2.2 
Project Management 
4.2.3 
Project Execution and Implementation 
4.2.4 
Country ownership/Drivenness 
4.2.5 
Workplan and Budget (including cost effectiveness) 
4.2.6 
Monitoring and Evaluation 
 
4.3 Overall Project Impact 
4.3.1 
Objective Achievements 
4.3.2 
Constraints 
 
5. Conclusions of Evaluation  
 
6. Recommendations  
 
7. List of Annexes 
 
 
 
Acknowledgements  
 
 
2 
The Evaluator would like to thank all of the people interviewed during this evaluation procedure 
(whether in person or by email), all of whom proved to be helpful, courteous and informative, and 
all of whom were clearly fully supportive of the project and its delivery. 
 
The Evaluator would like especially to thank UNIDO for its hospitality and for the efforts made by 
them to ensure a smooth and successful evaluation, and in particular the Project Coordinator. 
 
 
David H. Vousden - GEF Project Design Specialist and Evaluator. March 2005. 
 
3 
Acronyms 
 
AB 
 
Advisory Board 
APR   
Annual Progress Review 
BAT   
Best Available Technology 
BOD   
Biological Oxygen Demand 
CEE   
Central and Eastern Europe 
CESD   
Centre for Environmentally Sustainable Development 
COD   
Chemical Oxygen Demand 
COMFAR 
Computer Model for Feasibility Analysis and Reporting 
CP 
 
Cleaner Production 
CPA   
Cleaner Production Assessment 
CPC   
Cleaner Production Centre 
DRP    
Danube Regional Programme 
EA 
 
Executing Agency (of GEF) 
 
EMA   
Environmental Management Accounting 
EMIS   
Danube Regional Project's Expert Group on Emissions 
EMS   
Environmental Management System 
EST   
Environmentally Sound Technology 
EU 
 
European Union 
GEF   
Global Environment Facility 
IA 
 
Implementing Agency 
ICPDR 
International Convention for the Protection of the Danube River 
IPPC   
Integrated Pollution Prevention and Control 
ISO 
 
International Organisation for Standardisation 
M&E   
Monitoring and Evaluation 
M&EB 
Mass and Energy Balance 
MSP    
Medium-Sized Project 
NCPC  
National Centre for Pollution Control 
NGO   
Non-Governmental Organisation 
NPO   
Non-Product Output 
OP 
 
Operational Programme (of GEF) 
PDF   
Project Development Facility (of GEF) 
POPS   
Persistent Organic Pollutants 
QMS   
Quality Management System 
REC   
Regional Environmental Centre 
SAP   
Strategic Action Plan 
SES   
Sustainable Enterprise Strategy 
SQA   
Semi-Quantitative Score 
TDA   
Transboundary Diagnostic Analysis 
TEST   
Transfer of Environmentally Sound Technology 
UNDP 
United Nations Development Programme 
UNEP  
United Nations Environment Programme 
UNIDO 
United Nations Industrial Development Organisation 
USAID  
United States Agency for International Development 
VOC   
Volatile Organic Compounds 
 
 
4 
1. EXECUTIVE SUMMARY 
 
The GEF Transfer of Environmentally Sound Technologies project was implemented by UNDP 
and Executed by UNIDO. In the three-year period of the MSP, the project successfully completed 
training and knowledge transfer related to capacity building and institutional strengthening at both 
the level of the selected demonstration enterprises and at the level of the national counterpart 
institutions (Cleaner Production Centres, Pollution Control Centres, etc). The actual demonstrations 
of the TEST approach in 17 enterprises was equally as successfully with considerable investment 
made by the selected companies into the adoption of cleaner production processes and 
environmentally sound technology.  
 
There are some concerns related to Project Design, which should be noted for future consideration. 
Activities for replication and transfer of lessons from the Project's achievements to other 
beneficiaries and stakeholders within the countries and the Danube Basin as a whole were weak. 
These can be related to the absence of any specific transfer and replication mechanism or linkages, 
and the fact that the Project was constrained by its MSP modality and funding limitations (and, to 
some extent, 3-year time limitation). Furthermore, the total funding identified in the Project 
Document was not fully realised. The Project Document also has no reference to sustainability of 
the Project's objectives or of the GEF investment. 
 
In this respect, it must be stated that the Project Management and the Execution Process achieved a 
very high level of success from the point-of-view of completion of the Project activities and 
delivery of intended outputs. Any criticism has to rest with the Project  Design and not its Execution 
or Management. 
 
The Terminal Evaluation finds this project to have been most notably successful and a very 
worthwhile example of a GEF MSP investment from which many valuable lessons and practices 
can be captured. The Evaluation provides a number of recommendations, including the proposal 
that serious consideration be given to further investment to transfer these lessons and best practices 
and to build on the substantial achievements of the TEST project. The Evaluator applauds the 
Executing Agency, the Project Coordinator and the in-country Coordinators and Project Teams for 
a praiseworthy achievement. 
 
 
2. EVALUATION PROCESS (PURPOSE AND METHODOLOGY) 
 
The purpose of a GEF Independent Terminal Evaluation is to enable all of the direct stakeholders 
OF the project (Government, private sector, the Implementing Agency, the Executing Agency, 
GEF, NGOs, etc.) to review achievements and delivery, and to identify valuable lessons and 
practices that need to be captured and sustained.  To this end it is important that such an evaluation 
gathers as much input and feedback as is possible from a broad spectrum of all project stakeholders 
and beneficiaries related to the project objectives. 
 
The Evaluation attempts to determine, as systematically and objectively as possible, the relevance, 
efficiency, effectiveness, impact and sustainability of the project. The Evaluation will assess the 
achievements of the project against its objectives, including a re-examination of the relevance of 
the objectives and of the project design. It will also identify factors that have facilitated or impeded 
the achievement of the objectives. While a thorough review of the project design and 
implementation is in itself very important in order to explain or justify project trends and/or 
amendments, such an in-depth evaluation is ultimately an important tool for providing detailed 
recommendations with regard to the current project and its outputs, and for capturing best practices 
and lessons which can be used to structure and drive future initiatives. 
 
5 
 
The Evaluation places its emphasis on results and delivery, with reference to any measurable 
indicators as defined within the Project Document or subsequent Annual Project Reviews/Project 
Implementation Reviews. However, the evaluation also recognises that GEF Projects are, by nature, 
dynamic and constantly evolving, and that this requires flexibility and understanding when 
reviewing a project in the context of its original objectives and intended outputs. 
 
It is important to see the Evaluation not merely as a monitoring process required by GEF but more 
as the final opportunity to scrutinise and review what the project has achieved and learned. The 
Evaluation is the instrument that helps all parties to identify valuable lessons, document successes 
(and failures) and best practices (as well as those to be avoided).  It provides closure to a project 
while allocating a degree of achievement, but it should also identify any logical next steps and 
potentially valuable follow-up exercises. Of course, most importantly, it also provides guidance for 
similar GEF project design and implementation in the future.  
 
Further details regarding the Monitoring and Evaluation requirements of UNDP/GEF and the 
Objectives and Purpose of this Evaluation can be found under the Terms of Reference for the 
Evaluation (Annex I). Annex II provides a list of the persons/agencies/bodies interviewed during 
the course of the evaluation. Annex III gives a list of the documents reviewed. 
 
In looking at the achievements of any Project, it is necessary to review the Outputs against any 
measurable indicators provided by various Project documents. This often requires some level of 
rating or quantitative scoring. To this effect, the Evaluator has used a  Semi-Quantitative 
Assessment  approach which aims to assess the actual achievements of the project up to the time of 
completion against the anticipated achievements as defined in the Project Document and/or 
APR/PIR.  
 
This SQA approach assigns a scale of achievement for  each output (based on the expected delivery 
and the success criteria for measuring that delivery) This provides a useful and quite accurate 
guideline to which components were completed, which were not, and what the reason may be for 
any lack of delivery. This is not intended to be an exercise in criticism, but more importantly one 
whereby valuable lessons and practices can be identified and captured both for the sake of the 
current project and for future GEF projects.  
 
This assessment uses a judgement of the percentage of achievement per activity or output against 
the original intention of the Project. To smooth-out the subjective nature of this approach, this 
percentage is then converted to a scale from 1-5 whereby: 
 
0  1.1   = 
Almost No Delivery The Project has effectively failed in its objectives. 
1.1-2.0   =  
Limited effective delivery  - generally poor and unsustainable. Project unlikely to 
have secured its objectives. 
2.1-3.0   =  
Borderline   Some notable achievements and delivery in specific areas but weak in 
others. Considerable additional effort necessary to secure intended objectives. 
3.1-4.0   =  
Good, Effective Delivery   Most activities or outputs have delivered as expected. 
Project has met majority of its objectives and has produced benefits consistent with 
GEF operational strategy. Project could have benefited from some changes in design 
or realignment of priorities. Some possible areas of weakness that could be 
strengthened through follow-up activities. 
4.1-5.0   =  
Excellent Delivery   All outputs delivered as planned. Full stakeholder support. 
Project undoubtedly successful and sustainable.  
 
 
6 
The SQA scores for Project Delivery, Management and Implementation are presented and 
discussed at the end of each section. 
 
Section 5 (Conclusions of Evaluation) of this report presents the SQA scores for the overall 
objectives and components of the Project as defined both in the Project Document and subsequent 
APR/PIRs, as well as by the GEF criteria for Projects and discusses their implications. This 
includes an extrapolated composite score for the Project Outputs and Activities. 
 
This Evaluation was conducted during the February-March 2005. The Evaluator conducted 
interviews and made observations in Bulgaria, Croatia and Slovakia as well as at UNIDO 
Headquarters in Vienna, Austria. This included field-trips to selected enterprises in Croatia and 
Slovakia as well as the opportunity to observe and ask questions at the final TEST National 
Dissemination Workshop in Sofia, Bulgaria. Further follow-up consultations were carried out in the 
3 weeks following the Evaluation Mission in order qualify any concerns and to fine-tune the 
Evaluation report. 
 
3. PROJECT BACKGROUND AND LANDSCAPE 
 
 
3.1. Objectives 
 
Overall Project Objective and Description 
 
The UNDP/GEF Pollution Reduction Programme identified 130 major manufacturing enterprises 
of concern (known as hot spots) within the Danube River Basin; a significant number of these were 
contributing to transboundary pollution in the form of nutrients and/or persistent  organic pollutants. 
In spite of the environmental problems they were causing, there was a lack of convincing evidence 
that it is possible to comply with environmental norms while still maintaining or perhaps enhancing 
their competitive position. This project set out to build capacity in existing cleaner production 
institutions in five Danubian countries to apply the UNIDO programme on Transfer of 
Environmentally Sound Technology (TEST) at selected pilot enterprises that were contributing to 
transboundary pollution in the Danube River Basin and the Black Sea. The aim of the assistance 
was to bring these pilot enterprises into compliance with environmental norms of the Danube River 
Protection Convention while at the same time taking into account their needs to remain competitive 
and to deal with the social consequences of major technology upgrading. The enhanced institutional 
capacity would then be available to assist other enterprises of concern in these countries as well as 
other Danubian countries. 
 
Development Objective from the 2003 APR/PIR  
 
·  To improve industrial environmental management by major industrial enterprises in the 
Danube River Basin, resulting in Major reductions in pollutant loading and consequently 
risk to the Danube River and Black Sea aquatic environments. 
 
·  To build capacity in networks of national cleaner production institutions to advise the 
enterprises in the five participating countries on how to implement the TEST approach. 
 
 
3.2. Justification for the Project (Taken from the Project Document) 
 
 
The Danube River Basin 
 
7 
 
The Danube River basin is the heartland of central Europe.  The main river is 2,857 km long and 
drains 817,000 sq. km including all of Hungary; most parts of Romania, Austria, Slovenia, Croatia, 
and Slovakia; and significant parts of Bulgaria, Germany, the Czech Republic, Moldova and 
Ukraine.  Territories of FR Yugoslavia, Bosnia and Herzegovina and small parts of Italy, 
Switzerland, Albania and Poland are also included in the basin. The Danube River discharges into 
the Bla ck Sea through a delta which is the second largest natural wetland area in Europe. 
 
Water Quality Problems in the Danube  
 
The Transboundary Analysis (TDA) for the Danube River Basin (1999) identified the following 
main problems that affect water quality use: high load of nutrients and eutrophication; 
contamination with hazardous substances, including oils; microbiological contamination; 
contamination with substances causing heterotrophic growth and oxygen depletion and competition 
for available water. The  human activities contributing significantly to these problems are human 
settlements, agriculture and industry. 
 
Industry, atmospheric deposition, etc. cause about 20-30 per cent of the problem of excessive 
nitrogen and phosphorus in the Danube Basin.  Old-fashioned fertilizer factories are major 
dischargers of nitrogen and their outdoor piles and lagoons of phosphor-gypsum are a special case 
of pollution by nutrients.  Even if production on these sites is reduced or stopped, the gypsum 
stores will continue to be serious pollution sources in the future. 
 
Industry and mining are responsible for most of the direct and indirect discharges of hazardous 
substances into the Danube Basin.  Depending on the type of industry, the effluent might contain 
heavy metals (smelting, electroplating, chlorine production, tanneries, metal processing, etc.), 
organic micro-pollutants (pulp and paper, chemical, pharmaceuticals, etc.) or oil products and 
solvents (machine production, oil refineries, etc.).  Mining activities result  in drainage water from 
the mines, run off from tailings and from process water containing metals and sometimes organic 
solvents.  Data on loadings of hazardous pollutants are available from only a few individual 
enterprises. Sewage is a main source of ammonia. 
 
 
Organic materials discharged by human settlements and industry consume available dissolved 
oxygen. The impact is dependent on the total load, the type of organic substances, the water 
temperature, the dilution capacity and the initial oxygen concentration of the recipient.  Serious 
oxygen deficiencies are most likely to occur in slow -flowing and stagnant waters.  Downstream of 
major outlets, the oxygen concentration may drop below the level that can support aquatic life 
forms including fish populations and render the receiving waters unsuitable for drinking water 
supply and recreation. Such situations are occurring in the Danube tributaries: for example, the Vit 
River in Bulgaria is unable to support fish downstream of the city of Plevin, primarily due to 
discharges from a sugar factory, and discharges from the pulp and paper factory in Pietra Neamt 
have made one of the Siret tributaries unfit for most uses.  The main stream of the Danube, 
however, has a very large dilution and oxygen mixing capacity that enables it to cope with heavy 
loads of organic materials. 
 
Industrial Polluters 
 
In the frame of the UNDP/GEF Pollution Reduction Programme (PRP) in 1998/1999, country 
expert teams under the guidance of the respective country programme coordinators undertook a 
new, comprehensive review of the sources of pollution and their effects in the Danube River Basin 
and the Black Sea. Each national team developed a national review for their respective countries 
based on a common methodology.  The results were then compiled and analysed at the regional 
 
8 
level in the TDA.  Based on the TDA and the ICPDR Emission Expert Group, 130 industrial 
enterprises of concern (known as hot spots) were identified within the Danube River Basin. 
 
The specifics of the transboundary pollution problems in the Danube River Basin and Black Sea 
originating from the industrial plants in the five countries selected to participate in the TEST 
programme can be briefly summarized: Bulgaria  -- 8 plants contributing to nutrient loadings of 50 
tons/year or greater; Croatia -- 3 plants contributing to nutrient loadings of 50 tons/year or greater 
and 2 plants with other pollutant loading affecting a SIA in a neighbouring country; Hungary  -- 4 
plants contributing to nutrient loadings of 50 tons/year or greater and 2 plants with other pollutant 
loadings affecting a SIA in a neighbouring country; Romania--33 plants contributing to nutrient 
loadings of 50 tons/year and 5 plants with other pollutant loadings affecting a SIA in a 
neighbouring country and Slovakia-- 2 plants contributing to nutrient loadings of 50 tons/year or 
greater and 9 plants with other pollutant loadings affecting a SIA in a neighbouring country. Full 
details are available in the UNDP UNIDO GEF Project Document. 
 
The major polluting industrial sub-sectors in terms of numbers of enterprises are food; paper, 
chemicals, and iron. Together these four sub-sectors account for about 75 per cent of the major 
industrial pollutant dischargers.   
 
Thus despite the period of transition in most of Central and Eastern Europe that has lead to serious 
changes in the level of industrial and agricultural activity, industrial pollution still remains a 
significant problem to be addressed by Danube Countries. Moreover, it can be expected that as 
economies in the region recover and industrial production increases, industrial pollution will also 
increase unless the source of pollution is adequately addressed. 
 
 
3.3. Project Components and Outputs: 
 
COMPONENT I. Institutional Strengthening  
 
Objective: To  set up national focal points that would facilitate the transfer of ESTs to 
industrial enterprises in five Danubian countries 
 
The first step for successful implementation of the project is to strengthen national focal points that 
would facilitate the transfer of ESTs to industrial enterprises in five Danubian countries. The focal 
points will be working units within an already established NCPC or PCC. Success under this 
objective would be strengthened institutional capacity to apply the TEST approach. The availability 
of the strengthened capacity would be measured in terms of the availability of trained national team 
leaders and their deputies in the TEST approach, of operating information management systems 
and of  boards of advisors actively involved in enterprises selection and oversight of activities. 
 
COMPONENT II. ENTREPRISE DEMONSTRATIONS 
 
Objective: To apply the TEST approach to at least twenty enterprises located in the Danube 
River Basin  
 
The outputs and activities under this objective are the core of the project.  Under this objective 
national teams will apply the TEST approach in the five countries in order to show 20 enterprises 
that it is possible to comply with environmental norms and still remain or perhaps enhance their 
competitive positions. Success under this objective would be enterprise application of the TEST 
approach, both individual components and of all seven components.  Successful application would 
be measured in terms of at least 15 out of the 20 participating enterprises applying the full TEST 
 
9 
approach to their operations and a larger number of firms applying most of the seven components.  
In addition, there should be significant pollutant reduction (at least 30 per cent) by at least ten of the 
20 enterprises and some pollutant reduction by the other ten enterprises at the end of the project. 
Full compliance with environmental norms will take additional years because of the need to install 
the EST packages at the enterprises. 
 
COMPONENT III.  Diffusion of Results 
 
Objective: The diffusion of e xperience with the twenty pilot enterprises to other enterprises in 
the five participating countries and to other Danubian countries 
 
The ultimate aim of the project is to persuade other polluting enterprises in the Danube that national 
institutions are available and capable of assisting them to devise cost effective plans for compliance 
with environmental norms.  Success under this objective would be wide spread awareness and 
demand for the TEST approach among the major industrial enterprises causing pollution of the 
Danube. 
 
 
 
4. FINDINGS AND EVALUATION 
 
4.1. Project Delivery 
 
The overall objective of the Project was to build capacity in existing cleaner production institutions 
to apply the UNIDO Transfer of Environmentally Sound Technology (TEST) procedure to 
technology transfer to 17 enterprises that are contributing to transboundary pollution, and primarily 
nutrients, in the Danube River Basin and the Black Sea. 
 
Existing CPCs were functional within 3 of the Project countries (Croatia, Hungary and Slovakia) at 
the start of the Project. Other pertinent institutions had to be identified for the other two countries 
(Bulgaria and Romania). The institutes initially proposed at the national level within these latter 
two countries were found to be inappropriate once the project was under way and new counterpart 
institutes had to be identified. In the case of Romania this change was almost immediate and did 
not cause any significant delays in project activities and delivery. In Bulgaria however, the situation 
was much more complicated and the project went through two inappropriate counterpart 
institutions before finally identifying the necessary capacity and effective project ownership within 
the Technical University of Sofia. In this respect, a preparatory phase  would have been helpful (in 
this case a PDF A which is the only option available for an MSP) during which the counterpart 
institutions could have been identified after working closely with one or two national potential 
candidate institutes as part of the process of stakeholder involvement in project preparation. This 
would have allowed the Executing Agency and Project Coordinator to `get to know' the institutes 
and personalities first before committing the project to a particular counterpart. A more elongated 
project preparation phase would have been possible with a Full GEF Project and raises the question 
of whether a Full project would have been more appropriate to such a detailed multi-country 
demonstration approach. This will be discussed further. 
 
The following statement from the Evaluation Terms of Reference provides some useful guidance 
for the evaluation process in this respect: 
 
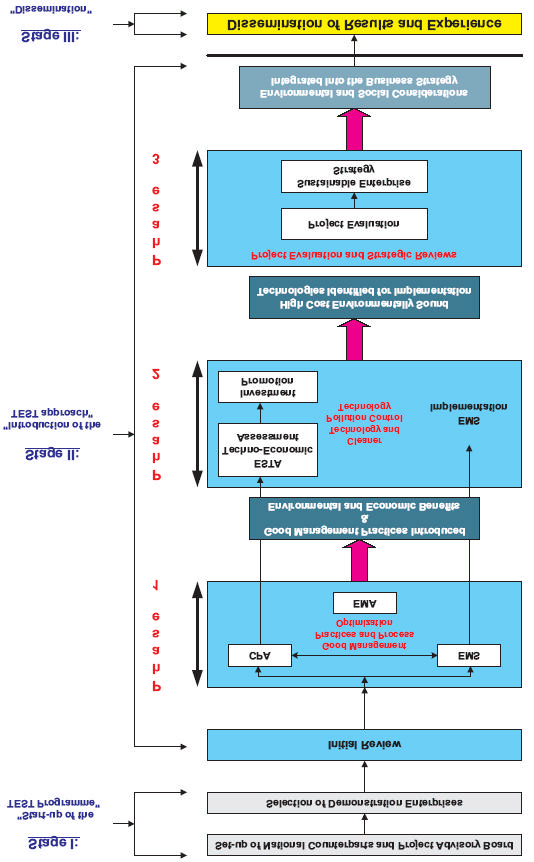
TEST Project Implementation Strategy 
 
 
10 
The project implementation strategy has been adjusted during project implementation,  as indicated 
in the UNDP/GEF Project Implementation Report (PIR1) June 2003 (section 3) in order to reflect 
country specific conditions and to achieve the project objectives in a timely and cost-effective way. 
By replacing the original step-by-step approach with the integrated approach, the revised TEST 
project implementation strategy promotes synergies between different and complementary 
environmental management tools supporting top management decision-making processes in 
medium and long-term planning toward environmental compliance and eco-efficiency. 
 
The TEST integrated approach to industrial environmental management developed by UNIDO, has 
been designed to assist enterprises in the developing and transitional countries to effectively adopt 
Environmentally Sound Technology (EST). The application of the TEST integrated approach and 
its tools, leads to continuous improvement of the economic and environmental profiles of 
companies. 
 
The integrated TEST approach is based on three basic principles: 
 
First, it  gives priority to the preventive approach of Cleaner Production (systematic preventive 
actions based on pollution prevention techniques within the production process) and it considers 
the transfer of additional technologies for pollution control (end-of-pipe) only after the cleaner 
production solutions have been explored. This leads to a transfer of technologies aimed at 
optimizing environmentally and financially optimized elements transfer of technologies: a win-
win solution for both areas. 
 
Second, the integrated TEST approach addresses the managerial aspects of environmental 
management as well as its technological aspects, by introducing tools like such as 
Environmental Management System (EMS) and Environmental Management Accounting 
(EMA).  
 
Third, it puts environmental management within the broader strategy of environmental and 
social business responsibilities, by leading companies towards the adoption of sustainable 
enterprise strategies (SES). 
 
 
The schematic diagram below shows the stages of the revised TEST implementation strategy. 
 
                                                 
1 For additional details on the revised implementation strategy see the related PIR - June 2003 
 
11 

 
 
 
Consequently, it should be noted that the original Project Document had proposed to use a stepwise 
approach to promoting EST, CP and an EMS. However, once the project started implementation, 
the stakeholders discussed the actual merits of this approach versus other options and agreed that a 
 
12 
more integrated parallel development approach was necessary rather than the intended A->B->C 
serial approach 
 
As a result of these modifications, the project then realigned itself to  build capacity and expertise 
within the CPCs and related institutes to be able to deliver this new integrated approach, and to 
demonstrate the approach through the project implementation and through the individual industrial 
enterprise demonstrations. The  original approach was defined within the Project Document as a 
series of steps through the selection, training and re-education process whereby the industrial 
enterprises either met the requirements of the project or dropped out of the demonstration. The 
original TEST approach was expensive (requiring almost continuous assessment of many potential 
enterprises) and would not capture the investment by GEF and the stakeholders efficiently. It 
allowed too many chances for enterprises to drop out or opt out of the demonstration process even 
once considerable time and investment had been made in support of those enterprises. This 
modification of the project approach was pragmatic and necessary particularly in view of the 
shortage of available budget within the constraints of a GEF MSP. Furthermore, the stepwise 
approach was technically inefficient. Instead, enterprises were pre-selected on the basis of existing, 
published information. Once the enterprises realised that they would also need to contribute time, 
financial and human resources to the project aims there was a natural selection process through 
attrition and lack of `ownership' for the project concepts and outcomes. In the end 17 enterprises 
volunteered for the demonstration process. 
 
The Project was effectively providing capacity building, training and delivery in the following 
TEST tools (definitions derived from descriptions in  `Increasing Productivity and Environmental 
Performance: An Integrated Approach. Know-how and experience from the UNIDO project  - 
Transfer of Environmentally Sound Technology (TEST) in the Danube river basin' (Authors: 
Roberta De Palma, Vladimir Dobes): 
 
Cleaner Production (CP): The continuous application of an integrated preventive environmental 
strategy applied to industrial processes, products and services to increase overall efficiency and 
reduce risk to humans and the environment. The process includes conservation of raw materials, 
water and energy, the elimination of toxic and dangerous raw materials, and the reduction of the 
quantity and toxicity of all emissions and wastes. CP generates financial as well as environmental 
benefits by encouraging companies to use processes that are more productive and cost-effective. 
 
Environmental Management System: This is partly evolved from the Quality Management 
Systems that are commonly developed within companies. It can be defined as that part of the 
overall management system that includes the organised structure, planning activities, 
responsibilities, practices, procedures, processes and resources for developing, implementing, 
achieving, reviewing and maintaining the environmental policy. It should be an integral part of the 
existing management system and should be harmonised with any existing quality management 
system in the company.  
 
Env ironmental Management Accounting: Monetary EMA is a sub-system of environmental 
accounting that deals only with the financial impacts of a company's environmental performance. It 
allows management to better evaluate the monetary aspects of products and projects when making 
business decisions. EMA assists business managers in making capital investment decisions, costing 
determinations, process/product design decisions, performance evaluation and a host of other 
forward-looking business decisions. As such, EMA has an internal company-level function and 
focus, as opposed to being a tool for reporting environmental costs to external stakeholders. This 
gives EMA the flexibility to take into consideration the special needs and conditions of the 
company. EMA tends  to focus more on materials, energy flow, and environmental cost 
considerations. 
 
13 
 
Environmentally Sound Technology:  This is a combination of best available techniques and best 
available practices. In most cases the introduction of good management practices alone are 
insufficient to solve a company's environmental problems and to bring it into compliance with 
environmental norms, or to greatly improve environmental performance. Investments in 
technological changes or end-of-pipe solutions are also usually necessary. The concept of EST also 
builds on the concept of BAT (Best Available Practices) where `Best' refers to best environmental 
performance while `available' refers to economic feasibility as well as availability of the 
technology on the market. 
 
Sustainable Enterprise Strategy: The purpose of the SES is to assist management of the company 
to turn the core strategic environmental/social success factors (as identified during the 
implementation of the TEST approach) into formal performance objectives aligned with the 
objectives of the company's business strategies (financial, marketing and operational). This means 
that the environmental and social objectives of the company are not `stand-alone' objectives, but 
are connected to the other objectives of the company and ultimately contribute to achieving the 
financial goals of the business. Integration of the added dimensions of environmental and social 
considerations should therefore demonstrate a clear competitive advantage within the business plan. 
 
COMFAR: A Computer Model for Feasibility Analysis and Reporting. This is a software tool 
developed by UNIDO and intended as an aid in the analysis of investment projects. The program is 
applicable for the analysis of investment in new projects, and for the expansion or rehabilitation of 
existing enterprises. 
 
The above tools cannot, however, be treated in isolation and should be seen as a series of 
overlapping and even interwoven modules that can be plugged in or omitted depending on the 
conditions prevailing within the company, and on the assessment and investment needs of that 
company. The adopted procedure for TEST within each enterprise would be decided through the 
Initial Review prior to initiation of the CPA, but also through the outcomes and recommendations 
of the CPA itself. 
 
So, the procedure for building improved production linked to environmentally sound processes was 
re-structured prior to its implementation to be a more phased approach. Enterprises were now 
expected to complete a logical series of integrated activities before moving onto the next phase. For 
example, the first phase focussed on introducing management tools in support of cleaner production 
and more environmentally sound approaches, and demonstrating their use and value. The next 
phase addressed the need to change the technology through investment in new technology where 
appropriate, coupled with on-going changes to company policy and management through improved 
awareness. The final phase was to deliver the final outcome of the demonstration package which 
was the EST assessment linked into a business plan which effectively constituted a Sustainable 
Enterprise Strategy (SES) for the company. 
 
To this effect, the project itself acted now as an overall demonstration exercise for a new integrated 
and phased approach to improving productivity while increasing environmental performance and 
for evolving an effect mechanism for the adoption of environmental management accounting at the 
industrial enterprise level. This resulted in a set of concrete project outputs in the form of two 
UNIDO-funded publications:  
 
1.  Increasing Productivity and Environmental Performance: An Integrated Approach. Know-
how and experience from the UNIDO project "Transfer of Environmentally Sound 
Technology (TEST) in the Danube river basin" (Authors: Roberta De Palma, Vladimir 
Dobes) 
 
14 
2.  Introducing Environmental Management Accounting at Enterprise Level. Methodology and 
Case Studies from Central and Eastern Europe. (Authors: Roberta de Palma, Maria 
Csutora). 
 
These two publications carry most of the pertinent information and explanation of the revised 
TEST process and methodology, how it should be applied, along with a selection of case studies 
which demonstrate its effective application. This information has been shared with all of the 
countries of the Danube basin along with the national TEST publications. These national 
publications identify achievements at each national enterprise by way of economic improvements, 
reduced emissions and discharges, low raw material costs, and proposed  longer-term TEST-related 
investments. 
 
Undoubtedly the project has succeeded in its role of institutional strengthening and capacity 
building as is discussed in further detail below. All of the counterpart CPCs and institutes have 
received significant training in the TEST procedure both at the desk-top level and through actual 
experience in assisting the enterprises themselves. At the end of the MSP this has left all of the 
counterpart agencies in a strong position to provide a significant level of national and regional 
support to industry in cleaner production assessment and techniques, environmental systems and 
environmental management accounting, right through the modular TEST process to the 
identification of environmentally sound technologies and the development of long-term sustainable 
enterprise strategies. Of course, this capacity building has also been established within the 
enterprises that have served as demonstrations. All of the enterprises now have a raised level of 
awareness and understanding of the TEST process and associated improvements, not only in 
cleaner production, but also in more cost-effective management of resources and wastes. Generally 
speaking, the concepts demonstrated to the enterprises by the TEST project have now become 
adopted into company policy on a day-to-day basis. 
 
Furthermore, the overall objective of demonstrating reductions in discharges, and more efficient 
use of water resources in industrial processes, whilst maintaining economic sustainability and 
market competitiveness has been clearly demonstrated. There are still many improvements that can 
be made at the individual level of each enterprise that could improve discharge reductions and 
water use efficiency, but these are now mostly long-term changes in technology and will require 
reconstruction and consequent high investment costs. Serious consideration is necessary as to the 
next steps in this respect if GEF's investment to date is to be consolidated and improved. Within 
the context of a Medium Sized Project the achievements are considerable and noteworthy. It should 
also be noted that the TEST MSP went somewhat beyond its remit at a number of enterprises and 
considered the issue of energy efficiency and its implications to the Danube environment. This was 
a logical and sensible move as the concepts of energy efficiency dovetail well into the TEST 
process and can significantly effect both cleaner production as well as the overall cost-effective 
nature of a company's sustainable enterprise strategy. 
 
The diffusion of results has been somewhat less successful at the regional level, although some 
significant steps have been taken at the national level. Clearly each country has undertaken 
dissemination activities and there has been at least one regional dissemination exercise but there is 
a need for a more effective replication and transfer mechanism for lessons and best practices. 
However, this should be seen in the context of financial constraints imposed on the project by the 
design and modality and does not deter from the  significant achievements made in the 
implementation of the TEST demonstrations. This is discussed further under the relevant sections 
below. 
 
 
4.1.1  Outputs and Activities 
 
15 
 
Component 1: Institutional Strengthening.  Component Outcome - Establishment of Test Focal 
Points in each Country 
 
TEST National Focal Points were effectively established for each country either within National 
Cleaner Production Centres or in other relevant Pollution Control Centres/Institutes. Three 
countries had existing CPCs (Croatia, Hungary and Slovakia).  
 
In Romania, there was a CPC which had been established by USAID. However, the Executing 
Agency and Project Management had no knowledge of their capacity and skills. The Project 
decided to review several possible candidate institutions and finally settled with ECOIND 
(Industrial Ecology Institute) which was considered to be best suited to the requirements of a 
National Counterpart Institute and had some of the necessary expertise already in place.  
 
In Bulgaria, the project had an  unfortunate start as the original counterpart proved to be 
inappropriate and had to be replaced. This regrettable situation was repeated a second time until the 
Executing Agency and the Project Coordinator managed to identify an efficient source of expertise 
(both for a national counterpart person and for other technical support to the Project) within the 
Technical University of Sofia. This caused a delay for Bulgaria of around one year as far a project 
implementation was concerned.  
 
One lesson that can be captured here is the need for a more careful and drawn-out process of 
selection of national counterparts. In hindsight, a period of preparatory stakeholder input and 
assessment (such as a PDF phase of several months) would have been advantageous. This raises a 
concern as to whether the MSP (GEF Medium Size Project) modality was appropriate to a regional 
project of this nature. Although intended as a `fast-track' mechanism for releasing GEF funds more 
efficiently, the MSP modality has two drawbacks that are relevant to the TEST project. One is the 
financial limitation (with a ceiling of $1 million in GEF funds). The other is the lack of a prolonged 
PDF B phase (MSPs may only access PDF A preparatory funding). This latter concern was 
somewhat academic in the  case of the TEST project as the MSP actually underwent no formal PDF 
phase. This concern regarding the MSP modality is discussed further under the section on  Project 
Design below. 
 
In the final analysis, strong project management and the selection (ultimately) of appropriate and 
committed national counterpart personnel and institutions allowed the TEST Project to implement 
an effective programme of capacity building and training for the TEST process which remains 
firmly embedded within those personnel and institutions at the closure of the project, and can be 
seen as a national and regional asset for further promotion and replication of the TEST process. The 
Counterpart institutions have already demonstrated their ability (as well as market demand) to sell 
their new expertise and services. A number of the CPCs have already been approached by both the 
original demonstration enterprises and those outside of the project to provide further assistance 
which the companies are prepared to pay for themselves. Also, a strong level of networking has 
been developed between the national counterpart agencies, with countries providing special 
expertise to each other and assisting each other in the development of further TEST-related 
initiatives.  Examples of this include close cooperation between Slovakia and Bulgaria, Hungarian 
assistance and funding towards a Croatian project initiative for joint implementation and 
dissemination of an Environmental Management Accounting module, and assistance beyond the 
TEST countries to non-TEST Danubian partners. The CPC's themselves saw this as a very 
effective and important result of the TEST project. Although UNIDO has established such a CPC 
network in principle, this was the first time that the CPCs saw it work in action. They were very 
complimentary regarding the training and the coordination meetings associated with this 
 
16 
networking process. Capacity building is discussed in further detail below under the relevant 
section of this report. 
 
The lack of a formal information management system was noted as this was an original output cited 
in the Project Document for this Component. However, the project did have an active website that 
provided useful information but this could have been improved with links to ICPDR and other 
TEST-related initiatives. It was noticeable that there were also no direct links back from the ICPDR 
website to TEST. 
 
TABLE  1: 
 
SQA SCORES FOR COMPONENT 1 DELIVERY 
 
%ge 
COMPONENT 1: Institutional Strengthening 
Verifiable Indicators 
Delivery 
TEST Focal Point and count erpart institute identified and 
All 5 Counterpart Institutes engaged 
initiated 
and actively delivering TEST products 
100 
Adoption of TEST Advisory Board  
ABs functional with at least 2 meetings 
per year 
100 
Training of TEST Counterpart Team and Consultants in TEST 
Intended Number of trainees = 50. 
procedures 
Actual = 90. Intended number of man-
days of training =300. Actual = 369 
100 
Information Management System and networking established 
Internet linkages to relevant databases 
(including EU, ICPDR, etc). Effective 
networking established between 
CPCs/Institutes and Coordinator and 
active sharing of lessons and 
expertise between all parties 
80 
 
 
Total for Component 
95 
 
 
Table 1 shows the allocated SQA score for Component 1 delivery as being 95 which is equivalent 
to a rating of  4.75   Excellent Delivery. All outputs have been fully successful and have achieved 
maximum or very high SQAs. The Information Management System has delivered effectively as 
far as the establishment of networks between the CPCs/Institutes and the project is concerned. A 
substantial number of Internet linkages have been identified, and the sharing of lessons and 
expertise has been very effective. The only missing activity indicator is internet linkage to ICPDR 
and the Danube Regional Programme which would have been valuable. The Component has met its 
main objectives (institutional strengthening, training of counterparts, establishment of Advisory 
Boards, networking and sharing of information, etc) very successfully. 
 
Component 2: Enterprise Demonstrations.  Component Outcome  - Application of the TEST 
Procedure at Demonstration Enterprises within Danube River Basin. 
 
Under the Project Document it had originally been intended to apply TEST to a total of 20 
enterprises. However, in the final analysis 17 projects were selected as being suitable and viable 
and, in view of the time-constraints imposed by the GEF MSP modality, it was decided to move 
ahead with these 17.  This is not construed as a shortfall or failure on the part of the Project as the 
overall concept of enterprise selection necessitates elimination of non-viable companies. 
Furthermore, there was no real basis or justification given within the Project Document for the 
selection of 20 companies and this was presumably an arbitrary figures based on 4 demonstrations 
per country. It should also be noted that in Slovakia (the only one of the five participating countries 
 
17 
to have only two selected enterprises) the official number of hotspots at the start of the project 
(2001) was half of the original number included in the SAP (1997). As is discussed later, many of 
the hotspots identified by the original SAP were no longer relevant or in existence by the time the 
TEST project came to implementation. This situation inevitably affected the  enterprise selection 
process in some countries, and was unsurprisingly most evident in those countries that first joined 
the EU (i.e. Slovakia and Hungary). 
 
The criteria for selecting the enterprises, along with some of the inherent problems in the selection 
process, were clearly defined in the 2003 APR/PIR as follows: 
 
Selection of enterprises was a difficult step due to the fact that the participating countries are 
characterized by lack of enforcement of environmental legislation and by limited understanding 
of environmental concerns. Financial viability of companies was not easy to assess on a 
preliminary basis, due to lack of reliable data. Moreover many companies do not have formal 
medium-long term strategies, which further complicated the identification of focus areas for 
project implementation. This is a common situation in transition economies where companies 
are rushing to produce what is requested; and their focus on near-term survival may overcome 
that of building a medium-long-term strategy. 
 
In order to properly select the participating enterprises, local counterparts, in cooperation with 
the UNIDO project manager, had to identify the right combination of tools for marketing the 
project concept to local enterprises trying, on the one hand, to present the expected benefits for 
the company and at the same time clarifying the level of commitment and necessary internal 
resources. Being a hot spot was never sufficient reason for a company to join the project and as 
it happened in several cases, not all hot spots were suitable for the TEST project (most of the 
hot spot companies are in very difficult financial circumstances at the moment). Nevertheless 
given the difficult situation and the lack of enforcement of environmental legislation, the 
required number of enterprises was successfully identified. It seems then that economic drivers 
are much stronger then the environmental ones and are pushing companies in the direction of 
improving the efficiency of their operations and in acquiring EMS certification. 
 
The 2003 APR/PIR recognises that appropriate marketing tools need to be used to properly select 
the demonstration industrial enterprises. The APR/PIR also notes that medium to large size 
enterprises fitted the TEST project requirements best (smaller enterprises generally do not have the 
human resources necessary to successfully implement TEST procedures), and that the criteria for 
selection of the most representative enterprises related to their willingness to cooperate, along with 
the influence of regulators, market and community pressures. The Advisory Boards adopted 
guidelines on which enterprises should be considered for invitation to take part in TEST. 
Discussions were held with relevant government agencies to ensure the shortlist included the best 
companies for the demonstrations, and to ensure that every company had been considered and 
reviewed. 
 
It is important to note that the changes in the TEST process itself resulted in alterations to the 
procedure for CPA and TEST assessment. It has already been mentioned earlier that the project 
revised the TEST implementation process in the early stages based on discussion and approval with 
all national counterparts and Advisory Boards. This led to a more modular approach to TEST using 
an integrated approach  to assessment and management rather than a stepwise approach as had been 
initially proposed in the Project Document. The original step-by-step approach was considered to 
be too linear and time-consuming (as well as generalised and inflexible) with more opportunities 
for enterprises to fall out of the process along the way. The modular, integrated approach allowed 
TEST to be fine-tuned for the needs of each enterprise. It also included the addition of the 
Environmental Management Accounting concept, which all of the counterpart teams and agencies 
 
18 
were strongly in favour of adopting into the TEST approach. One noticeable effect that this new 
approach had was to alter the emphasis on and within the Sustainable Enterprise Strategy. The 
original idea of the SES was to include the business plan for the EST investments (the main output 
from the EST assessment), a social action plan, and a negotiated compliance scheme based on the 
implementation of the EST solution identified. The EST assessment is the critical component of the 
SES. However, it became clear during project implementation that the other two components of the 
SES (the social plan and compliance scheme) were not feasible for certain companies.  
 
The social action plan was not always applicable since a) the new technology did not necessarily 
imply any redundancy of workers and b) some companies were already undergoing severe 
downsizing as a result of the transitional dynamics and associated economics symptomatic within 
the CEE (new owners, division of companies, etc). The companies were therefore dealing with 
these issues on a larger and more general level with local labour unions. 
 
The environmental compliance plan was already subject to a well-established mechanism for 
negotiation between the companies and the local environmental inspectorates on an annual basis. 
 
So, based on these considerations the SES concept was refocused and broadened so that the new 
SES tool included elements of strategic management (as well as the EST business plan). This new 
SES strategy was implemented in 10 of the 17 enterprises. It was not possible to apply SES to all of 
the enterprises. The main reasons for exclusion included a) companies with public ownership where 
it was difficult to address top management directly b) lack of  a formal business plan c) lack of 
interest by top management, often due to on-going restructuring of the company and its assets, and 
d) limited resources and time-constraints within the Project. However, it is important to note that 
while the SES tool was  re-focused, the business plan for the EST investments (the most important 
part of the original SES concept) was implemented in all companies. 
 
In effect, this modification of the process gave a much stronger emphasis to identification and 
adoption of Environmentally Sound Technologies rather than to the concept of Sustainable 
Enterprise Strategy as an end-product of the GEF project. SES was now seen as more of a logical 
next step, and in the company's interests as a conclusion to TEST in order to capture the cost-
effective components of the TEST process. All of the enterprises went through the modular 
process, and EST options were developed for all 17 enterprises. This is an important change from 
the original Project outputs as it presents a proactive and conceptual alteration of the TEST process. 
This modification is explained and justified within the 2003 APR/PIR and was clearly supported by 
all stakeholders. It does have certain implications for the Evaluation in that some original indicators 
needed to be  revised also. This requirement for revised indicators is not clearly captured in either 
the 2003 or 2004 APR/PIR although it is to some extent implied within the text. The need to 
address this oversight in the APR/PIR format is discussed further under the  section on  Monitoring 
and Evaluation. 
 
The concrete delivery from this component were the various options for cleaner production and for 
environmentally sound technologies. These were referred to as Type A, B and C options and these 
can be defined as follows: 
 
Type A options : Good management practices and process optimisation  no cost or low cost. 
Type B options :  Introduction of cleaner technologies  low cost and short-term payback period 
Type C options :  Larger-scale environmentally sound technologies   high cost and long-term 
payback period. 
A good example of how the TEST process was implemented for Croatia is given below under  4.1.3 
National Delivery   The Demonstrations. 
 
 
19 
The Project performed extremely well as far as the demonstration of the TEST process is 
concerned. Despite some shortcomings in the selection process (related more to project design and 
time constraint), all of the enterprises identified valuable CP and EST options, and nearly all of 
them implemented a significant number of these, with a clear intention to implement more as and 
when investment funding becomes available. 
 
TABLE  2: 
 
SQA SCORES FOR COMPONENT 2 DELIVERY 
 
%ge 
COMPONENT 2: Enterprise Demonstrations 
Verifiable Indicators 
Delivery 
Selection of enterprises and viability asses sment  
Original intention to select 20 
enterprises. Actual selection of 17. 
80 
Training of the Test Teams in enterprises in TEST procedures 
intended number of enterprise staff 
trained = 500. Actual = 622. Intended 
man-days of training  = 1500. Actual = 
1673 
100 
Application of the TEST procedures at selected enterprises 
TEST modules selected and 
implemented at each enterprise. All 17 
enterprises undertaken at least IR, 
CPA and EST. EMA and EMS at 
selected enterprises. 
100 
Identification of Type A, B and C improvements 
Type A,B and C options specified 
through CPA and TEST process, 
approved by enterprises and included 
in Action Plan 
100 
Implementation of Type A options for improvements  
One or more CP/Housekeeping 
measures adopted per enterprise 
100 
Adoption/implementation of Type B options for improvement 
One or more Type B  low -cost, early 
payback small investments made for 
CPA and EST per enterprise 
100 
Adoption of Type C options for improvement 
Type C high-cost, longer payback 
measures adopted by company as 
part of business strategy, and 
investment being actively sort (or, in 
some cases, under implementation) 
100 
Noticeable improvement to identified environmental threat at 
Measurable reduction in discharge 
each enterprise. 
volume and/or toxicity, water usage, or 
general waste production for each 
enterprise 
70 
 
Total for Component 
94 
 
 
Table 2 Shows the SQA scores for this Component. Delivery of outputs has been very high, 
equivalent to a rating of  4.5   Excellent Delivery. There could have been improvements in the 
enterprise selection process to ensure that CPA and EST options were directly addressing IW 
concerns at the level of water pollution, water use efficiency and wastewater management. It is fair 
to remember that for the Project Management process, two of the pre-conditions for enterprise 
selection were A) Their financial viability and sustainability and B) Their voluntary commitment to 
the project. This suggests that the selection procedures should have been more clearly defined in 
the project design.  Although the actually delivery on the TEST procedure at most enterprises was 
commendable, these did not always address real threats at the river basin level. This is further 
reflected in the output addressing improvements to identified environmental threats. Furthermore, 
 
20 
there is a need for each enterprise to keep more detailed records of improvements, reductions in 
pollution and waste discharges, toxicity levels, etc if the data presented to the Project is to be fully 
credible. Otherwise, the training of the in-house TEST teams, the application of the TEST 
procedures, and the identification and adoption of Type A-C improvements has been remarkable 
within the constraints of the time period for the project. 
 
Component 3: Diffusion of Results . Component Outcome  - Disseminating Results to other 
Enterprises and Countries. 
 
The primary objective of this component was to raise awareness among other industrial enterprises 
in the Danube region regarding the TEST process, and to further ensure that they were aware of the 
presence of national institutions that could assist them in using the process to develop cost-effective 
business plans and Sustainable Enterprise Strategies that would help them to comply with new 
environmental directives and regulations. 
 
To this end, every country hosted a National Dissemination Seminar to which at least 10 industrial 
companies were invited to review the results of TEST in the Demonstration enterprises. 
Furthermore, in certain countries some of the enterprises that attended these seminars and showed a 
strong interest were given a demonstration two-day in-plant assessment (4 in Romania and 3 in 
Croatia). A regional seminar was also organised in cooperation with ICPDR, and the results of the 
TEST Project were disseminated at the national level through many different conference and 
workshops. 
 
UNIDO supported the distribution of TEST methodologies and result through the development of 
two publications on  `Increasing Productivity and Environmental Performance' and on 
`Environmental Management Accounting' (as discussed above under  Project Delivery). A project 
web-page has also been created by UNIDO where the two publications can be downloaded for free 
(www.unido.org/doc/26190). 
 
The original Project Design had intended that teams in 4 other Danube countries would be trained 
in using the TEST Approach. This was successful in one country (Bosnia) but proved unfeasible for 
other countries due to a general lack of project resources along with  the difficulties in identifying 
national counterparts as there are no CP institutions within the remaining countries of the Danube. 
It should be noted that the activities undertaken in Bosnia relating to this component went much 
further than was proposed or intended in the original Project Document. As well as the workshop 
held in Bosnia which included the participation of several companies and national institutions, a 
full project document for the replication of TEST in Bosnia was prepared by UNIDO in 
cooperation with the CP centre of Croatia, and the Centre for Sustainable Development (CESD) in 
Sarajevo. This project proposal is currently with UNDP for review and funding is being actively 
sought to support its implementation.  In reality, and considering the constraints of funding and lack 
of effective institutional capacity, it would seem that the Project Design has been somewhat 
ambitious and optimistic in this respect. A more structured and planned approach to building 
further capacity for TEST within the other Danube countries would have been appropriate, and 
almost certainly beyond the financial and time constraints of an MSP of this nature. 
 
This Component is the weaker of the 3 project components in that a lot more transfer of 
information, lessons and practices could have been done and a more effective replication process 
initiated. However, the Evaluator is inclined to see this as a fault in the project design coupled to 
the constraints of inadequate funding, and not as a management or implementation  fault as such. So 
much was achieved in the relatively short project lifecycle that shortfalls in this component should 
not be allowed to cloud these achievements. Having said that, there is a risk in losing GEF's 
investment here if the lessons and practices are not captured and if the TEST demonstration is not 
 
21 
replicated effectively throughout the Danube region. This will be the subject of further discussion 
under Conclusions and Recommendations . 
 
 
 
 
TABLE  3: 
 
SQA SCORES FOR COMPONENT 3 DELIVERY 
 
%ge 
COMPONENT 3: Diffusion of Results 
Verifiable Indicators 
Delivery 
National Dissemination Seminars to share results  
Dissemination seminars completed for 
all 5 TEST Project countries. National 
reports published 
100 
TEST training materials and case studies 
Test Manual and Case Studies 
published and disseminated 
100 
Introduction of TEST approach to 25 other enterprises in 5 
Other (non-demonstration) enterprises 
TEST participating countries 
engaging the CPCs and Institutes to 
undertake TEST process 
40 
Regional dissemination to other Danube countries 
Regional Workshop/seminar (e.g. on 
BAT, Industrial Pollution Control, 
TEST processes) plus dissemination 
of published materials to relevant 
institutes in other DRB countries  
80 
Introduction of TEST approach to other enterprises in Danube 
Teams from other Danube countries 
River Basin 
trained in TEST approach  
35 
 
Component Total 
71 
 
 
Table 3 presents the SQA scores for Component 3 which is equivalent to a rating of  3.5 which is 
within the Good, Effective Delivery category. Dissemination at the national level has been good as 
far as sharing the results of the enterprise demonstrations with the national stakeholders is 
concerned. This component has been weaker on delivery than the other 2 components in that a lot 
more was expected and intended as far as the transfer of results and lessons and the replication of 
the TEST process. The two publications relating to the TEST process are comprehensive and 
valuable but there is still a need for a summary report for the entire project which captures all of the 
lessons from the 17 enterprises as an overall case study for TEST. Also, there is still a need to 
disseminate the overall success and value of the TEST process to more enterprises within the 
project Countries. The original Project Document Output identifies the following activities:  
·  Hold regional seminar for nine countries (including the five participating countries) to 
present results and determine interest/capacity building needs for undertaking TEST 
programme in other Danubian countries. This has been achieved through the ICPDR two-
day regional workshop.  
·  Prepare requests for technical assistance as needed (this has been done in the case of 
Bosnia). 
 
Less has been achieved at the level of those Danube countries outside of  the project. The Project 
Document had intended the following activities to occur: 
·  Identify team members in four other countries with input from country programme 
coordinators, NCPC/PPC, UNIDO national focal points and UNIDO staff. This was 
achieved in Bosnia 
 
22 
·  Hold one week training course on TEST approach using selected national experts from the 
five participating countries. Croatian CPC experts undertook this training in Bosnia  
·  Match one team from each participating country with new team from another country. 
·  Mission to each country to advise on enterprise selection and application of TEST approach. 
The Project Coordinator confirmed that this had been addressed during the ICPDR 
workshop. 
·  Provide limited technical advice as requested by new teams from the teams in the five 
participating countries. 
It is the opinion of the Evaluator that this Component was somewhat optimistic within the 
timeframe and funding of the original project design, and in view of the need to complete TEST 
procedures at 17 enterprises first before the lessons and best practices could be consolidated into 
results for dissemination and training. To this effect, a somewhat lower score and rating for this 
component is a reflection of over-ambitious project design rather than an implied criticism of 
project management and implementation, or of stakeholder commitment and effort. This is 
reflected in the rating which falls just within Good, Effective Delivery rather than Borderline. 
 
The accumulative SQA score for the Project Outputs and Activities comes to  87.6% or a rating 
equivalent of 4.5 which amounts to Excellent Delivery for the Outputs and Activities. 
 
 
4.1.2.  National Delivery   The Demonstrations  
 
The Evaluator visited three of the 5 countries involved in the TEST Project. Selected stakeholders 
from the other two countries were asked to respond to a questionnaire (see Annex IV). The 
following descriptions and comments relate to the enterprises in the 3 countries visited during the 
mission: 
 
BULGARIA: 
 
There were 3 demonstration enterprises selected for Bulgaria, in alcohol production, fish processing 
and textile production. The primary incentive for the alcohol production enterprise was the demand 
from government to clean up their wastewater discharge which has been a cause of concern for 
some 25 years. The other two enterprises were conscious of the need to get ISO 14000 accreditation 
as Bulgaria expects to sign the pre-accession agreement to the EU in early 2007. 
 
In Bulgaria, the project had a poor start due to selection of an inappropriate counterpart. The project 
only started to delivery effectively when the Technical University of Sofia was selected as the 
counterpart. This institute was chosen because of its staff capabilities and expertise in industrial 
production and engineering. The evaluator was unable to visit any of the enterprises in Bulgaria but 
did manage to attend the final dissemination workshop where presentations were given on each 
enterprise, and was then able to meet with company representatives. The Evaluator also spoke in 
detail with the National Counterpart team at the Technical University. 
 
The selection of the companies followed a step-by-step approach. In the first place the project was 
advertised among the local industries in order to illustrate the main objective, the methodology, as 
well as the expected benefits and the requirements for participation. Secondly, enterprises that 
expressed an interest were contacted and visited by the local counterpart. During these visits a more 
detailed explanation was given of the TEST Project targets, objectives and expected results.  
Finally, enterprises were selected on the basis of their financial viability, magnitude of 
environmental problems and management commitment.  
 
 
23 
The Counterpart Institute decided to include energy efficiency and energy auditing into the TEST 
process as they had a recognised level of expertise in that field. The Institute staff received several 
seminars from outside experts who explained the process of CPA, EST, EMA and SES, etc and 
provided general technical assistance and training. The teams from each of the enterprises were 
introduced and mixed with each other to exchange ideas and share thoughts. For the EMS module 
(carried out at the textile plant) they had assistance from the CPC in Slovakia and for the EMA they 
were assisted by the Hungarian CPC experts. 
 
Zaharnia Zavodi AD, a sugar and alcohol production company, carried out all of the TEST modules 
except the Environmental Management System module. The company was established in 1913 and 
is the biggest sugar and alcohol production company in Bulgaria. Prior to their involvement in the 
TEST Project they were unable to sell their alcohol products throughout Europe due to quality 
constraints. Furthermore, they had been threatened with closure by the  government unless they 
cleaned up their waste discharges. The TEST Project was therefore a very timely piece of 
assistance for them and the attention within the TEST project was concentrated on the alcohol 
production unit which had the greatest environmental problems. The main waste from the process 
was the slop from the beer production which was discharged directly into the river, plus liquid 
wastes from the distillation process. The energy (thermal) losses were found to be enormous, 
especial from the slop and the cooling water. These losses were also going directly into the river. 
The Company had no recycling for cooling water, which also went directly into the river.  
 
Through the CP Assessment it was possible to identify the aim of the TEST process at this 
enterprises as a) a decreases in organic pollution though reduction of the slop water flow and its 
high COD load in to the Yantra river, b) reduction in thermal pollution and re-use of wasted heat 
energy, c) reduction of water losses through re-cycling  and re-use of cooling water. Various options 
to clean up the discharge process were studied including thermal, membrane, biological and 
combined processes.  
 
The EST Assessment looked at the investment plans and priorities of the company and its owners, 
taking into consideration the results and recommendations from the CPA. This led the EST to focus 
on changes to raw materials along with appropriate changes in pure alcohol production technology. 
As a consequence the project identified a viable option for the reduction of organic pollution as 
being the replacement of molasses with grain in the alcohol production process. As a consequence 
of the TEST project, the company made a decision to change from sugar-based to cereal-based 
alcohol production which reduced the chemical oxygen demand in the slop and produced a much 
higher quality of alcoholic product. These changes also create a value-added by-product, as the slop 
could now be used as animal feed. The water used in the process is also recyclable. Step by step the 
company has gradually introduced these more cost-effective and environmentally appropriate 
changes in process and technology, and is looking for funding to make further improvements. The 
total cost for the modifications and reconstruction are estimated to be around $6 million (As of 
2003). The company is hoping to introduce more TEST approaches. They have 6 such plants in 
total and are planning to build the TEST process into their new construction plans.  
 
The EMA process undertaken at Zaharnia Zavodi AD, was of considerable value to the company 
and as a demonstration of hidden losses. Prior to the project, the non-product output (NPO) costs  
(effectively the cost to the company to produce waste products) were not considered by the 
company in their environmental and financial auditing. In reality, having identified these costs it is 
their magnitude and the enormous losses to the company of these `hidden' production costs which 
are the greatest incentives to improvement in cleaner production and elimination of waste by-
products. This is discussed further below under the dissemination workshop results. 
 
 
24 
Another enterprises, Slavianka JSC was established in 1948 and is one of the biggest fish 
processing companies in Bulgaria and is situated in the town of  Bourgas. The production process is 
divided into sterilisation and metal packaging. The sterilisation department is equipped with a 
production line for the processing of frozen and fresh fish. A second department provides the 
necessary metal cans for packaging. The steam boiler house, providing the steam for the production 
processes, and the wastewater treatment installation are also part of the facilities. The equipment in 
all sections is old and needs replacing and modernising in order to reduce the energy expenses and 
to meet the growing requirements related to the treatment of organic matter in the wastewater. 
Slavianka also followed all of the TEST procedures except the EMS. This helped them to identify 
the extent of their pollution problems.  The main problem was fish waste from cleaning, washing 
and defrosting, as well as the cleaning of the packing cans, along with an excessively high 
consumption of water and energy. The development of the CP and Energy Efficiency opportunities 
under the TEST Project therefore focused on three main directions a) water consumption and 
related wastewater flows, b) reduction of pollution load and the volume of effluent generated, and 
c) improvement of energy efficiency.  
 
The CPA at Slavianka gave rise to two specific requirements 1. the need for a new de-frosting 
mechanism and technology ( a major source of wastewater pollution) and 2. The need for a more 
efficient energy production unit and boiler house for steam production.   The most significant CP 
measure that has already been implemented is the installation of the new defroster (a type C 
option). This has reduced the electricity, water and steam consumption significantly (the last two by 
60%), which has also led to a decrease in the wastewater from the defrosting process. It is 
important to note that before TEST they had no idea how big their waste problem was. After TEST 
they had reliable figures as well as options for mitigation.   
 
The  EST Assessment for Slavianka focused on the reconstruction and modernisation of the basic 
production line. Some innovative solutions were used to adapt the old equipment to decrease its 
environmental impact. The company is considering the construction of a new boiler house with up-
to-date equipment and greater energy efficiency. Implementation of this measure will give a 
significant reduction in hazardous emissions, a reduction in transfer heat losses and reduced fuel 
consumption. 
 
The third enterprise selected in Bulgaria was the textile industry, Yuta JSC, which was established 
in 1929 and specialised in non-woven textiles. The company uses a large number of technological 
methods for textile production. The TEST project concentrated on three production lines 1) thermo-
bonding of non-woven material, 20 adhesive bonded non-woven materials, and 3) anti-dust masks. 
The three distinct processes with this area of textile production included thermal bonding, adhesive 
bonding and cutting. These processes produce various types of waste including textile fibres with 
adhesive bonding substance, waste from cleaning of vessels and other various water discharges to 
do with cleaning, cooling and chemical production. The main environmental impacts associated 
with the production of non-woven materials at Yuta JSC are the solid wastes and wastewater 
discharges. Their biggest problem is latex waste which has been traditionally discharged into the 
river.  Furthermore, the energy audit of the energy facility revealed significant losses of heat and 
electricity resulting from boiler house operations, the distribution pipelines, and the equipment in 
the production units. 
 
The CP Assessment set as its goals a) the reduction of solid wastes leaving the plant, b) the 
reduction of wastewater released into the Russenski Lom river, c) an increase in energy efficiency 
in the generation and distribution of heat and electricity, d) reduction in emissions for the boiler 
house, and e) an overall increase in operational efficiency. 
 
 
25 
The EST Assessment identified four EST modifications, two related to material flows (a new 
rolling system and a new waste press) and two related to energy conservation measures (a new de-
aerator and a new steam boiler).  The new `S' shaped rolling system that reduced solid waste in the 
production line was implemented in 2003. The rest were all being considered for a more detailed 
assessment including technological appraisal and costs evaluation. 
 
Under the EMA module, the following goals were set at YUTA JSC: 
·  Training in the field of management accounting 
·  Development and implementation of a simplified EMA system 
·  Training for investment project appraisal (including environmental projects) 
·  Integration of Discounted Cash Flow project appraisal tools into the management practices 
of the company along with on-site consultancy assistance for the appraisal  of proposed 
environmental investments 
 
As the value of the non-product output was the main environmental cost of the enterprise, the effort 
of the consultants was directed toward identification and proper calculation of these costs.  As with 
the alcohol production factory, it was clear that reduction in non-product costs was the primary 
incentive for CP and EST improvements. 
 
The EMS module was introduced in Yuta JSC for the entire company and was integrated with the 
existing QMS (Quality Management System). The results of the development of the EMS system 
can be summarised as follows: 
·  All elements of an EMS were developed and many of the procedures and instruction were 
amended and extended from the ones available in the existing QMS 
·  Environmental policy was developed, approved and distributed 
·  EMS training was provided for top management, internal auditors and a certain number of 
other relevant employees 
·  A register of legal and other requirements was filled in accordance with a newly developed 
procedure 
·  A new procedure for internal and external exchange of information was developed 
 
The integration of the CP and EMS modules was an important part of the demonstration of the 
TEST Project. CP was viewed as an integral component of EMS and the CP action plan as part of 
the EMS. While EMS tended to focus on legal compliance however, CP went further than that and 
added efficiency and substance to the environmental performance of the enterprise.  EMS added 
value by putting formal procedures in place for continual improvement and sustainability.  
 
So, this company undertook all of the TEST procedures including completion of the EMS. This 
decision was made based on the fact that this was the only company out of the 3 selected Bulgarian 
enterprises that already had ISO 9000 Quality certification and therefore had a quality management 
strategy in place already. The EMS was integrated into the company's existing procedures for 
quality management. The company is now awaiting further auditing and certification. The company 
wants to integrate the quality, environment and health/safety certifications (as a cost-saving 
exercise) and get all ISO certifications at once. This is expected to happen later in 2005. It was 
mentioned to the Evaluator that cross-communications within the company and between the 
Quality Control and the EMS teams could have been better.   
 
All of the Bulgarian demonstration enterprises have made significant improvements under type A, 
B and C. Slavianka (Fish processing plant) has undertaken all type A, B and  C improvements, 
while Zaharni Zavodi (alcohol production) has achieved all type A, most type B and 1of 3 proposed 
type C improvements. Yuta (the textile factory) has undertaken most A, all of B and 50% of type C.  
 
26 
 
The experts at the University feel that the whole TEST process and the project implementation has 
been enormously educational for all involved.. They have all gained new and valuable knowledge 
and have developed a network of colleagues and consultants within the region which they will 
maintain and build on. 
 
One recommendation from the Bulgarian CP team was the need for an end-of-pipe technology and 
methodology manual. TEST does not really address the need for end-of-pipe technology, yet 
sometimes end-of-pipe solutions are the only practical ones  both from the point-of-view of cost but 
also because the pollutant cannot be removed anywhere else within the process. An example where 
this applies is in the case of coal. Bulgarian coal is high in sulphur content and the only options for 
reducing pollution emissions is to deal with the actual flue gases (end-of-pipe). Bulgaria cannot 
afford to ignore its own coal resources in preference to imported coal but there is no way of 
reducing the sulphur content and end-of-pipe technology is the only solution. So, they would like to 
see Best Available Technology (BAT) options for end-of-pipe treatment included under TEST. 
They also wanted to emphasise that companies need independent and impartial advice on any 
TEST products. Commercial companies with innovative techniques will always maintain that their 
product is the best. The companies need a source of reliable advice which is where the CPCs and 
similar institutes have another important role to play. 
 
The Team at the University also noted that the only way the TEST process would get implemented 
in the region was in direct response to the EU directives and IPPC (Integrated Pollution Prevention 
and Control) requirements. Penalties for wastewater discharges are far too small to act as a 
disincentive (it is cheaper to pay the penalty than to change the process). In view of the obvious 
success of the TEST MSP, they would like to see further assistance from GEF in the development 
of type A and B improvements, and to assist in identifying realistic loans for investing in  type C 
improvements. 
 
The National Counterpart noted that during the EMS process they had assistance from the 
Slovakian CPC. They undertook a mini-audit of the company's production process. The 
recommendations from this audit were passed on to the management who were so impressed that 
they adopted them with the result that company production efficiency improved significantly 
(including waste reduction etc.). The company was very proud of this. 
 
Although there is currently no CPC as such in Bulgaria, there is interest from the Swiss 
Government to finance the creation of a CPC. Obviously it would make sense to try and include the 
expertise available at the University in such an enterprise. 
 
As next steps, the Bulgarian team felt that there was a need for greater dissemination of results and 
that effective presentation to other companies would attract a lot of interest in the TEST process. 
They also felt that there is a need to identify investment capital for type C (as well as some of the 
more expensive type B) improvements. They were very keen on the possibility of exploring soft 
loan options and suggested that evidence of type A and B improvements could be used as criteria 
for gaining access to soft loans for type C. They agreed that it would help a lot if GEF funds could 
be used to develop the proposals for soft loans as it takes quite a lot of detail to be able to satisfy 
lenders of the feasibility of the proposal and that there loans are secure. 
 
All companies in Bulgaria are now required to do energy audits every 3 years as a new government 
requirement. It would be fairly easy to expand these into TEST procedures. The team felt that there 
is a need to raise awareness and support within the government regarding TEST and its national 
benefits as well as the benefits at the company level. 
 
 
27 
One criticism of the project focussed on the funding and the problems experienced in the exchange 
rate. Because of changes in the exchange rates between signing the Project Document and 
disbursement of funds, Bulgaria lost nearly 30% of its expected financial support. This would not 
have happened if the original figure had been in Euros rather than Dollars as Bulgarian currency 
(and most of the European currencies) are now fixed to the Euro. Generally the felt that the funding 
was a constraint in view of the large number of workshops and seminars required. The timing (as 
per the workplan) was sufficient however. They did feel that a longer preparatory phase would have 
helped in allowing more time for selection of companies and for the initial review. 
 
Whilst in Sofia, the Evaluator was able to attend the final project national dissemination meeting. 
The Dissemination meeting was attended by over 30 people consisting of representatives from the 
national counterpart institute and consultancy team, the participating demonstration enterprises, 7 
non-participating enterprises, 3 ministry representatives and 4 academic representatives from 
technical departments of different Universities. The meeting was given an overview of the aims and 
objectives of the TEST project by the Project Coordinator which gave a strong emphasis on 
increased productivity and revenues through reduction in waste products, improved 
competitiveness and general reduction in production costs, all with the added benefit of reduced 
discharges in line with EU and IPPC directives. The presentation finished with a concise summary 
of what every country had achieved. It was clear that very few industries were aware of the IPPC 
requirements and BAT potential at the beginning  of the Project, but that awareness had been raised 
significantly as a result of the GEF initiative. 
 
Following presentations dealt more specifically with how the TEST tools were used in Bulgaria. 
This explained the process from Initial Review, through Cleaner Production Assessment (and 
Energy Audit), Environmental Management Systems, Environmental Management Accounting, 
Environmentally Sound Technology Assessment and Sustainable Enterprise Strategy. It was noted 
that one of the significant outputs from the  EMA module was the change in management attitude 
and culture, with a shift away from intuition driven investment more toward a proper investment 
study and appraisal including evaluation of environmental impacts in monetary terms. 
 
One of the final summary  presentations gave an excellent explanation of the Environmental 
Management Accounting process and the understanding of cost-effectiveness and incentives arising 
from the TEST process. EMA is about finding the hidden `factory' within the production process. 
EMA demonstrated that 60% of the costs of production at the Zaharnia Zavodi AD, the alcohol 
factory, was going into producing wastes which were not of value and not re-used and in fact 
required more investment to deal with them as a problem. Only 30% of  the production costs were 
actually realised as alcoholic product. This is very important concept to get across to the company 
as this clearly demonstrates an incentive. They need to reduce their production costs that are going 
into non-product outputs (i.e. wastes). Only 1.5% of the company's costs was in fines and penalties 
so there was no incentive there for change and these fines and penalties would have to be raised 
enormously in order to generate such an incentive.. But there is a massive incentive for the 
company to reduce the non-product output. 72% of this non-product output was slop so this was the 
obvious area to target first under TEST. The presentation then demonstrated the same `hidden 
factory' producing non-product outputs (NPO) within the textile enterprise, and identified this NPO 
as being primarily wastes. So EMA demonstrates to the companies that they are actually paying 
huge sums of money to produce waste products of no value and of significant concern, rather than 
valuable product. EMA uses TEST to show how this can be resolved through investments that are 
substantially less than what the company throws away on NPOs. 
 
So, the company incentives that are highlighted by EMA are: 
·  A reduced amount of investment and cost to the company in producing waste products 
·  Change of loss to profit if can find way of using or recycling wastes 
 
28 
·  Improved quality of product 
·  Increased potential for market as higher quality linked to environmentally-friendly products 
·  Consequent avoidance of fines and penalties 
·  Improved company profile  
 
And the disincentives are:  
·  Only the initial investment (often small at the outset for CPA type A and even type B 
investments) but even this is balanced by the returns over time 
 
In reality, this can be seen as one of the most important demonstrations of this Project. 
 
Details of the presentations are available in the joint UNIDO/Technical University of Sofia 
publication `An Integrated Approach to Environmental Management in Bulgarian Enterprises   The 
Experience from the Implementation of the UNIDO TEST Project in Bulgaria'.  
 
CROATIA 
 
Four demonstration enterprises were selected for Croatia specialising in meat rendering, meat 
processing, pesticide production and sugar production. 
 
The CPC in Zagreb, Croatia provided a useful example of how the TEST process was implemented 
within a country and within the enterprises. Once suitable enterprises had been identified, the 
standard process for involving enterprises was for the relevant Ministry to approach the company 
and for the company  to agree to sign a contractual letter that committed them to the TEST process, 
and to make their resources available (particularly human resources) for the duration of the project. 
The next step was  introductory training for top management to explain the  project, provide an 
overview of the TEST methodology,  to discuss how it related to IPPC and ISO 14000, and to 
summarise the benefits of the TEST process to the company. Following this, an initial review of the 
company's production process was undertaken and a TEST team was identified within the company 
for further training. Standard CP module training was first given to the Project Team within the 
enterprises (these were usually people from the production process such as technical directors or 
engineers, and occasionally people from the finance department of the company). The methodology 
for the standard CP training included 3 collective training sessions in Zagreb for all of the 
companies lasting between 2-3 days each time. In between these sessions the CPC worked with the 
in-company project team on their specific concerns and needs, undertake an analysis of production, 
material use, energy balance, option generation, etc). This process took between 6-7 months. At the 
end of this interactive training process, the project team and the CPC prepared a final report on the 
proposed methods for cleaner production improvements. This was then presented to the top 
management, and then an overall presentation was given to a stakeholder workshop of company 
representatives (from all national demonstration enterprises), ministries, the Advisory Board 
members and the Project Coordinator. While this CP process was underway, and in parallel with it, 
additional analysis was undertaken to see which staff and which areas of the company would be 
appropriate for Environmental Management Accounting. CPC staff and Lead Consultants were 
given training in COMFAR (Computer Model for Feasibility Analysis and Reporting  - UNIDO's 
software for company financial appraisal and analysis of investment projects) at UNIDO 
Headquarters in Vienna along with training on EMA and EMS. The all of the CPCs from each 
country and the demonstration enterprises selected for EMA undertook 2 days EMA training in 
Budapest and a further 2 days in Hungary as the CPC in this country has considerable experience 
with EMA procedures. Not all enterprises were selected for EMA as this was a fairly innovative 
addition to TEST.  One company per country was selected to demonstrate the EMA procedure. 
 
 
29 
In Croatia, the CPC then started to work with the company chosen to demonstrate the EMA process 
(in this case Herbos, a pesticide producing plant). Throughout this process the Croatian CPC had 
constant dialogue with and support from the Hungarian CPC. An EMA expert from the Hungarian 
CPC visited Zagreb to provide on-site assistance at the request of the Croatian CPC. The end result 
of undertaking the EMA module was a final report prepared jointly by Herbos and the CPC. This 
was also used as a case study in TEST Project publications.  
 
While the EMA demonstration at Herbos was underway, an EMA module was being implemented 
at Gavrilovic (a meat processing plant) which had a made a commitment to undertake this module 
following many discussions regarding the process and methodology. An introductory session was 
carried out for the top management. The CPC used a Lead Consultant who was experienced in 
EMS, At the same time as these EMA and EMS modules were being implemented in various 
companies, the EST module was initiated as part of the integrated package of modules. The CPCs 
received training on EST (at UNIDO Vienna) and how it related to IPPC and BAT (as all of the 
EST recommendations have to be in accordance with IPCC and BAT). The process in-company 
was similar to the EMA and EMS modules. Workshops were held for top management and then for 
the in-house project team. These were not necessarily the same people who were involved in the 
other modules, but generally the CP team participated in the EMA and EMS also (some of the 
results from the CP were necessary to feed into the EMA, and were also important for the EMS).  
 
So every enterprise went through the Initial Review process, the Cleaner Production Assessment 
and the Environmental Sound Technology review. Selected companies also did the Environmental 
Management System and/or the Environmental Management Accounting modules, and the 
Sustainable Enterprise Strategy. The CPC stressed the fact that it was important to bear in mind that 
all of these modules are integrated and related to each other. The final module that ties everything 
together is the SES which integrates all of the environmental assessments and reviews and the 
various modules into one overall management and business strategy for the companies. All of the 
National Counterparts attend a workshop on SES in Vienna with training given by UNIDO. 
 
In the case of Croatia, the CPC felt that the selection procedure for the enterprises was one of the 
weaker links in the TEST process and they would have preferred to see a more detailed analysis 
stage before selection although they recognised that time was a constraint. Again, this reflects the 
need for a preparatory phase. However, In Croatia they were impressed with the overall TEST 
methodology and the design of the approach. Everything that needed to be done (Project activities) 
was clearly defined by the Project Management and there was always a fast and detailed response 
to any requests for clarification. 
 
The CPC is now finding that instead of having to be proactive in selling CP and TEST to 
companies they are now being approached to assist. They feel the modular approach is important in 
this respect as not every company needs the entire TEST process and it needs to be flexible to meet 
each individual company' requirements. 
 
The Evaluator was able to visit Gavrilovic, a Croatian company specialising in meat processing and 
packaging. Gavrilovic lies some 100 km southwest of Zagreb in an area that suffered fairly badly 
during recent conflicts (1991-1995) over the splitting up of Yugoslavia. The company has a long 
history (over 300 years) that has seen many changes over the last 80 or so years due to alterations in 
the political climate. The company specialises in pig and cattle breeding, slaughtering, and meat 
processing and has several  brand names that are well known on the international market. The 
original owners (who were forced into exile when Yugoslavia became a communist state) are now 
back in ownership and running the company very successfully. The company employs over 2,000 
people and is responsible for 30% of the domestic budget for the region of Petrinja. The company 
aims to produce its own energy on site through a process of co-generation. 
 
30 
 
The company's production levels were severely crippled by the conflicts of 1991-1995 and 
production fell from a daily capacity of 200 tonnes to only a few tonnes in 1996. Now they are back 
up to 70 tonnes daily with hopes to expand again. 
 
The company became involved when they were approached by the State Directorate for Waters, the 
Ministry  of Economic Affairs and the CPC. Even before the TEST project came along there had 
been a working relationship between Gavrilovic and CPC and some earlier participation in cleaner 
production. So, to some extent, part of the selection process was that the company was a known 
entity and was willing to work with CPC.  
 
The TEST project has helped Gavrilovic to assess its production approach and its waste treatment 
and to come up with a modular and sequential strategy for improvement. TEST has assisted 
Gavrilovic in introducing type A housekeeping approaches within its production process. It has also 
defined a modular structure for waste treatment units projected over the next 15-20 years for a daily 
capacity of not less than 200 tonnes of processed meat. The intention is to introduce these modular 
units as they are required and to plan investment around these projections. Each unit had to be 
defined in such a way that would enable the company to make a qualified unit investment decision 
at the proper time (i.e.  increased waste treatment needs as a result of increased production, unit 
operational cost, unit investment cost, time of unit construction, and time of introduction into 
operation). In addition to the CP training, the company has also installed water meters around the 
production plant and the staff have to record water usage in each area. This has raised the 
awareness of resource efficiency and waste control on the production floor. Now they can calculate 
every month the quantity of water saved per quantity of product. Working with the TEST team and 
the Lead Consultant, Gavrilovic has succeeded in reducing it water consumption by 14%.  
 
As a result of the TEST assessment process, Gavrilovic is concentrating now on an integrated waste 
treatment facility. Production wastes come from agriculture (Gavrilovic raises some of its own 
animals), cattle and pig breeding, the slaughterhouse, meat processing, and general on-site wastes.  
The overall waste treatment concept for the company involves energy production (steam and 
electricity co-generation). Energy is produced within the incineration unit by burning animal waste 
and sludge from waste pre-treatment and biological treatment facilities. This allows for energy 
production from renewable resource and efficient treatment of potentially harmful animal wastes. 
 
The EST module has focused on this option of using biogas for the co-generation plant at a total 
investment of US$5.2 million. This would allow for some treatment of wastes at the production site 
along with a source of renewable energy. The company has already been talking to suppliers about 
EST, particularly for biogas, prior to TEST but the costs involved were proving to be very high so 
they felt they needed some independent assistance and were therefore able to turn to TEST and the 
CPC for advice. The Concept of biogas had been available for some years, but TEST had expanded 
this concept to one of integrated water treatment. The introduction of co-generation of steam and 
electricity revolutionised the company according to the Production Manager. He is constantly 
trying to raise awareness of the cost-efficiency and waste reduction potential of co-generation and 
the use of biogas with other companies and with government. Other companies are starting to give 
serious consideration to co-generation and are looking at the biogas options also. It is a very simple 
process to switch from natural gas as fuel, across to biogas. This system has been pioneered as a 
workable strategy by Gavrilovic in cooperation with TEST. The Project provided the incentive and 
the tools for the co-generation and biogas technology to become part of the company's new 
business sustainability strategy. Although the necessary investments have not been made as yet, a 
business plan as been prepared and the investment will pursue a step-by-step logical approach as 
and when investment funding can be identified. 
 
 
31 
Every new employee at Gavrilovic has to have an awareness and training session with the 
company's own in-house environmental specialist and is  instructed in company policy on 
environmental issues. Basic training on environmental concerns and TEST has been given to all 
production managers. Furthermore, the company has developed an internal training policy for 
awareness at all levels (e.g. the Director of the agricultural sector has recently done a Master's 
degree in Environmental Management).  
 
The management at Gavrilovic were very supportive of TEST and called it a `win-win' situation as 
it helps to resolve their resource use and waste production inefficiencies whilst making savings for 
the company overall. A major result for both Gavrilovic and the Project is that now the company 
has a water permit that meets the IPPC Directives even though this is not currently required by 
Croatian law. The company management was a little concerned about the lack of involvement and 
input from certain pertinent government Ministries, particularly in relation to environmental 
protection. They felt that not all government departments were supportive, nor did they appreciate 
or recognise the benefits of TEST. On the positive side, cleaner production is now mentioned in the 
new Croatian laws on waste management (2004) which will become obligatory for all companies.  
 
Generally, Gavrilovic were very pleased with the support that received from both the CPC, the 
Project Coordinator and other consultants. They felt that their main incentive for getting involved 
was to reduce their wastewater discharge load, to produce biogas for co-generation and to thereby 
minimise operational costs. A very real financial incentive was, of course, the fact that GEF was 
covering 80% of the costs of the TEST process as part of the demonstration. 
 
Originally, the work schedule for the evaluation had planned for the Evaluator to also visit a sugar 
processing company (IPK Tvornica Secera Osijek) but weather conditions and the distances 
involved were a cause for concern. Instead it was decided to interview the Lead Consultant in 
Zagreb who had worked with the enterprise on behalf of the CPC. The consultant (a chemical 
engineer) was from Slovenia but had previous experience of working with and advising sugar 
companies and had undertaken an energy audit in this particular company. Therefore he was 
familiar with their problems regarding waste and emissions. Initially the consultant visited the 
company with the Head of the CPC to meet with the staff. The company had already undertaken 
some cleaner production improvements (machines to clean the sugar beet while reducing water 
usage and managing soil wastes). The company's first need was identified to be a mass and energy 
balance assessment. This represents a detailed study of the industrial process. The results were then 
discussed with the company. From this M&EB assessment it was possible to determine where 
waste was being generated and in what quantities. 
 
The assessment identified two main problems, 1) from the wastewater and transportation of the beet 
cleaning process and, 2) from the consumption of water and production of condensate during 
process. The Lead Consultant then looked at proposed solutions and came up with a technical and 
economic evaluation. The recommendations to the company include first minimising consumption 
of raw materials and energy, and then undertaking some end-of-pipe solutions using settling 
lagoons. The water used for washing the beet ends up with a very high soil and sediment content. If 
this can be placed in holding basins then the water can be treated and the sediments settled out. 
 
There were two sources of water input identified from the process. From the river and from the 
sugar beet processing itself (condensate from the high water content of the plant). By recycling the 
water from the cleaning process and condenser, and using it in the cleaning process instead of 
freshwater it was estimated that it would be possible to cut down significantly on water abstraction 
from the river (by 60%).  The benefits of reducing the freshwater intake could be seen to be 1) 
reduced pumping costs and water fees, 2) reduction in use of chemicals (which are necessary to 
treat the freshwater before it can enter the process but are not necessary for the condensate and 
 
32 
recycled water), 3) a higher water temperature can be maintained using recycled water which 
improves the cleaning process, 4) an overall reduction in wastewater discharges due to recycling. 
The company now has all the information that it needs on equipment suppliers and costs, along 
with details of savings and benefits to the company. They now need to go ahead in order to comply 
with the new environmental regulations. They are seeking a policy decision at the top management 
level, and are also looking for funding to make the investment. One key problem that they also still 
have to resolve is formal company privatisation and ownership. They also need permits for 
construction. 
 
There are other opportunities for improving processes to achieve cleaner production and more 
environmental sound technology within the company. As yet they have not looked at the utilities 
side of the company's process (steam plant, freshwater treatment plant, compressor, etc). All of this 
produce pollution and could be improved and cleaned up. 
 
The consultant could see clear options to transfer the lessons for this demonstration to other sugar 
beet processing companies in Croatia (3) and throughout the Danube river basin. The consultant 
emphasised that it is important to undertake the mass and energy balance studies first. 
 
The consultant noted that the CPC in Croatia was doing a good job and that Croatia was fortunate 
in having such a Centre to provide guidance to industry in these matters. One big problem he sees is 
the lack of investors for the high-cost technological upgrades necessary in some countries to meet 
new EU Directive requirements. One important function of the CPC is to identify the benefits 
(through the TEST process) and to bring the investors and the enterprises together. 
 
SLOVAKIA 
 
The Evaluator visited ZOS TRNAVA, a Slovakian Company specialising in repair and re-
conditioning of railway rolling stock and currently celebrating its 80th Anniversary in business. 
They were originally the largest workshop for Czechoslovakia undertaking 48% of repair work for 
all railway wagons. This constituted 17,000 wagons repaired per year. When Czechoslovakia was 
split into 2 separate countries ZOS lost a lot of the market and the number of wagons on the railway 
system fell significantly by one-third. In 1994 the company was privatised and had to re-think its 
marketing approach and production methods. Today the company specialises in the repair and 
refurbishment of wagons for customers throughout Europe, with the majority of customers being 
from the private sector. ZOS estimates that it now has 50% of the European market. They also 
specialise in building and re-designing wagons to suit specialist purposes and to fit specialised 
trailers and bogeys. They have managed to become certified and approved for work on railway 
stock for Austria, Switzerland, France, Poland and the Czech railways. This certification is a 
complex  process but they now have official trust of these countries and railway lines to produce 
reliable wagons (this even extends to the US market). In 2004 the company repaired over 2000 
wagons for foreign companies (each with their own requirements and standards). The total repairs 
for 2004 came to over 5,000 including Slovak rolling stock.  
 
The company employs around 1,200 personnel with an average monthly salary of Sk20,900 
(US$743). This is in fact about 25% higher than the average national salary. The company is 
generally optimistic for the future. There is currently a dramatic expansion and development of 
industry in Slovakia and the economy is booming. Furthermore, as railways in the region become 
more liberal and privatised then the company's competitive prices will start to give them a keener 
edge on the market. 
 
The company has taken a policy decision to invest a substantial amount into improved 
environmental practices. With the opportunities offered by the TEST project the company has been 
 
33 
able to jointly develop improved policies on both environment and product quality. The great 
advantage and incentive provided by the TEST demonstration has been the opportunity to comply 
with the ISO 14000 directives from the EU. The Company recognises that as part of its overall 
production process it is a `waste-producer' and that the nature of the repair and refurbishment work 
on wagons produces pollution. Last year the company logged the production of 32,000 tonnes of 
waste, 24,000 of which (3/4) was recycled. Most  of the company's waste is metal scrap. Until 
recently the environmental record of the company was a disaster (photographs of the processes 
shown to the Evaluator confirmed this!). All of the wagons and rolling stock that come into the 
factory are cleaned first. This includes the cleaning of tanks that carry chemicals. This used to be 
done by hand with enormous waste and discharges and inevitable health implications. Recently this 
has been cleaned up by installing an new semi-automatic washing facility at a  cost to the company 
of Kr 22 million (US$782,000). This included a lot of additional modifications and extra 
technology to ensure environmental compliance. The company noted that in order to make such 
environmental improvements cost-effective it is a rule-of-thumb that it is necessary to double 
overall production at the same time. 
 
Their biggest environmental problem was the paint-shop. New legislation imposed by the EU 
regarding VOCs (Volatile Organic Compounds) required them not only to clean-up the paint-shop 
operations but to start using non-VOC paints. The cost of building one new paint-shop to comply 
with the new standards was Kr 5.5 million ($195,500). Previously, old paint was dumped or buried 
but now it is put through a thermal oven for cleaner incineration. This oven system cost kr 5 million 
($178,000). In 2007, yet new regulations come into force which will require the company to 
upgrade their paint-shops again. They estimate that the cost to upgrade the entire paint line in 2007 
to meet the new laws will be in the order of Kr 250 million ($8.9 million). 
 
The company also had to upgrade its HydroMat system which is used for cleaning and degreasing 
oily equipment. They contracted a company to explore best available technology with an emphasis 
on cleaner production and environmental efficiency as well as water efficiency. At the time BATs 
were not defined for this particular process as it is too specialised, so the company urgently needed 
external assistance 
 
Over the last 5 years, the company estimates that it has spent some kr550 million ($19.5 million) on 
upgrading and replacing processes and technologies to comply with EU IPPC directives and ISO 
140000. Unfortunately, ZOS does not qualify for EU subsidy to assist in this process due to its size. 
The company finds it unreasonable that foreign companies (such as car manufacturers) can come to 
Slovakia and immediately become eligible for Slovakian government funding and subsidy but a 
local company is not entitled to any such funding. 
 
So, TEST was very  important to ZOS in providing them with an affordable mechanism to meet the 
ISO 14000 requirements and to deal more efficiently with their waste products (this included 
general small-scale factory floor waste for which they contracted a smaller company to  handle). 
TEST has helped them to update their policies on waste treatment and discharges and to make 
necessary organisational improvements within the company structure. The new processes being 
adopted have the added and distinct advantage (and attraction)  of being much more efficient and 
cost-effective as well as cleaner. The company also now has a waste and water monitoring 
laboratory. The company also addressed energy efficiency issues with the assistance of the CPC 
and upgraded heating and lighting processes which gave a 40% improvement in energy efficiency. 
 
The management at ZOS was keen to emphasise that the TEST process was not just about buying 
or upgrading equipment but also importantly about changing people's attitudes and understanding. 
A very recent management review of the EMS system had focused on the need to further improve 
waste management and increase individual awareness. One of the important TEST Project 
 
34 
contributions was that the company sent all its shop-managers on a cleaner production training 
course for 5 days run by the national CPC. The fact that the company allowed its management team 
away for 5 days training shows the commitment from the company and the trust in TEST and the 
CPC. Furthermore, TEST undertook training of lower management on-site and a further 1 day 
training of top management at their own request. Middle management received several days 
training in total and line management were also trained on site. 
 
The company felt it was important to stress that it was not enough to implement technical changes 
but it was equally as important to adopt a systematic and integrated approach to TEST that linked 
into the company's existing Quality Management system. However, the QMS was originally a 
process approach whereas EMS has more emphasis on technical knowledge and improvement. 
Clearly a more integrated and holistic modular approach was necessary which TEST provided. 
ZOS was finally certified for EMS in 2003. 
 
The company noted that throughout the process there was no obvious input or involvement from 
the government side. The government adopted new legislation but provided no real support or 
guidance to industry. This support and guidance effectively came from TEST. ZOS felt that other 
companies are probably aware of the requirement for cleaner production and improvements in 
environmental compliance but they do not know what action to take or what tools are available to 
assist them. 
 
The company noted that the presence of the TEST project and the direct involvement of the CPC 
was important in expediting decisions and speeding up the overall process of cleaner production. 
The Project actively persuaded the company directors to move ahead with changes. In fact, the 
company was very enthusiastic at an early stage as the offer of assistance from the Project was too 
good and too tempting to ignore under the existing climate of EU regulations and directives. They 
admit that the 80% contribution by the donor to the project activities was a catalyst in volunteering 
themselves as a demonstration  enterprise. If they hadn't jumped at this opportunity when offered 
they would now be facing more serious problems and time-constraints. The TEST project speeded 
up their conversion to cleaner production by some 2-3 years. The management had not originally 
been aware of the extent of the environmental problem, the pressing need for cleaner production 
and compliance with directives, or the availability of support from GEF. Once this was made clear 
they were immediately keen to take part. Now no-one in management regrets this decision and they 
have no hesitation in promoting TEST to other enterprises. 
 
Now that the project is completed the company intends to maintain its compliance with directives 
for obvious reasons of cost-effectiveness and market competition within Europe. The original 
incentive therefore was GEF funding plus the need to meet the EU directives. A new incentive has 
been created since in that the shareholders see a significant improvement in company production 
and a cleaner image. Furthermore,  the company owner is so impressed with what has been achieved 
he has made it his policy that ZOS should be a model of cleaner production in Slovakia and the 
region. Such personal interest and full engagement by top management is very important to the 
continued success of TEST and the company. 
 
As far as next steps within ZOS are concerned, they have identified longer-term higher cost 
technological improvements but these require a high level of investment. In this respect, some 
assistance with identifying investment possibilities and soft-loans would have been helpful. If they 
could find some way to attract low interest investment then it would be much easier for them to 
persuade their shareholders to take the next steps (Type C) in cleaner production. 
 
4.1.3  Summary of Demonstration Enterprise Delivery 
 
 
35 
Tables 5-9 provide a summary of the project delivery for each enterprise. 
 
Table 5 presents the list of type A and type B options identified for each enterprise along with the 
status of their implementation.  As a result of the TEST project, 91% of company-approved Type A 
options and 88% of Type B options have already been implemented at the 17 enterprises. A further 
$3 million worth of Type B improvements were approved for future investment through company's 
business or action plans and policies and similarly over $45 million worth of Type C investments 
have been approved. Of the $3 million approved approximately $2.2 million have already been 
implemented. This demonstrates that the TEST project has successfully leveraged more than twice 
as much co-financing from the private sector as was originally provided as GEF funding. 
 
Table 6 shows the water-related improvements created through the adoption of type A and B 
options. Reductions in water consumption vary from as little as 1% to over 50% with actual 
volumetric reductions reaching as high as 1.39 million cubic metres per year for one company. 
Similarly, wastewater discharge reductions range from 50 cubic meters per year to nearly 2 million 
cubic meters per year. The actual reduction in pollution loads in wastewater are highly variable and 
dependent on the type of industrial process and the type of pollution (BOD, COD, nutrients, heavy 
metals, TSS, etc). In some cases the reduction of load has been as high as 100%. 
 
Table 7 present figures for reduction in non-water related areas (e.g. raw materials, air emissions, 
solid waste generation) through the adoption of type A and B options that may still reduce indirect 
pollution to the river basin.  Again the figures are variable due to the diverse nature of the processes 
and pollutants. There are some significant reductions in the use of raw materials and in volatile and 
harmful emissions. Reductions in solid waste generation vary from minimal (<1%) to significant 
>90%. 
 
Table 8 shows the water-related improvements that can be expected through the adoption of type C 
improvements. Some of these are already under implementation and some are planned for future 
investment (see Table 5 for estimated dates of implementation).  Anticipated reductions in water 
consumption and wastewater discharges as a result of the TEST process run as high as 5.5 million 
cubic meters per year. Reductions in pollution loads are, as with type A and B options, highly 
variable. 
 
Table 9 gives the figures for reduction in non-water related areas as a result of proposed type C 
options (again, some of which are already under implementation). 
 
It is not the purpose of this evaluation to go into specific detail, review or discussion regarding 
these figures. The improvements speak for themselves and the overall conclusion is that the TEST 
process is very effective and the demonstration enterprises have been provided with a powerful tool 
with which they can meet the requirements of impending regulations while achieving a more cost-
effective level of productivity and cutting down on the hidden costs of non-products. 
 
 
36 
TABLE 5:  TYPE A,B AND C OPTIONS IDENTIFED FOR EACH ENTERPRISE AND STATUS OF IMPLEMENTATION 
 
IMPLEMENTATION OF CLEANER PRODUCTION MEASURES AT 
IMPLEMENTATION OF EST 
Approved for 
DEMONSTRATION ENTERPRISES 
MEASURES AT ENTERPRISES 
Investment (US$) 
COUNTRY AND     
Feasible  Type A 
Status of 
  Feasible  Type B 
Status of 
Feasible  Type C 
Estimated 
Type B 
Type C 
ENTERPRISE 
Type A 
Options  Implementation  Type B  Options  Implementation  Type C  Options  Implementation 
Options 
Options  
Options  approved   of approved 
Options  approved  of approved 
Options  approved  Date for Type 
Identified 
Type A 
Identified 
Type B Options   Identified 
C (EST) large 
Options  
investment 
BULGARIA 
  
  
  
  
  
  
  
  
  
  
  
Yuta JSC 
55 
17 
88%  
28 
10 
100% 
9 
2 
1 implemented 
$32,000 
$233,000 
Slavianka JSC 
12 
5 
100% 
7 
3 
100% 
6 
2 
2 implemented 
$52,000 
$222,000 
Zaharni Zavodi AD 
8 
5 
100% 
11 
3 
67%  
17 
3 
By Oct 2005 
$1,500,000  $4,700,000 
CROATIA 
  
  
 
 
  
  
 
  
  
  
  
Agroprotienka 
3 
1 
100% 
5 
5 
80%  
7 
4 
April 2007 
$13,500 
$7,500,000 
Gavrilovic 
2 
2 
100% 
5 
2 
100% 
1 
1 
Sep 2006 
$23,000 
$3,500,000 
Herbos  
1 
0 
N/A 
4 
3 
100% 
6 
2 
Mid 2006 
$14,375 
$800,000 
Implementation 
IPK Tvornica Secera Osijek 
1 
1 
100% 
3 
3 
100% 
1 
1 
delayed 
$12,466 
$800,000 
HUNGARY 
  
  
 
 
  
  
 
  
  
  
  
Gunter-Tata Kft. 
7 
5 
60%  
18 
14 
92%  
 
1 
1 
2007 
$81,751 
$900,000 
Indukcios es Vedogazos 
6 
4 
100% 
15 
10 
100% 
1 
1 
2005 
$36,710 
$18,560 
Videoton Audio Company 
6 
5 
70%  
8 
3 
80%  
4 
3 
2007 
$2,577 
$35,783 
Nitrokemia 2000 
0 
0 
N/A 
0 
0 
N/A 
2 
1 
2006 
N/A 
$266,500 
ROMANIA 
  
  
 
 
  
  
 
  
  
  
  
$100,000 by 
Astra Romania 
53 
21 
100% 
11 
4 
85%  
12 
2 
Dec 2004.  
$36,000 
$3,200,000 
$86,000 in 
Rulmentul 
8 
8 
100% 
5 
5 
65%  
6 
1 
2004 
$29,300 
$400,000 
$40,000 in 
Chimcomplex 
13 
13 
50%  
13 
13 
80%  
16 
4 
2004 
$40,100 
$27,000 
$200,000 in 
Somes  
8 
8 
100% 
24 
14 
90%  
15 
1 
2004 
$42,800  $11,500,000 
SLOVAKIA 
  
  
 
 
  
  
 
  
  
  
  
$21.7 Mill to 
AssiDoman Sturov 
23 
23 
96%  
22 
21 
66%  
31 
2 
date 
$1,100,000  $4,050,000 
30% 
Investment 
Zos Trnava 
30 
10 
100% 
81 
8 
100% 
6 
6 
completed 
  $22,500  $7,200,000 
IMPLEMENTED
91% 
 
IMPLEMENTED
88% 
  
 
APPROVED $3,039,079  $45,352,843
 
37 
TABLE 6:   
TYPE A AND B WATER RELATED IMPROVEMENTS FOR EACH ENTERPRISE 
 
REDUCTION IN WATER 
  
REDUCTION OF 
  
CONSUMPTION  
WASTEWATER 
REDUCTION OF POLLUTION LOAD IN WASTEWATER 
DISCHARGE (Cu 
(BOD, COD, NUTRIENTS ETC) 
COUNTRY AND         
M./Year) 
ENTERPRISE 
%ge Reduction Cu. Metres per 
%ge Reduction 
Total load Reduction 
Year 
(tonnes/year unless 
otherwise stated) 
BULGARIA 
  
  
 
  
  
Yuta JSC 
No Data  
No Data  
No Data  
N/A 
N/A 
Slavianka JSC 
Type C Only 
Type C Only 
Type C Only 
N/A 
N/A 
Zaharni Zavodi AD 
Type C Only 
Type C Only 
Type C Only 
Included in Type C  
Included in Type C  
CROATIA 
  
 
 
  
  
Agroprotienka 
20%  
6,200 
62,000 
Significant, non-quantified 
Significant, non-quantified 
Gavrilovic 
19%  
85,725 
85,725 
34% 
30 (organic load) 
Herbos  
11%  
6,000 
6,000 
90% 
14 (organic load) 
IPK Tvornica Secera Osijek 
1% 
23,177 
23,000 
3% 
305 (organic load) 
HUNGARY 
  
  
 
 
  
  
Gunter-Tata Kft. 
14%  
3,064 
2,339 
No Data 
16 m3/y oil 
Indukcios es Vedogazos 
52%  
10.37 
10,370 
No Data 
No Data 
Videoton Audio Company 
1% 
50 
50 
No Data 
No Data 
Nitrokemia 2000 
No Data  
No Data  
No Data  
No Data 
No Data 
ROMANIA 
  
 
 
  
  
Astra Romania 
17%  
13,200 
13,200 
98.5% oily products 
2,450 oily products 
12% COD; 23% BOD; 30% 
5.1 COD; 1.1 BOD;   
N/A 
N/A 
N/A 
Rulmentul 
heavy metals 
0.1 heavy metals  
28% COD;                
275 COD;                   
47%  
7,440 
10,725 
Chimcomplex 
32% Ammonia 
 71.5 Ammonia 
7.5% COD; 6% BOD; 7% 
554 COD; 147 BOD; 92 TSS; 
11%  
1.39 Mill 
1.89 Mill 
Somes  
TSS; 8.6% AOX 
20 AOX 
SLOVAKIA 
  
 
 
  
  
AssiDoman Sturov 
3.80% 
1.13 Mill 
1.76 Mill 
12% 
No Data 
Zos Trnava 
4% 
20 
20 
100% (oily products) 
28.2 (oily products) 
 
 
38 
TABLE 7:   
TYPE A AND B NON-WATER RELATED IMPROVEMENTS FOR EACH ENTERPRISE 
 
  
  
ENERGY 
RAW MATERIAL USE 
EMISSIONS OF 
WASTE GENERATION  
SAVINGS 
COUNTRY AND         
CO2/H2S/VOC+AC11 
ENTERPRISE 
%ge Reduction 
Total reduction 
EQUIVALENT 
%ge 
Total Reduction 
Specific Reduction 
in consumption  (tonnes/yr unless 
(tonnes/year) 
Reduction 
(tonnes/yr) 
otherwise stated) 
BULGARIA 
 
 
 
 
  
  
fibres 10%    
fibres 18.8   
  
Yuta JSC 
fuel 15% 
fuel 111 m 3/y 
80 
10%  
18.8 
Slavianka JSC 
  
  
255 
  
  
  
Zaharni Zavodi AD 
fuel 7% 
fuel (coal) 36 
  
  
  
  
CROATIA 
  
  
  
  
  
  
Agroprotienka 
N/A 
N/A 
None 
20%  
6,250 
  
Gavrilovic 
None 
None 
914 
<1%  
2 
  
Herbos  
0.27% 
8 
None 
11%  
6,000 
  
IPK Tvornica Secera Osijek 
0.1% 
2,142 
1 
0.01% 
305 
  
HUNGARY 
  
  
  
  
  
  
  
4 oily textiles  
  
80 kWh/yr 
Gunter-Tata Kft. 
100%  
3.3 solvent 
0.03 
95%  
3.3 solvents 
196,502 kWh/yr 
Indukcios es Vedogazos 
  
  
124 
  
  
21,007 m 3/yr gas  
30%               67 wood pallets/y             
4,880 kWh/yr 
Videoton Audio Company 
30% 
67 pallets/yr  
1.58 CO2 equiv 
50%               1.5 kg neon tubes   
90%  
1,343 m3/y sawdust 
Nitrokemia 2000 
  
  
  
  
  
  
ROMANIA 
  
  
  
  
  
  
Astra Romania 
0.5% 
N/A 
961 
50%  
594 
  
Rulmentul 
N/A 
N/A 
N/A 
9% 
45.4 
  
Chimcomplex 
2.7% 
77 
2200 
N/A 
N/A 
  
Somes  
12.8% 
475 
N/A 
50%  
42 (lost fibre) 
  
SLOVAKIA 
  
  
  
  
  
  
AssiDoman Sturov 
10% 
  
  
No Data  
1000 
  
5% oil         
2.2  oil            
  
0.3% 
10%  
100 
Zos Trnava 
2% paint 
     8.4 paint 
 
 
39 
TABLE 8:  TYPE C WATER RELATED IMPROVEMENTS FOR EACH ENTERPRISE 
 
 
REDUCTION IN WATER     REDUCTION OF   
CONSUMPTION  
WASTEWATER 
REDUCTION OF POLLUTION LOAD IN 
DISCHARGE 
WASTEWATER (BOD, COD, NUTRIENTS ETC) 
COUNTRY AND         
(Cu M./Year) 
ENTERPRISE 
%ge 
Cu. Metres 
%ge Reduction 
Total load Reduction 
Reduction  per Year 
(tonnes/year) 
BULGARIA 
  
 
  
  
  
Yuta JSC 
N/A 
N/A 
N/A 
N/A 
N/A 
Slavianka JSC 
60% 
1,260 
1,260 
25% COD  
No Data  
Zaharni Zavodi AD 
80% 
725,000 
95,000 
100% COD 
No Data  
CROATIA 
  
  
  
 
 
Agroprotienka 
None 
None 
None 
95%  
600 BOD  
Gavrilovic 
56% 
250,280 
168,000 
77%  
53 BOD 
Herbos  
None 
None 
None 
10%  
1.5 organic load 
IPK Tvornica Secera Osijek 
62% 
1.68 Mill 
1.79 Mill 
N/A 
N/A 
HUNGARY 
  
  
  
  
 
 
Gunter-Tata Kft. 
N/A 
N/A 
N/A 
N/A 
N/A 
Indukcios es Vedogazos 
N/A 
N/A 
N/A 
N/A 
N/A 
Videoton Audio Company 
N/A 
N/A 
N/A 
Below Legal Limits 
Below Legal Limits 
Nitrokemia 2000 
39% 
5,322 
5,322 
31% salt content 
472 salt 
ROMANIA 
  
  
  
 
 
Astra Romania 
89% 
180,000 
160,000 
N/A 
N/A 
Rulmentul 
N/A 
N/A 
N/A 
N/A 
N/A 
23% COD;                       
165 COD;                        
41% 
3,888 
4,950 
Chimcomplex 
58% Ammonia 
38.5 Ammonia 
22% COD; 17.7% BOD;  1,770 COD; 486 BOD; 
65% 
5.5 Mill 
5.5 Mill 
19.5% TSS; 91% AOX 
282 TSS; 284 AOX 
Somes  
SLOVAKIA 
  
  
  
 
 
AssiDoman Sturov 
14.70%  
4.42 Mill 
261,000 
No Data  
3,660 
Zos Trnava 
50% 
250 
250 
100% 
53 
 
 
40 
TABLE 9:   
TYPE C NON-WATER RELATED IMPROVEMENTS FOR EACH ENTERPRISE 
 
  
 
RAW MATERIAL USE 
WASTE GENERATION  
ENERGY SAVINGS 
EMISSIONS OF 
COUNTRY AND         
CO2/H2S/VOC+AC11 
ENTERPRISE 
%ge Reduction in 
Total reduction 
EQUIVALENT 
%ge 
Total Reduction 
Total Reduction 
consumption 
(tonnes/yr) 
(tonnes/year) 
Reduction 
(tonnes/yr) 
BULGARIA 
  
  
  
  
  
 
20% fibres                    16.8 fibres                 
  
Yuta JSC 
1% fuel 
4.2 m3 fuel 
135 
10% 
11.3 
Slavianka JSC 
30% fuel 
94 fuel 
234 
  
400 m3/y water 
1,066 Mwh 
Zaharni Zavodi AD 
  
  
1187.5 
100% Slop 
95,000 m3/y 
  
CROATIA 
  
  
  
  
  
  
Agroprotienka 
N/A 
N/A 
none 
95% 
13,250 
  
Gavrilovic 
2% 
302 
none 
85% 
7,020 
  
Herbos  
0.03%  
0.9 
none 
<1% 
2 
  
IPK Tvornica Secera Osijek 
  
none 
none 
none 
55% 
1.8 mill 
  
  
HUNGARY 
  
  
  
  
  
  
Gunter-Tata Kft. 
  
  
  
  
  
  
Indukcios es Vedogazos 
  
  
  
  
  
  
Videoton Audio Company 
  
  
  
  
  
  
26% Fe
1.9 dangerous waste  
756.1 mill kJ/yr ('cool 
2SO4 +Na2C03    
495 Na
17% phtalic 
2CO3 
673-1000 kg CO
13,483 pieces PE 
energy' from Ammonia 
679 carbamide 
2 
28% 
sack 
evaporation) 
Nitrokemia 2000 
anhydride+carbamide 
ROMANIA 
  
  
  
  
  
  
Astra Romania 
0.68%  
N/A 
N/A 
  
  
  
100% (waste 
  
100% PCE 
30 
N/A 
13.5 
Rulmentul 
PCE) 
Chimcomplex 
4.75%  
214.5 
770 
N/A 
N/A 
  
Somes  
20% 
3,100 
N/A 
31.3% 
243 
  
SLOVAKIA 
  
  
  
  
  
  
AssiDoman Sturov 
N/A 
N/A 
641 
  
  
  
Zos Trnava 
5% 
24.5 
21.76 VOC 
10 
100 
  
 
41 
4.1.4  Threats and Root Causes  Effective Resolution 
 
The primary threats and root causes have been noted under the Project Background and Landscape. 
The Project has addressed these concerns in two ways. Firstly at the specific level of 17 enterprises 
by reducing their discharges of organic and toxic pollutants, and secondly  by providing transferable 
demonstrations of the TEST process (with its associated improvements to company management, 
cleaner production policy, factory-floor awareness and technological improvements) that can be 
replicated throughout other industrial enterprises within the Danubian countries.  
 
One important point that needs to be highlighted is that not every demonstration enterprise has 
directly addressed water-related pollution issues. A review of Tables 5-9 shows that, in one or two 
cases, a reduction  in raw materials (use of toxic products), waste generation, VOCs or air polluting 
emissions were the main achievement of the TEST process. Undoubtedly such improvements can 
still be linked to a holistic and integrated approach to cleaning up the Danube River Basin and have 
added valuable case studies to the TEST approach. The inclusion of these parameters is also 
directly consistent with the overall requirements of CPA and EST as defined by UNIDO. 
 
The Project has developed a detailed matrix of indicators (See Tables 5-9) which effectively follow 
the TEST process within each enterprise and quantify the changes, improvements and benefits 
gained through the various project activities and the TEST modules. These constitute both Process 
and Stress Reduction indicators and are considerably more specific than those included in the 
original Project Document, providing a more measurable detail of what has been achieved. The 
Evaluation gave specific attention to the Process indicators (training, capacity building, 
improvements in cleaner production, adoption of other TEST processes, etc) and to the Stress 
Reduction indicators (physical changes to handling procedures, construction of waste handling and 
reduction facilities, end-of-pipe treatments, etc) identified for each enterprise to ascertain the 
accuracy of the indicators. In all cases that were reviewed the measurable indications were seen to 
be accurate. These have been discussed further under  4.1.3   Summary of Demonstration 
Deliveries. 
 
There are no real Environmental Status indicators for the Project and these would be very difficult 
to evaluate and confirm in any case. However, it is the Evaluator's opinion that these would not in 
themselves be relevant to this particular demonstration project and are more appropriate to the 
larger Danube Regional Project that is following on from the GEF Pollution Reduction Project. The 
inclusion of Environmental Status Indicators would have required a fairly large investment in 
independent physical monitoring of water quality,  water use reduction, etc. In the event, this 
information was provided by the enterprises and must be accepted at face value. It is the State 
Water Authorities that set the standards for permitted emissions associated with operating licences 
for industrial  enterprises. Each industry has a specific set of parameters to adhere to and is self-
monitoring although the Authority or Inspectorate may also undertake spot-checks. Financial 
penalties are now generally increasing in line with the need to meet the new EU directives. 
 
Industrial enterprises of this nature would be very reluctant to allow outside technical expertise to 
collect data from their facilities. However, there is a certain logical assumption that can be made 
that would strongly support the argument that confirmed changes at the Process and Stress 
Reduction level must result in quantifiable changes at the Environmental Status level. Furthermore, 
this needs to be viewed in the context of the objectives of the TEST project which is primarily to 
demonstrate how a particular process can achieve cost-effective and sustainable improvements in 
cleaner production and environmental management within selected companies in such a manner as 
the companies themselves can identify and adopt the benefits. The reality of this situation is that a 
 
42 
particular enterprise (as was in fact the case) may actually be reducing its discharge load of a 
certain substance below the immediate background measurements a few metres upstream so that 
Environmental Status indicator measurements in the actual river environment would hardly be 
relevant or appropriate. In most of the Danube countries, government inspectorates are charged 
with the responsibility for setting and checking discharge levels. However, the capacity to do this 
varies considerably from country to country both at the human resource and at the equipment level. 
 
One consultant that had been closely involved in the development and implementation of the TEST 
process did stress the need for the enterprises to develop effective in-house data gathering and 
information systems at the earliest stages of the TEST procedure, but noted that this would require 
additional resources and investment (particularly for monitoring equipment).  
 
The cost-effective element of the TEST process  also works to the Project's advantage as far as 
actual discharges and improvements to the Environmental Status of the Danube in proximity to 
each enterprise. The TEST process sets out to demonstrate to each enterprise that certain measures 
are cost-effective in that a certain level of investment can result in a significant improvement in 
their water usage and in their discharge levels. It is therefore not in the company's interest to falsify 
the data as they would only be fooling themselves into thinking that their adoption of new 
processes and technologies are achieving a significant and cost-effective improvement to their 
discharges and water efficiency. 
 
A strong link to other Danube initiatives such as the ICPDR and DRP, which have more 
involvement in actual physical monitoring and data handling, would be a valuable improvement to 
the TEST process within the region. 
 
It should be noted that the original Project process indicators were revised and rationalised 
somewhat in the 2004 PIR following a revision  and improvement of the TEST procedure so as to 
apply a more integrated approach. The revised indicators are an improvement on the rather 
generalised indicators that the project started with. It would have been useful from the Evaluations' 
point-of-view if  the PIR format used by GEF made allowance for such changes under section 4. 
Adjustments to Original Project Strategy. A pertinent question to include in this section in future 
would be in reference to any changes in Project indicators as this has a significant bearing on the 
evaluation process. 
 
The overall SQA for the Resolution of Threats and Root Causes has been allocated at  80% 
equivalent to a  Rating of 4. The demonstrations have been fairly effective at showing mechanisms 
for addressing threat and causes at the individual enterprise level. The Project could have adopted 
more effective indicators for this aspect and these should have been formally revised at the 
APR/PIR stage. Also, as previously mentioned, future selection of enterprises could focus fully on 
IW related water improvements as well as other issues, which are indirectly related to water quality. 
 
4.1.5  Global and National Benefits 
 
The Project Document notes that the Executing Agency will assist national institutions and 
independent experts  (counterparts) to enhance their understanding of the need for, and their abilities 
to provide, enterprises with the integrated package of services that constitute the TEST programme. 
It further notes that perhaps the most important skill developed will be  the realization of the 
necessity to work in teams to be able to provide the diverse services needed by enterprises to be 
able to incorporate ESTs in their production operations. 
 
 
43 
The immediate national target beneficiaries are identified as the 17 enterprises that will be advised 
on how to reduce their pollutant discharge at the same time as they improve their production 
efficiency.  These beneficiaries also include the workers in the enterprises who would have the 
prospects of a more secure economic future. 
 
The enterprises used in the TEST project were selected based on the priority hotspots identified 
through the Danube Basin Pollution Reduction Programme and SAP and were reconfirmed at the 
national level prior to adoption. In this respect, it can be confirmed that the project is addressing 
national priorities for developing environmentally sound technologies and for pollution reduction. 
These national priorities were well-defined within the Project Brief and the Project Document with 
major manufacturing discharges being identified for each country by sector (taken from 
information provided by the Danube Pollution Reduction Programme's TDA Report. This shows a 
clear linkage and sequence of GEF investment through the TDA and SAP, to the TEST 
demonstrations as grass-root delivery of remediation techniques. 
 
It should be further noted that national priorities within the Danube region now extend to the need 
to conform to EU directives (as most of the countries are in pre-accession or accession status). The 
main  goal under these EU directives will be for the countries to develop Integrated Permitting 
Procedures and to introduce Best Practices and Technologies. These requirements are all embraced 
within the TEST integrated modular procedure. 
 
The ultimate beneficiaries will be those who are adversely affected by the national as well as 
transboundary pollution in the Danube River. The Danube River as well as the Black Sea, which is 
the ultimate sink for wastes discharged in the Danube, provides vital services such as drinking 
water supply and recreation, as well as sustaining aquatic life forms that can survive only in a clean 
environment. 
 
Although not mentioned in the Project Document, the Project Brief identifies the target GEF 
Operational Programmes to be OP8 (waterbody-based) and OP10 (contaminant-based).  
 
As one of its goals, the waterbody based OP8 includes assistance to countries in making changes in 
the ways that human activities are conducted in a number of sectors so a particular waterbody and 
its multi-country drainage basin can sustainably support such human activities. Characteristic 
interventions listed under OP8 include supporting the incremental cost of technical assistance, 
capacity building, limited demonstrations, and certain investments needed to address the priority 
transboundary concerns, and to encourage the use of sound science and technological innovation. 
 
The long-term objectives of the contaminant-based OP10 is defined as the development and 
implementation of International Waters projects that demonstrate ways of overcoming barriers to 
the use of best practices for limiting releases of contaminants causing priority concerns in the 
International Waters focal area, and to involve the private sector in utilising technological advances 
for resolving these transboundary priority concerns. Listed under the OP10 project outputs are 
those that work to implement a number of fast-track demonstration projects of approaches, 
techniques, pilot projects, innovative technologies, institutional arrangements,  and the use of 
economic instruments. Also listed are projects that demonstrate the development of interim best 
practices for minimising risk, phase-out of the use of a particular contaminant or of a process that 
generates a contaminant, pollution prevent strategies, the development of new technologies to 
neutralise priority contaminants and the development of economic instruments to illustrate the 
feasibility of measures to abate/prevent priority contaminant release. 
 
 
44 
One of the objectives of the original Danube SAP was the reduction of point-sources of pollution 
and hence overall reduction of pollution load into the Danube. In demonstrating cost-effective and 
viable processes and technologies to achieve this aim as identified by the SAP, the project is 
directly addressing the requirements and priorities of the Danube River Protection Convention and 
the recommendations from the Danube River Pollution Reduction Programme. 
 
Based on the Operational Programme guidance and the requirements of the SAP, it is clear that the 
TEST Project is directly meeting the needs of the countries and the Danube region as a whole as 
well as conforming to the Operational Strategy for International Waters as set out by GEF, and 
therefore providing effective global benefits. 
 
The SQA score for Global Benefits is  100%. Undoubtedly the lessons and best practices generated 
by the project are of enormous value at the national, regional and global levels. 
 
4.1.6  Stakeholder Participation and Public Involvement 
 
In the opinion of all parties interviewed by the Evaluator, stakeholder involvement in the Project 
Design and the Project Implementation was both adequate and effective. The Project Coordinator 
confirmed this assessment and noted that there had been no complaints from any party of lack of 
dialogue with any potential stakeholders. All Government agencies that were questioned on this felt 
there had been appropriate input from their side. Certainly every opportunity seems to have been 
offered for full participation by relevant bodies. However, in the opinion of the Evaluator, such 
opportunity was not always seized in the case of the Government sectors. In at least one case there 
was an evident lack of involvement or understanding of the project from a crucial sector (the 
Ministry responsible for Environment). To balance this lack of ownership from one important 
Government sector it should be noted that in the same country, the Ministry for Economic Affairs 
was a close partner to the project instead. A lack of human resources coupled with a fairly 
consistent turn-over of middle to upper management staff within the Ministries of some countries 
may partly explain this lack of effective participation in project activities and lack of awareness of 
project delivery. 
 
Ordinarily this lack of Government  ownership could have created a real problem for the project at 
the level of at least one country. However, the unique nature of the TEST project was that the EA 
was dealing directly with the private sector through the national counterpart, and not through  a 
Government agency. It is always difficult to maintain full involvement in project steering and 
awareness by government agencies and the level of commitment will always vary from country to 
country. In the TEST project, the Upper Danube countries demonstrated a greater level of internal 
cooperation and overall stakeholder input. This may be a reflection of the more rapid transition 
process within these countries away from the old practice of centralised and dictatorial government. 
 
In any GEF project, it is essential that every effort be made to ensure that government agencies are 
always kept abreast of developments and are always invited to appropriate meetings and workshops 
even thought Project Management may feel that such effort is a waste of time. These are often the 
very same agencies that will be the first to complain if they were left off the invitation list or were 
not included in shared information. However, this categorically does not appear to be the case with 
the TEST project and all evidence suggest that every effort was made to include all appropriate 
stakeholders and that any inadequacies in awareness or involvement lie with the government 
agencies themselves and not the Project. Most importantly for the TEST project, the level of 
commitment from the private sector was clearly significant and consistent. Sustaining this 
 
45 
commitment to project objectives and to the TEST process beyond the project will be the defining 
proof for TEST.  
 
As identified in the 2004 APR/PIR, one of the major challenges to implementing the TEST 
programme was the identification and selection of the demonstration enterprises. Although the 
previous GEF project (Pollution Reduction Programme) had identified many hotspots, being within 
one of those hotspots was not in itself  considered to be sufficient justification for selection. 
Financial viability was a critical selection criteria as only those companies that had long-term 
financial viability could be expected to remain with the TEST programme for 3 years, and would 
have available funding for investment in TEST processes and technology. Involvement by 
enterprises was voluntary and one significant lesson learned from the project was that the 
enterprises needed to be convinced that there would be significant economic benefits  to themselves 
(as well as environmental benefits) as a result of their participation. This undoubtedly provided the 
motivation and incentive for their agreement to be involved. Even the environmental aspects were 
directly linked to economic consequences (i.e. being able to compete in a European and global 
market that demands and legislates for environmentally sound practices). 
 
Although though the TEST process was predominantly funded by the project, the enterprises were 
required to make some token financia l contributions and this became a further strategy for 
strengthening commitment to the project to be used as part of the selection process. In the final 
analysis, the enterprises made a substantial contribution to the Project, both in manpower terms and 
in the cost of improvements to their processes, policies and technologies. 
 
The Evaluator has an opportunity to meet with the Technical Expert for Water Management and 
Pollution Control at the International Commission for the Protection of the Danube River.  The 
representative noted that the TEST project had been very beneficial in providing some real 
examples of processes and technologies that could be used for pollution reduction and water use 
efficiency. The benefit to the Commission and its member's was the actual demonstration of how to 
convert hotspots into viable cleaner enterprises and to reduce discharges at specific point-sources. 
TEST has taken specific conclusions and recommendations from the Danube Pollution Reduction 
Programme (GEF Project) and actually implemented these to demonstrate potential for real 
progress in the protection of the Danube River through mitigation of threats and impacts. The 
Danube Pollution Reduction Programme's Transboundary Diagnostic Analysis (TDA) and 
Strategic Action Plan (SAP) helped to identify the original Hotspots along the Danube river basin. 
In this respect, the TEST project is a direct result of, and logical follow-up to, the SAP process. 
Now, following on from the Danube Pollution Reduction Programme is the UNDP GEF Danube 
Regional Project. One of the activities within this larger regional project is to review and initiate 
reform for industrial policy in the region (including identifying Best Available Technologies   
BAT) and to assist in strengthening capacity to  reduce pollution. Clearly there are direct links here 
to the lessons and practices developed through TEST and the case-studies arising from the MSP. 
The representative of ICPDR felt that it would be important to follow-up on the TEST project and 
to undertake a post-project assessment at a specified date after project closure to ascertain how 
effectively the TEST processes and concepts were still being implemented within the 17 selected 
enterprises, and how many other enterprises in the region had replicated the TEST process. The 
ICPDR representative felt that the incentives for the participating enterprises within the TEST 
project were strong and included recognition of the need to comply with EU requirements (ISO 
14000 and IPPC), and the competitive advantage that this and a general company policy of cleaner 
production would give them within the European and global markets. 
 
 
46 
The Evaluator was also able to communicate with the UNDP GEF Danube Regional Project 
regarding mutual dialogue and communications between the two projects. The DRP stated that it 
was well aware of the objectives of the TEST project and, to a certain extent, its activities within 
the selected Danube countries. DRP noted that it had cooperated with the TEST Project on several 
workshops and  results dissemination exercises. Relationships had been developed between the two 
projects mainly in the area of capacity building. DRP has a component on nutrient pollution control 
policies from industrial sources as well as for the promotion of BAT (Best Available 
Technologies). The CPC partners in the TEST Project were also cooperating with the DRP 
Industrial component and the intention was to continue with this cooperative partnership within the 
DRP Project. DRP has been using the case studies developed in cooperation with the TEST Project. 
In the opinion of the DRP Project, the dialogue between consultants from both the TEST project 
countries and the other Danube countries has been quite intensive. With regard to further follow-up 
to the TEST project, DRP would like to see the development of more targeted policies and legal 
frameworks focusing on enforcement and the adoption of BAT. They feel that the EU IPPC 
provides the framework for such policies and legal reforms. 
 
Where training was provided within  the Project activities, the policy was to use experts from within 
the region that understood the regional context and needs, and who were therefore true national or 
regional stakeholders in their own right. Training needs were identified based on open discussion 
with national project teams and at the regional workshops. One CPC noted that this project was 
excellent in its involvement of stakeholders as it was "tailor-made for participation". 
 
One area relating to stakeholder participation that the Project Coordinator felt could have been 
strengthened was the involvement of more enterprises beyond the selected 17 with regard to 
enhancing awareness of the TEST process. Some simple training could have been provided on a 
workshop basis, and possibly some opportunities offered for non-demonstration enterprises to 
observe at on-ground training sessions. Non-demonstration enterprises were, however, invited to 
the dissemination workshops and attendance was generally good. Clearly, more could have been 
done with a healthier budget, and it seems that the constraints imposed by an MSP sized budget 
coupled with poor delivery of co-financing (see  Workplan and Budget section) has caused 
constraints on potential project delivery. Also, this involvement of non-demonstration enterprises 
could have been assisted through a stronger incentive and ownership throughout all pertinent 
government sectors to design national programmes to improve industry incentive. It would also 
have been beneficial to project sustainability and government commitment if local Inspectorates 
responsible for licensing and enforcement could have been more closely involved in understanding 
the objectives and requirements of the project. 
 
The evaluator also had the chance to meet national representatives from  the Regional Environment 
Centres. These RECs took an active role in the project and sat on the Advisory Boards. They were 
involved in project design also. The RECs were consistently supportive of the Project and felt that 
the TEST had achieved the best possible end-product that could have been achieved in view of the 
constraints. One criticism of project design and implementation was that there should have been 
much more time available for project inception and for `preparation of the ground' and sensitisation 
of the companies (especially top management). Again, this seemed to be a criticism of the 
timeframe and the lack of a proper Preparatory phase for the project. Another suggestion from the 
RECs was that it would have been beneficial for them to have been included in the training process. 
 
In general, overall stakeholder participation in the project at the country level has been highly 
satisfactory, especially in relation to National Counterpart participation (both the actual counterpart 
person, and the associated Institution/Centre). One country felt that more involvement of the 
 
47 
industrial branch associations would have been valuable. However, there has been limited 
participation in the project by other Danube Countries outside of the 5 project participants. There 
was some dissemination of results through the ICPDR but this was fairly minor. There is now an 
opportunity and a requirement to actively transfer lessons and best practices across to other Danube 
countries in order to capture the true replicability of the TEST process. It is now urgent to find a 
way to bring Government, the CPCs/Test Institutes, and the private sector together to address the 
replication needs for TEST. 
 
The SQA score allocated to this aspect of the Project is 80% with a consequent rating of 4. The 
score is slightly less than perfect as the stakeholder participation by the government is deemed to be 
somewhat lacking and the participation outside of the Project countries could have been improved. 
The score still remains very high, as the participation within the countries by those directly 
involved in the Project aims and objectives was excellent. 
 
4.1.7  Capacity Building 
 
The Project Document and subsequent activities accurately identified and addressed both capacity 
building and institutional strengthening. In fact, it is reasonable to say that the Project went beyond 
expectations and has provided the NCPCs and other national institutions with sufficient foundation 
and capacity that they can now sell their services professionally and offer very effective packages 
to industry for Cleaner Production and all of the TEST modules. Tables 10 &11 provide details of 
the capacity building efforts and achievements at both the enterprise level and at the level of the 
CPCs and Counterpart Institutes. Most of this capacity building was in process and training, with 
the only equipment procurements associated with the counterparts being a single computer for 
each. 
 
The important lesson will be whether such capacity building is seen to be sustainable. This applies 
to both capacity building at the CPC/Institute level, and capacity building at the enterprise level. At 
the CPC/Institute level there is significant evidence of sustainability in that further enterprises are 
now contacting the CPCs and institutes with a view to contracting them to carry out varies levels 
and stages of TEST within their companies in order to meet ISO 14000 and IPPC requirements. At 
the enterprise level it would be valuable to see how ingrained and sustainable the TEST process  has 
become in future years. Again evidence is positive with some trained team members from the 
enterprises having been promoted within the company, even at Chief Accountant and Director 
level. Some trained personnel have left their posts to take other jobs in other enterprises. It is hoped 
that they will carry their new experience and knowledge with them and disseminate it into the new 
company policy. In this respect it would be useful to review the TEST project, the CPCs/Institutes 
and the demonstration enterprises at a later date to see how sustainable the process has really been. 
 
Table 10 shows the level of capacity building at the demonstration enterprises and Table 11 
presents the institutional strengthening and capacity building for the national counterpart 
institutions and staff.  
 
At the enterprise level, the number of project modules completed for each enterprise is impressive, 
as is the number of employees trained and the amount of man-days dedicated to training and to 
undertaking the TEST activities. 
 
At the level of the counterpart institutions, training and therefore associated capacity building has 
also been impressive and each country's counterpart institute has benefited significantly from the 
new tools and skills that they have developed. 
 
48 
 
Delivery at the capacity-building level of the project has been exemplary and well beyond the 
expectations cited in the Project Document. This aspect therefore receives a well-deserved SQA 
score of 100%. 
 
49 
TABLE 10:  CAPACITY BUILDING, TRAINING AND IMPLEMENTED MODULES AT THE SELECTED TEST ENTERPRISES 
 
Number of 
Projects Modules undertaken by 
Number of 
Number of 
enterprise 
enterprise 
INDUSTRIAL              
COUNTRY 
ENTERPRISE 
Employees 
man-days of 
man-days in 
SECTOR 
Trained 
training 
TEST 
activities 
IR  CPA  EMS 
EMA  EST  SES 
 
  
  
  
  
 
  
  
  
  
  
  
Bulgaria  Yuta JSC 
Non-Woven Textiles  
14 
64 
140 
X 
X 
X 
X 
X 
X 
Slavianka JSC 
Fish Processing/Canning 
3 
5 
70 
X 
X 
  
  
X 
X 
Zaharni Zavodi AD  
Sugar/Alcohol Production 
14 
56 
210 
X 
X 
  
X 
X 
X 
 
  
  
  
  
  
 
 
  
  
  
  
Croatia 
Agroprotienka 
Meat Rendering 
6 
33 
136 
X 
X 
  
  
X 
X 
Gavrilovic 
Meat Processing 
9 
54 
290 
X 
X 
X 
  
X 
  
Herbos 
Pesticide Plant 
6 
35 
146 
X 
X 
  
X 
X 
  
IPK Tvornica Secera Osijek  Sugar production 
3 
37 
190 
  X 
X 
  
  
X 
X 
 
  
  
  
  
  
 
 
  
  
  
  
Hungary  Gunter-Tata Kft. 
Heat Exchange Manufacture 
5 
35 
205 
X 
X 
X 
  
X 
X 
Indukcios es Vedogazos 
Steel Heat Treatment 
3 
30 
90 
X 
X 
X 
  
X 
  
Videoton Audio Company 
Electronic Products 
2 
20 
100 
X 
X 
X 
  
X 
  
Nitrokemia 2000 
Chemical Production 
15 
59 
243 
X 
X 
X 
X 
X 
X 
 
  
  
  
  
  
 
 
  
  
  
  
Romania  Astra Romania 
Petrochemical Refinery 
26 
162 
1460 
X 
X 
X 
  
X 
X 
Rulmentul 
Bearing Production 
50 
318 
1218 
X 
X 
X 
  
X 
  
Chimcomplex 
Chemical Production 
52 
270 
523 
X 
X 
X 
  
X 
  
Somes 
Pulp and Paper Bleaching 
35 
260 
770 
X 
X 
X 
X 
X 
  
 
  
  
  
  
  
 
 
  
  
  
  
Slovakia  AssiDoman Sturov 
Pulp and Paper Products 
55 
81 
560 
X 
X 
  
X 
X 
X 
Zos Trnava 
Rolling Stock Repairs 
82 
172 
1400 
X 
X 
X 
  
X 
X 
Project Totals 
380 
1691 
7751 
   
 
 
 
 
 
 
 
 
51 
 
TABLE 11: 
CAPACITY BUILDING, TRAINING AND NEWS TOOLS/SKILLS DEVELOPED BY COUNTERPART 
INSTITUTIONS 
 
 
 
 
New tools/skills developed by counterpart to support 
Number of people 
Additional jobs 
TEST 
Number of man-
Number of total 
COUNTRY 
trained in TEST 
created to support 
days of training 
days of training 
Tools 
TEST 
Social 
CPA  EMS 
EMA  EST 
COMFAR  
Audit 
 
  
  
  
 
  
  
 
  
  
  
Bulgaria 
9 
121 
83 
1 
X 
X 
X 
X 
X 
 
 
 
  
 
  
  
  
  
 
 
 
  
Croatia 
13 
92 
26 
1 
  
X 
X 
X 
X 
X 
 
 
  
 
  
  
  
  
 
 
 
Hungary 
5 
89 
22 
2 
  
  
X 
X 
X 
X 
 
 
  
 
  
  
  
  
 
 
 
Romania 
40 
160 
31 
2 
X 
  
X 
X 
X 
 
 
 
  
 
  
  
  
  
 
 
 
Slovakia 
23 
160 
27 
2 
  
  
X 
 
X 
X 
 
  
  
  
 
  
  
 
  
  
  
Project Total 
90 
622 
189 
8 
   
 
 
 
 
 
 
52 
4.1.8  Policy and Legislative Reform and Improvement 
 
The TEST Project has been unusual in  that rather than relying on policy and legislative reform as 
an integral part of its delivery and outcome it has actually been driven by parallel needs for policy 
and legislative changes vis-à-vis EU requirements for meeting set environmental standards within 
industry. In this respect there has been no actual project component or activities directly addressing 
such reforms. Instead the entire project is responding to the need for such reforms by demonstrating 
how these can be manifested at the individual company/enterprise level. It would be reasonable to 
state that the TEST project has provided a working platform to demonstrate such industrial 
response and to clarify that such national reforms can be met at the industrial level without 
compromising a company's economic viability or jeopardising its place in the market. On the 
contrary, TEST demonstrates that such improvements are directly beneficial to both company 
economic stability and to market competitiveness. It is expected also that TEST will help to raise 
awareness of discharge and emission standards relevant to the new EU legislative requirements at 
the enterprise level across all participating countries. 
 
One very important success driver for the TEST Project has been the need to comply with EU 
directives on water quality, discharges and air emissions. The EU requirements are very strict as is 
the need for compliance and therefore monitoring. A company has to use an accredited agency to 
take measurements and report to the government and data can be compared with the hydrological 
institutes and other agencies. This means that there are limited opportunities for fraudulent 
reporting, and little chance of corruption for those countries that fall within the EU framework. 
Obviously some of the less-developed lower Danube countries may need improvement to 
enforcement capacity and reporting, and their internal assessment and reporting procedures need 
streamlining. Lots of funding is currently being provided for such technical capacity building 
through various donor programmes. 
 
One problem experienced by the countries is the `importation' of laws that are more applicable to 
countries such as Austria and Germany, but are not really tailor-made for the transition countries. 
Also, enforcement is weak in the transition countries. Hopefully, these concerns can be addressed 
under the GEF Danube Regional Programme which has a component that specifically deals with 
industrial policy reform. 
 
Of interest here to GEF is the fact that this project has partnered the donor (GEF) and its 
counterparts at the national level directly with the private sector which is somewhat unique within a 
GEF initiative. From this point-of-view it may well be that industry will be providing some of the 
standards as far as meeting EU ISO and IPPC directives, and that the public sector will take their 
lead from this. In other words, TEST could and should provide the platform from which 
government takes the initiative to develop its policies and reform its legislation with respect to 
industrial practices and control/compliance on emissions and discharges. It is therefore important 
that the Danube Regional Programme reviews the case studies and best practices/lessons from this 
TEST project in the context of its industrial policy reform component. If  used effectively, the 
results of the TEST Project can have a very positive effect on such reforms. 
 
With this consideration in mind it is felt that the TEST project has made a very valuable 
contribution to potential Policy and Legislative Reform and is awarded an SQA score of 100%. 
 
 
 
 
 
53 
4.1.9  Replicability 
 
The lessons learned from the TEST project have been shared with the GEF UNDP Danube 
Regional Project and with the Emission Inventory group (EMIS) of the International Commission 
for the Protection of the  Danube River Basin (ICPDR). The TEST project results were presented 
during the Workshop on Best Available Technologies and Industrial Pollution Control organised by 
the Danube Regional Project in Bratislava in December 2003. However, there is currently a 
weakness here that needs to be resolved. Neither the ICPDR nor the DRP websites have direct links 
to the TEST website. It took some time to find references to TEST on the DPR site and the 
Evaluator was not able to find a direct link to a TEST reference on the ICPDR site. The TEST 
project was discussed in the DRP Final Report on Project Component 1.5: Industrial Reform and 
the Development of Policies and Legislation towards the Reduction of Nutrients and Dangerous 
Substances  - June 2004. This report mentions strong support for the development of a website link 
between DRP and the main sources of Best Available Technology. There does appear to be a need 
for a mechanism at the level of the ICPDR to assist in the provision of the latest data and 
information on BAT and TEST-related processes. ICPDR, through its EMIS (the Emissions Group) 
component, could provide one strong possibility for encouraging replication. EMIS recognises 4 
different kinds of industry (with related emission problems) and has developed a list of 
stakeholders for such at both the industrial level and the government level. Certainly, discussions 
with representatives from ICPDR (past and present) suggested that dissemination of the TEST 
results and encouragement of replication throughout CEE companies was not a high priority. AT 
present there are no real tools to push companies to replicate TEST. In this respect the incentive 
must still be seen as economic. But this can only be effective if companies/enterprises are aware of 
the economic advantages of adopting the TEST process. Some stakeholders felt that this 
demonstrated a need for stronger involvement in the Project of those Ministries responsible for 
national economies. These Ministries should now be targeted with information on the TEST 
process. 
 
Lessons learned were also shared at the national level through national dissemination workshops. 
The 2004 APR/PIR also notes in particular that there was an intensive exchange of information 
with on-going EU-funded twinning programmes for the implementation of IPPC in Romania, with 
the Regional Activity Centre based in Hungary, and with USAID funded ECOLINK programmes 
in Bulgaria and Croatia. 
 
The Project Management did note that they would have preferred to see a larger dissemination 
phase at the national level, but that funding was constrained both by the MSP modality and by the 
shortfall in expected co-financing. Similarly, several countries felt that a replication mechanism 
should have been more clearly defined in the Project Design, or that a replication phase should have 
been planned to follow the MSP. 
 
Representatives from the RECs found the project to be very worthwhile despite being very 
optimistic in its intended achievements and timeframe. They mentioned that although the 
COMFAR process is a very good one, for a lot of the companies it may have been too optimistic 
and required more time than was available to adapt COMFAR to each company's needs. They felt 
that the process should be continued in some way and that now is not the time to close the door on 
support to the TEST process. They felt that the best way to raise awareness of the achievements of 
the Project and of the TEST process generally within the public sector would be to arrange for 
representatives of the demonstration enterprises to present their results at national seminars (or 
possibly local seminars within different national regions) and to discuss cleaner production and 
 
54 
wastewater. Although this has been done to some extent by the dissemination seminars, a wider 
audience is necessary. The RECs would like to play a larger role in this process.  
 
Further TEST projects are already planned in the Mediterranean region and in some of the other 
CEE countries such as Bosnia -Herzegovina. In the latter case, plans are under development for 
Croatia to provide assistance based on its new expertise in TEST. There are fairly strong cultural, 
historic and linguistic linkages between the two countries. The Croatian CPC would provide 
assistance to the Centre for Environmentally Sustainable Development in Bosnia-Herzegovina 
which has some existing abilities and has already participated in some cleaner production training, 
but would benefit greatly from learning more of the TEST process and mechanism. 
 
The CPC in Slovakia is providing bilateral aid to  Uzbekistan as part of the Slovakian national 
commitment to aid (to address EU requirements) through the Ministry of Food and Agriculture 
with assistance from UNDP and UNIDO. In this respect, the CEE states are gradually altering from 
being recipient countries to donor countries providing multilateral assistance through the EU. It is 
possible that this transition may also provide further opportunities for bilateral assistance within the 
region for replication of TEST and to assist in the development of capacity through training. 
 
There is no doubt that the lessons and practices identified through the TEST Project are highly 
replicable throughout the region and, indeed, on a global basis. Furthermore, there is a strong need 
and urgency for their transfer and replication. However, it appears that there were insufficient funds 
within the MSP TEST Project to really undertake an effective replication mechanism for either the 
Danube countries or to capture these valuable lessons for GEF and other funding initiatives.  The 
TEST Manuals and Cases Studies developed by the Project are very valuable commodities and 
should be shared with all appropriate institutions and agencies.  
 
There are certain incentives that could help to promote and replicate TEST. In Denmark, for 
example, having ISO 14000 accreditation means that licensing fees for that company are cut by 
40%. In this respect, government does needed to be more involved so as to provide financial 
incentives to companies for cleaner production and compliance with EU  directives, all of which are 
in the national interest. At the level of the industrial support institutes (CPCs), such institutes could 
develop a programme focusing on clusters of related industries with similar needs and 
technological requirements. Training and support could be pooled and made more cost-effective 
while also being specific to those needs. Experiences would be shared and lessons transferred 
between cluster members. To support this cluster approach, one CPC suggested that TEST Toolkits 
could be customised to suit individual company/cluster needs. 
 
One approach for transferring the lessons and for further replication of TEST that was suggested by 
the Project Coordinator would be to undertake a further phase of TEST but with an altered balance 
of subsidy and some small funding input. In the TEST Project, 90% of activities were subsidised by 
GEF to prove the demonstration process. A second phase could reduce this to 50% support to a new 
set of enterprises, which can now see the market advantages of TEST. Some of this 50% should 
represent matched funding from national governments (e.g. national environmental funds) so that 
25% would be from GEF and 25% from governments. One major advantage would be that in-
country capacity is already established and ready to assist.  
 
As a next step, now that type A (No investment   operational control improvements and 
housekeeping) and type B  (Low to moderate investment- short payback) implementation measures 
have been carried out in most of the enterprises, all stakeholders felt that there was a need to assist 
companies in finding realistic investment opportunities to move on to type C measures (Large 
 
55 
investment   longer term payback). If soft loan agreements could be established with development 
banks these could be made conditional to the companies having reached a certain step or module 
within the TEST process. 
 
In the final analysis, there could have been more information sharing with other agencies beyond 
the TEST project (e.g. with ICPDR, EU, etc) and within and outside of the TEST project countries. 
There are justifiable reasons for why this has not occurred as effectively as may have been intended 
and these relate mainly to project design, the use of the MSP modality and funding constraints. A 
more specific replication phase should have been designed, possibly even as a separate project. 
However, any significant criticism under this assessment area has to focus primarily on Project 
Design and it is fair to say that there were significant efforts and achievements made within the 
constraints mentioned. Thus the allocated SQA score for Replication is still high at 70%. 
 
4.1.10 Risks and Sustainability 
 
Of the 17 enterprises selected, one dropped out in the early stages (Hungary) and was replaced by 
another enterprise. Otherwise the Project ran successfully from beginning to end with the 17 
selected enterprises. 
 
According to the 2004 APR/PIR, some of the key changes bought about by the Project that should 
be maintained into the future include A) Enhanced national capacity in delivering integrated 
services to the industrial sector and to the national government on how to address sustainable 
industrial production, B) Increased awareness within the industrial sector, C) Increased awareness 
within the local environmental authorities. 
 
The enhanced national capacity to deliver integrated services is already demonstrating 
sustainability as the demand from the industrial sector for such services is now increasing in all 
countries. There are market forces now driving this process that will ensure such sustainability, at 
least in the short-term. As EU Directives become more and more pressing, the awareness of both 
the industrial sector and the local environmental authorities is becoming increasingly more 
focussed on TEST-related issues and the need for formally-recognised and accredited cleaner 
production techniques. Certainly the general feedback at the industrial level is that once a company 
has successfully attained ISO 14000 accreditation it will make every effort to keep it rather than 
have to go through a renewed and costly reappraisal. 
 
The company Nitrokemia (Hungary) presented an interesting case. The company successfully 
implemented EMS and EMA, receiving ISO 14001 certification in 2003. However, during the CPA 
it was identified that the `good housekeeping' options were marginal and would have had little 
effect on the production. The primary options for improvement were at the EST level with a switch 
to a new technology. This became the focus of the EST assessment. The new technical solution was 
identified and was considered to be acceptable by the company. Implementation was planned for 
2004 but had to be postponed due to the on-going restructuring of the company which is being split 
into several new companies, some with new owners. Although in some respects this has created a 
non-sustainable situation for the TEST process (at least for the time-being) within this company, 
Nitrokemia did provide the project with a very good case study for the application of the EMA 
process. 
 
As mentioned under capacity building, part of the proof of the effective nature of TEST would be 
to review the trained elements of the project at a selected date after the closure of the project to see 
how they are using this training. This would apply both to the counterpart institutes and to the 
 
56 
demonstration enterprises. This would be a valuable exercise that falls under post-project 
evaluation, a concept that is beginning to be included in GEF projects on a more regular basis. 
 
One other issue was raised during the evaluation, which is common to all projects that include 
capacity building activities. Once the right people are trained there is a tendency for them to leave 
and seek positions that are better paid. Salaries at the technical level throughout the region are very 
low. This can be exacerbated at times by international agencies having a policy of preference for 
recruiting from the developing countries or those in transition as an act of political correctness. This 
tends to act as a drain on the national human resources in such countries. This can inadvertently 
result in asset-stripping from such poorer countries in order to maintain a `feel-good' factor within 
the international agencies, and to comply with short-sighted policies that do not see the longer term 
damage that can be created by such policies. 
 
Several CPCs representative and national counterparts had similar views on sustainability with 
respect to next steps. Marketing of the TEST success was seen as a critical factor which needed 
more emphasis now that EST was complete. Then financial incentives to A. encourage the 
demonstration enterprises to continue to apply TEST processes through Type C improvements 
(higher cost long-term technological changes) and to B. bring other enterprises into the TEST 
process were seen as a logical progression for the Project objectives. The need for a follow-up 
investment phase to consolidate the value of TEST was raised by many stakeholders. 
 
Several stakeholders noted that there was a need to specifically identify individual consultants with 
the skills to work with the CPCs and companies in future. 
 
Inevitably the real sustainability of the TEST Project lies not just in the successful demonstration of 
the process, but in its transfer and replication as well. This element has already been covered under 
Replicability above and further needs will be reviewed under Conclusions . 
 
To summarise, the risks that threatened the project during its implementation were mostly 
overcome effectively and efficiently. Sustainability can be viewed in the context of 1. The TEST 
concept and process and 2. The efforts within the demonstration enterprises. With respect to 1. This 
now very much depends on replication of what has been demonstrated which definitely needs more 
effort in order to be seen to be sustainable at either the national or regional level.  The second 
aspect, sustainability of TEST at the demonstration enterprises level will become clearer with time 
and ideally requires re-evaluation some time after closure of the project. As with the replication 
assessment above, any major concerns here are focused on Project Design inasmuch as little 
consideration was given in the design of the Project Document to Sustainability concerns  per se. A 
search of the actual Project Document reveals a total absence of the concept of Sustainability in 
fact. In fairness, it should be noted that the actual delivery by the Project within the design 
constraints has created a reasonable expectation of sustainability inasmuch as awareness and 
capacity has been put in place to support sustainability both  company, national and regional level 
but that this would need further initiatives (see  Recommendations ) in order to capture the GEF 
investment. SQA score = 75%. 
 
4.2. Project Management and Implementation 
 
4.2.1  Project Design and Planning 
 
Some of the Cleaner Production Centres were involved in the preparation of the Project. At least 
one of the CPCs/national counterparts felt that the original Project Document was unsuitable 
 
57 
because of 4 years transition between concept and implementation. Many of the hotspots (along 
with their factories and machinery) identified by the Pollution Reduction Programme were gone 
and new ones had sprung up. There were too many steps involved between UNIDO, UNDP and 
GEF and the process of project development was too slow so that the Project Document, when it 
was finally approved, was not accurate anymore. This was also one of the reasons behind the 
alterations away from the stepwise approach to TEST and the adoption of the EMA approach which 
the CPCs supported (and suggested to some extent).  
 
There is a strong case for stating that the constraints of the GEF funding (coupled with unrealised 
co-financing) are quite probably responsible for the less-than-successful replication of the TEST 
demonstrations and the less-than-perfect transfer of lessons and practices. More appropriate 
funding (possibly linked to a longer project timescale) would almost certainly have resolved this 
problem and it is the opinion of the Evaluator that the Diffusion component would have been 
completely successful in the presence of sufficient time and funds.  
 
There is a strong case for believing that this project should have been submitted as a Full Project 
and its submission and adoption as an MSP created a significant risk to its success, especially in 
view of the number of countries involved, the transitional nature of those countries, and the fact 
that this was the first TEST demonstration project of its kind. The fact that the MSP process was 
successful is more a reflection (in the Evaluator's opinion) of efficient and proactive Project 
Management and the strong level of ownership and determination by the national counterparts than 
of the appropriate selection of GEF project modality. There  was a very strong risk that the 
demonstration of TEST in at least one country could have failed as a result of these circumstances, 
which would have thrown the success of the overall regional project into question. 
 
Another concern related to the MSP modality that has been mentioned previously is the lack of a 
formal preparatory (PDF) phase. This project could have benefited greatly from at least a PDF A 
and more realistically from a more prolonged PDF B during which a better understanding and 
experience of counterpart options could have been developed, and co-financing partnership 
obligations could have been confirmed and ensured. 
 
The MSP modality and its funding constraints also did not allow for the inclusion of any technical 
or administrative support to the Project Coordinator. The subject matter and structure of the project 
was such that the Project Coordinator was required to travel a lot in order to ensure proper 
implementation and effective project ownership at the national level, and in order to maintain an 
effective dialogue with all national counterparts and the enterprises themselves. Clearly this placed 
a heavy burden onto one person for the 3  -year period of the project and reflects both a strong risk 
in the choice of the MSP modality, and the need to provide dedicated support staff to senior Project 
Management throughout the project lifecycle if they are to perform their duties effectively. It is 
insufficient to state that the proof of the effectiveness of the project design lies in the evidence 
provided by a successful conclusion to the project. The Evaluator strongly suspects that this has 
more to do with the fortuitous selection of a strong and determined Project Coordinator rather then 
good project design. This is an all-too-common fault in GEF project design structure and needs 
serious consideration for future projects of this nature where efficient project management and 
coordination may be undermined by inadequate support or over-optimistic project targets within a 
too-limited timeframe. 
 
Another constraint imposed on the project by using the MSP modality was the lack of a significant 
project development phase in the participating countries. A PDF B phase is often a valuable 
opportunity to seek out strong counterparts and stakeholders. Also  in the case of TEST, it would 
 
58 
have allowed a more phased approach to enterprise selection, with a pre-project opportunity to raise 
awareness in companies at the level of top management before an enterprise was selected. It would 
also have allowed more time to confirm co-financing and to ensure formal endorsement of such co-
financing (see Workplan and Budget below). 
 
There was a general opinion amongst most stakeholders that the project would have benefited from 
a longer timescale (especially with regard to  enterprises implementing CP and EST Option 
recommendations), and more funding to include a greater number of enterprises. In some cases it 
was felt that several environmentally sound options had been identified but that their integration 
into an enterprise's strategy required more time than was available within the time-frame of the 
project. This time-frame was also considered to be too optimistic with regard to having an effective 
influence on company strategy. However, having said this it does appear that most companies were 
impressed with the TEST process and were able to appreciate the improvements that it could make 
to productivity and competitiveness. 
 
One area of concern that can be traced back to project design is the issue of demonstrating TEST 
processes at companies that produce little by way of water-borne pollution or whose water 
consumption is of little consequence. This only really applied to two companies out of the 17. In 
fairness to the Project Management, the Project Document itself makes few references specifically 
to water-related pollution. In fact, Component 2   Enterprise Demonstrations actually states as one 
of its Outputs "Applying the TEST approach to 20 enterprises in order to identify the least cost 
solution for complying not only with water related environmental norms,  but also with other 
environmental norms as required by EU Directive on Integrated Pollution Prevention and 
Control". The IPPC Directive clearly includes reduction in the use of raw materials (especially 
toxic chemicals), air emissions and energy efficiency among its environmental norms. In future, 
Project Documents related to TEST should be specific about which types of enterprises should be 
selected in keeping with the aims and Operational Strategy for GEF International Waters. In this 
particular situation a case can be made that all forms of pollution, waste generation, or 
inappropriate use of resources can be harmful in the long-term to the well-being of the Danube 
River Basin. 
 
Although the overall concept of the Project Design was good and the Components were logical 
there were a number of design constraints which represented real risks to the project and affected 
actual delivery in some areas. These included the fact that the GEF preparation and submission 
process  was so long that many of the hotspots had changed when the project reached 
implementation. The regional Project Management team was effectively one person with no 
allowance made for administrative support and the backstopping during the considerable periods of 
travel inevitable in a project of this nature. The deliveries were too optimistic for an MSP. The lack 
of a preparatory phase and a reasonable inception stage were problematic. Finally, Companies had 
barely enough time to adopt and implement their Type A-C options. SQA score = 70%. 
 
4.2.2  Project Management 
 
There is very clear evidence throughout the project of effective and consistent networking between 
the Project Management and the various stakeholders (including the national counterparts, selected 
enterprises, responsible government agencies, and relevant NGOs). Much of this networking and 
communication was at a one-to-one level. The value of this close working relationship and the 
consequent strong network was recognised by the counterparts in each country as well as many of 
the government and industry stakeholders. The very tangible outcome of this effort by the Project 
Management and the Project Coordinator in particular is an established and sustainable network of 
 
59 
cooperation and information-sharing throughout the project host countries and beyond into the 
other Danube countries. The Regional Coordinator recognised that one possible improvement could 
have been the development of community level NGOs to raise awareness and to empower the 
community with regard to industrial activities related to specific hotspots. However, this was not 
within the remit of the original project document and certainly the constraints of timing and funding 
associated with an MSP would not have allowed the flexibility to add such activities without 
jeopardising or weakening existing project requirements. 
 
The general consensus from the CPCs/Institutes was that the Project Management had been handled 
very capably and very professionally, especially in view of the different levels of capacity in each 
country, and the difficulties in early implementation and counterpart selection in at least 2 of the 
countries. The early stages of the project required a level of sensitivity and diplomacy, balanced 
with firmness and good guidance, and the counterparts felt that this was achieved effectively and 
was critical in the overall success of the Project. One CPC, with considerable experience of 
working in the region and with UN-type projects, stated that this was "the best-managed project 
that they had ever experienced".  
 
The counterparts also valued the regular meetings between themselves and the Project Management 
which provided excellent opportunities to share experiences, technological innovations, and new 
TEST-related approaches. However, one suggestion for improvement was that the technical 
consultants should be included in such meetings in any future Project of this nature, and to arrange 
different types of meeting focusing on technical level exchange, training, top management policy, 
etc. Although the CPCs recognised the generally weak interaction with government in the TEST 
Project they also felt that the project objectives did not require significant input from government 
and that TEST can function directly through its relationship with the private sector, with some 
simple links to government for information and awareness purposes. The general feeling was that 
the project was a successful one because it was directly addressing the private sector as the root 
cause of the threat. In the Evaluator's opinion (strongly supported by majority of stakeholders), it is 
the strength and determination of the Project Management throughout the implementation of the 
Project that has been a major factor in the success of this project. SQA score = 100%. 
 
4.2.3  Project Execution and Implementation 
 
Project Execution was undertaken by UNIDO (United Nations Industrial Development 
Organisation). According to the Project Coordinator this UN Agency was the best choice for the 
Executing Agency (EA) as they already had considerable experience in cleaner production 
techniques and many of the TEST procedures. They also have direct contacts with the existing 
CPCs and many related institutions, as UNIDO was instrumental in setting up the CPC network. 
The procedures used during TEST (both the technical requirements and the capacity building and 
training) are fairly standard approaches for UNIDO. This choice of EA was supported by all 
stakeholders, and the Evaluator noted all-round strong support for UNIDO's contribution and 
handling of the project execution from all stakeholders questioned. 
 
Project Implementation was through UNDP (the formal Project Implementing Agency   IA). No 
problems were identified by the project Coordinator and EA regarding the IA/EA relationship nor  
did they note any failures on the part of the IA to support the project. One minor criticism of the IA 
was aimed at their lack of attendance at any of the appropriate regional project stakeholder 
meetings. However, this may also be a reflection of the absence of a formal Steering Committee for 
this project as discussed above. In any event it appears to the Evaluator that the Executing Agency 
was well in control of Project activities and that there was no apparent need for the IA to involve 
 
60 
itself more than it did. There may have been a diplomatic role for the IA with regard to the situation 
in Bulgaria where an inappropriate counterpart had been selected, but in the final analysis this 
situation was resolved by the Project Coordinator and the project network, without any need to 
resort to higher-level diplomatic intervention. Certain CPCs were a little more critical of the IAs 
role and stated that they saw little input or interest from UNDP at the national level. Most contracts 
were paid directly  by UNIDO but in some cases it was through UNDP Country Offices and, where 
this was the case, payments were frequently delayed. This was often blamed on `incorrect reporting 
and payment request procedures' but the CPCs were given no instructions on how to report or who 
to report to and felt that this was unfair. One concern noted previously by the Evaluator that applies 
here is the lack of feedback from the IA on the APR/PIR. This is a common criticism within GEF 
projects and can have substantially harmful effects where the APR/PIR identifies critical issues 
such as the lack of co-financing that was related to this Project. Later discussions with the IA on 
this matter revealed that the IA had not provided any response as it considered that these APR/PIRs 
were among the best provided by any project each year and required little if any revision. In 
particular the IA felt that they were especially strong in reporting on quantifiable indicators. 
However, the Evaluator feels that the IAs should provide some feedback to all Project reports (not 
just annual but quarterly) even if it is only to inform the Project management that they are satisfied 
with the progress indicated by the report and have no specific comments on the content. Lack of 
any feedback can be disheartening to an overworked and dedicated project team. Certainly some 
response should have been forthcoming in relation to the clear indication that unrealised co-funding 
was presenting a problem to the project. 
 
The National Cleaner Production Centres were directly involved in the execution of the project, 
while the Regional Environment Centres helped significantly with the dissemination of 
information. 
 
Each country had an Advisory Board made up of relevant stakeholders from the CPCs or pollution 
control institutes, and from government. For example, in Croatia the AB consisted of a 
representative from the Ministry of Environmental Protection and Physical Planning, The Ministry 
of Economy, the Ministry of Agriculture and Fisheries, the State Directorate for Water, the 
Regional Environmental Centre, and the CPC. The Regional Environment Centre was seen to be as 
acting as an `umbrella' representative for NGO organisations. The National Advisory Boards met 
2-4 times per year depending on country and need. The national ABs were instrumental in the 
selection of the demonstration enterprises for TEST. Preliminary hotspots were taken from the 
Danube Pollution Reduction Programme, and then updated and reconfirmed by priority by the State 
Directorates for Water. All relevant Ministries were asked to provide input at this stage. The AB 
then looked at the long-term viability of the enterprise including its financial situation and the status 
of ownership. All candidate enterprises were required to provide a current list of emissions. 
Generally, the ABs found that the enterprises could see the overall advantages of cleaner 
production in relation to EU requirements and competitive marketing. Some companies were 
already aware of the concept of cleaner production through an earlier project financed by USAID.  
The Concept of environmental accounting was a fairly new idea and this required some patient 
explanation. One stakeholder did raise a concern that although the ABs had a significant role on the 
launching of the project (especially identification of the enterprises) they had less of a role in 
monitoring and dissemination of the results. Another problem that was noticed during the project 
was the continuity of membership of the ABs as a result of changes in Ministry personnel and 
responsibilities 
 
 
61 
A final meeting of all National Counterparts was held in Vienna where each country presented its 
results. Following this there were the National Dissemination Workshops to which all relevant 
national stakeholders were invited. 
 
In conclusion, Project Execution was seen to very effective. Implementation must be considered to 
have been less effective and there are concerns here regarding better oversight of Project Design in 
relation to standard GEF requirements. These Implementation concerns are reflected in the slightly 
lower than perfect SQA score = 80% 
 
 
4.2.4  Country Ownership/Drivenness 
 
Country ownership of the project resides in the Advisory Boards (ABs) and in the national 
counterparts (at the individual and agency level). At the national level, the ABs were directly 
involved in the selection process for the enterprises, the identification of which industrial sectors 
the project should focus on, and in negotiating the involvement (including signed agreements) by 
the selected enterprises. A further function of the ABs was to provide political support to the 
project, create national awareness and to promote and disseminate the results. The level to which 
the ABS have been effective in this role varies from country to country. The membership of the AB 
in each country was discussed and agreed with the national counterparts and with the GEF Focal 
Points. The Project tried to ensure a wide selection of stakeholders but with any emphasis on those 
directly involved in industrial policy, environmental concerns, and the pertinent EU directives. AB 
members were not paid for their involvement so this does represent a direct commitment at the 
national level. 
 
All of the TEST project counterparts have been non-profit organisations. Representatives of the 
Regional Environmental Centres (which are the most important pertinent NGO in Central and 
Eastern Europe) were also members of the national Advisory Boards. 
 
It was notable within one of the 5 project countries that the GEF Focal Point was quite unaware of 
the status of the project at the time of the evaluation. Several enquiries on the part of the Evaluator 
identified that the fault appeared to lie within the government department responsible and not with 
the Project. The department had been consistently appraised and invited to attend project meetings 
and workshops but appeared to suffer from either limited human resources or limited awareness 
possibly as a result of constant changes in personnel or other priorities. It is however, a fairly 
serious concern at the regional level that a GEF Focal Point should be out of touch with a project of 
this national significance. This concern should be addressed by UNDP (in coordination with 
UNIDO) as the Implementing Agency that has regional responsibility in this case. It should be 
noted that where government agencies were actually involved in the TEST project, they were 
generally fully committed. However, there was a general opinion among the stakeholders that 
government (certainly at the policy level) should be taking a closer interest in the outcome and 
lessons from the TEST project. SQA score = 75% 
 
4.2.5  Workplan and Budget (including cost effectiveness) 
 
The Project appears to have stayed fairly close to its original scheduled workplan, although with the 
need for some changes in order to embrace the new integrated and modular approach to TEST. 
 
On the topic of cost-effectiveness it has to be stated that the Project objectives and intended 
outcomes were overly optimistic within the constrained budget of a GEF Medium-Sized Project. 
 
62 
Much of the identified co-funding was never realised as such. If the co-financing had been realistic 
and accurate then the MSP approach could have been more appropriate. The Project Management 
estimated that only 20% (US$250,000) of  the projected co-financing was ever realised. The Project 
Coordinator felt that 3 years was not too ambitious although it certainly left little room for 
flexibility. But the framework of activities had to be revised to fit within that time constraint. Some 
of the activities identified within the stepwise approach (See figure C.1 in the original project 
Document) were inappropriately placed, especially under the new modular integrated approach 
adopted at the beginning of the Project and needed to be re-shuffled.  
 
The Project Coordinator identified no significant problems with project disbursement of funds. One 
recommendation was that fewer contracts with each country would have been safer and more 
manageable. A further recommendation was for a preparatory phase for such a project to allow time 
to secure co-financing and to develop early working relationships with and between the national 
counterparts (especially in those countries which had no CPCs) and to allow for time to discuss and 
explain the workplan and budgeting procedures. 
 
The 2003 APR/PIR notes that there is a deficit of  -$860,000 between the proposed ($1.48 mill) and 
actual ($0.62 mill) co-financing for the project. This deficit is reflected again in the 2004 APR/PIR 
but as a slightly higher figure of  $930,000. Most of the deficit seems to have been from co-
financing originally expected to be realised through UNIDO. In fact, the actual co-financing 
includes additional cash contributions from Governments ($90,000) and Private Sector ($380,000) 
that  were not in the original Project Document calculations. The actual deficit of contributions is 
$1.48 million that was originally expected to come from UNIDO. Although it is not initially clear 
from the Project Document or the APR/PIR exactly where the responsibility for the shortfall in co-
financing lies, the Evaluator was informed by Project management that the problem was due to 
non-delivery of expected co-financing from the Swiss and Austrian governments to UNIDO, two 
countries which had initially been very supportive of the project. Attempts were made through the 
Executing Agency to negotiate the delivery of these expected funds but this was unsuccessful. The 
Project decided therefore to try to make up the deficit through other potential donors and the Czech 
and Hungarian governments came to the project's assistance with co-financing of $90,000. UNIDO 
also contributed a further $150,000.  It should be noted here that one very positive element with 
respect to the co-financing was the significant contribution provided to the project by the 
enterprises themselves, both cash and in-kind. The 2003 APR/PIR identifies $308,000 in additional 
co-finances representing such enterprise inputs as the allocation of human resources for training in 
the various modules and  aspects of TEST. Furthermore, the various enterprises between them 
contributed $2.2 million by way of adoption of cleaner production and low-cost technological 
modification measures.  
 
Generally, budget expenditure seemed to have been handled efficiently and all disbursements were 
as planned. The project workplan was followed fairly accurately, taking into account the 
modifications to the Project in the early stages and the budget constraints previously mentioned. 
However, the budget shortfall mentioned above could have represented a serious risk to the project 
and is quite probably responsible for the reduced deliver within Component 3 (Diffusion of 
Results) and one or two other areas of the project relating to replication and transfer of lessons. 
There is a serious lesson to be learned from this. SQA = 70%. 
 
4.2.6  Monitoring and Evaluation 
 
The Project followed standard procedures for reporting and monitoring. Quarterly Reports were 
prepared for UNIDO to submit to UNDP in Bratislava (the Implementing Agency's Regional 
 
63 
Office). UNDP Annual Project Reports (APR) combined with GEF Project Implementation 
Reviews (PIR) were prepared in 2003 and 2004. The Project received some feedback on these 
APR/PIRs from UNDP-GEF in New York, but did not receive any feedback from the Regional 
Office on the quarterly reports. This lack of feedback on formal project progress reports is a fairly 
common concern raised in GEF projects. If a Project Manager/Coordinator has taken time to 
prepare such a quarterly update it does seem reasonable to expect the relevant office receiving the 
report to at least acknowledge the report even if only to recognise that the project is running on 
schedule and efficiently. Of course, lack of response is a more serious concern if such reporting 
does actually identify some issues that may be impeding project progress. One example would be 
the deficit of co-financing (as discussed above under  Workplan and Budget) which should have 
received a response from the Implementing Agency) In future it might be advisable to include a 
final section within the report format that requires an official response from and signature from the 
IA. 
 
All assessments of project objectives and achievements within the 2003 and 2004 APR/PIRs have 
been given a Satisfactory or Highly Satisfactory score (which has presumably been accepted by the 
EA and IA) and Risks to the project are rated as Low or (at worst) Modest. The Document also 
carries an explanation of the changes in procedure and modality for the TEST project approach, and 
relates these to the need to develop and promote synergies between the different and 
complementary environmental management tools supporting top management decision-making 
processes in medium and long-term planning toward environmental compliance and eco-efficiency. 
Overall, the approach was improved and redesigned to be more proactive and sympathetic to the 
individual needs of each enterprise, whilst still aiming to capture the lessons and best practices 
from the overall TEST process for comparative purposes between each enterprise. 
 
The Project Coordinator noted that a set of project indicators is undoubtedly a useful guideline for 
project performance but that there needs to be some flexibility to compensate for changes and 
improvements in project activities and outcomes. The Evaluator would fully concur with this 
observation. It was felt that the original indicators could have been more appropriate. There was 
never really an opportunity to re-focus the indicators after the changes were made to the TEST 
procedures. Revised indicators were included in the 2004 Annual Project Report which but these 
were less quantitative than the original indicators, and were never formally acknowledge or 
adopted. One CPC noted that it would have been helpful to have specific  indicators to follow 
(within the Project Document) that related more accurately to what the project was trying to 
achieve.  
 
It seems that this Project was developed and submitted on the cusp of changes to monitoring and 
evaluation by GEF. In this respect, it should be taken into account that at the time of the Project 
submission the concept of Process, Stress Reduction and Environmental Status indicators were only 
just being introduced and this project was submitted prior to their general adoption.  Furthermore, 
the Evaluator would certainly accept that the original project indicators were no longer appropriate 
for the new integrated and modular TEST approach and were probably never appropriate to the 
original project, or indeed realistic. With this change  in approach, a new set of indicators should 
have been discussed and refined at this early implementation stage in the project and adopted by the 
Advisory Boards, EA and IA. It would be valuable in future if the format for the APR included a 
question on the continued appropriateness of the original indicators and whether they still serve 
their purposes for Project M&E, otherwise projects could find themselves being evaluated on the 
basis of inappropriate and out-of-date indicators and could find themselves being allocated low 
success rates despite good proactive delivery. 
 
 
64 
The Project Advisory Boards in each country were made aware of the project status vis-à-vis the 
results from the APR/PIR assessments. There was no disagreements or additional input required as 
far as these stakeholders were concerned. 
 
There was no mechanism included in the original project design, nor are there any current plans to 
review the status of the demonstration enterprises or the national counterpart institutions following 
closure  of the Project. This would be a valuable exercise, as it would be with any GEF Project, 
although it is rarely included in the design or in the final Project Document workplan. This is not a 
fault of the Project as such. At the time that this Project was submitted, post-project evaluation and 
assessment was not considered a requirement by GEF. Even today, it is only included if the Project 
designer feels it is important, and it is still not an essential part of a GEF Project life-cycle or 
workplan. In the case of this project, a `hindsight' recommendation would have been for UNIDO to 
cover the post-project assessment and evaluation as part of its co-funding to the project.   
 
Finally, there was no mechanism built into the original project for its evaluation.  This is a 
considerable oversight in project monitoring and evaluation and created further financial constraints 
to the project as funds had to be reallocated for this work. As a consequence there were barely 
sufficient funds available to carry out an effective terminal evaluation of the project. However, the 
Project managed to react to this oversight proactively and should be given credit for this. 
 
SQA score for this project criteria = 85% 
 
4.3. Overall Project Impact 
 
4.3.1  Objective Achievements  
 
On a general level, the contribution to the long-term objective to clean-up the Danube River basin 
is very positive. The Project has demonstrated real actions and processes that can achieve this aim 
and has done so very successfully. According to various stakeholders, it has also catalysed some 
changes in political thinking within the participating countries and the overall TEST approach is 
accepted within most pertinent government circles as being good practice. At the private sector 
level there was overall strong support for the process and the demonstration enterprises now 
strongly value and support this approach which relates cleaner production to increased savings, and 
a more competitive company status in a wider market. As a bonus the companies also gain an 
improved image as they enter a different arena of judgement and criticism within the EU. 
 
Although there were differing levels of achievement within the different enterprises, none of the 
selected enterprises withdrew from the Project at any stage, and all  of them achieved notable results 
and a considerable degree of success by moulding the TEST process and modules to suit their 
individual needs. The Project Management consider the primary reason for this success to be based 
on the confirmation of the overall TEST approach, namely that improving environmental 
performance does not have to be achieved at the expense of competitiveness or through non-
retrievable investment. This in itself has provided a `model' demonstration of the basic premise of 
TEST. It should, however, be noted that the EU pre-accession environment in Central and Eastern 
Europe at the time of the TEST project was very beneficial to project objectives and delivery, and 
provided an enormous incentive to the enterprises. 
 
The Project has undoubtedly achieved its overall objective as stated in the Project Document 
 
4.3.2  Constraints 
 
65 
 
One early constraint on project delivery was the problem of explaining to managers the potential 
for savings through more cost-effective use of resources and through the introduction of cleaner 
production and reduced discharges. A lot of the resistance to these new ideas can be understood 
when considering that costs in CEE for utilities and raw materials are relatively low, as is also the 
case for waste disposal fees  and associated penalties. The Project identified early in the 
implementation process that low stakeholder interest in environmental performance along with 
limited external motivation to improve environmental performance represented significant 
impediments  on persuading companies in the initial project stages to participate in TEST. One 
project conclusion has been that the usual economic drivers (such as EU pre-accession 
requirements) acted as much stronger incentives the environmental ones. A very strong incentive 
that was developed through the TEST process was the realisation of a `hidden' non-product factory 
producing high levels of wastes, and representing (for example) 60% of their production costs. 
 
The transitional nature of the region, whilst providing strong incentives through the EU pre-
accession landscape, also created some constraints in enterprise selection which had some influence 
on the fact that a final set of 17 rather then 20 enterprises were adopted. The economics and politics 
of this region are still transitional and mobile. In some instances, companies that had agreed to sign 
up to TEST (or actually had signed up) withdrew a few days later with a change in political 
thinking or an overnight change in company ownership. However, generally the CPCs felt that 
having these contractual agreements helped to keep the companies on track once the TEST process 
had started. 
 
Another constraint to the long-term effectiveness of TEST is the weakness of government 
ownership of the project. There has been  excellent transfer of ownership of the Project to the 
national counterparts and their institutes. But there has been very little transfer of ownership and 
knowledge to the government agencies (with possible one exception), especially at the policy level. 
Understandably such ownership is difficult to build, as this is a relatively small project with little 
funding `incentive' to government to raise its profile. One possibility of capturing this government 
ownership exists in the potential for follow-up activities in which government funds (such as 
environmental trust funds) are accessed to support some of the TEST activities. In this respect, it is 
noted that Croatia has recently established a new Environment Fund (supported by, for example, 
collecting annual revenues from CO2 emissions from cars and from company emission fees). The 
intention is for this funding to be fed back into emissions and industry to improve environmental 
performance. However, there is some concern that the funds may be used for domestic wastewater 
treatment instead. 
 
At the regional level, ownership is also not as strong as it could be. The Danube Commission has 
provided a forum to present some of the TEST activities and results but this is insufficient at the 
regional level in view of  the potentially large value of TEST to the other Danube countries, and the 
potential for improving the overall environmental landscape of the Danube river basin. Additional 
effort and planning at the regional level to drive home the lessons and practices from TEST 
(throughout all Danube countries) is an essential next step. 
 
In at least one country, the TEST team noted that although they were able to build commitment at 
the higher management level, the lower levels were often reluctant to embrace the TEST process as 
they saw it as additional work with no real personal pay-back, plus they felt that management didn't 
really appreciate the extra effort they had to put in. The team had to work hard to overcome this 
attitude initially, which was a product of poor top-down communications. 
 
 
66 
One fairly significant constraint placed upon the project reflects a less than adequate Project 
Design. This has been discussed in some detail under the relevant sections. The Evaluator was 
concerned to note that there were no references whatsoever in the Project Document to either 
Sustainability or Replication of project activities and results. This is further reflected in the fact that 
although the project delivery has been superlative, there is no effective mechanism to capture the 
lessons and best practices and to actively transfer and replicate them. Without such a mechanism 
the GEF investment is questionable. This is addressed (in relation to possible solutions) later under 
Recommendations . 
 
5. CONCLUSIONS OF EVALUATION 
 
This Project has provided a highly valuable demonstration to the industrial private sector of how 
cleaner production and more environmentally sound technologies can be embraced successfully by 
companies without jeopardising their market positions, and without  incurring any significant long-
term costs. In fact, the TEST process has demonstrated that CPA and EST can add a significant 
market-level advantage and can increase productivity and make companies more cost-effective 
while producing less waste materials. These waste materials are not only expensive to dispose of 
but also constitute a significant `production' cost to the companies. Therefore the TEST process has 
been clearly demonstrated to be a `win-win' exercise for all stakeholders. 
 
One of the major benefits of the CP assessment for the participating enterprises was to provide the 
management with a clear definition and identification of the source of their pollution problems, and 
closely related to this, the source of much of their loss of production costs. This was then related to 
a structured planning process including an analysis of the causes, and identification of a selection of 
measures for resolving the problems. Faced with a multitude of potential CP and EST solutions, the 
methodology enabled the management to prioritise their actions and select the most effective 
solution. One significant output related to the EMA modules is the change in management attitude 
away from an intuition-driven investment approach to a proper investment appraisal including 
evaluation of environmental impacts in monetary terms. 
 
The demonstration enterprises have made significant improvements at both the type A and B level, 
with some type C (high investment, long-term payback) being implemented also. But the 
enterprises now  find themselves constrained by the need for long-term costly investments and are 
keen to identify possibilities for favourable loans and assistance. 
 
Beyond this, the Project has developed capacity and strengthened institutions within the region. The 
existing national CPCs have learned new skills and been given new tools with which to advice and 
support industry in the growing need for CP and EST improvements linked to the demands and 
requirements of the EU and its IPPC and ISO requirements.  
 
The Project  has developed a wealth of sound lessons and valuable best available practices which 
can be shared and transferred not only throughout the region but also throughout the world. It is 
imperative that these lessons and BATs should not be lost. 
 
Now, to be truly effective TEST does need a transfer-and-replication phase that goes beyond just 
the admirable but fairly limited national dissemination workshops that were built into the project 
design. If there were a shortcoming of the TEST Project then this would be it. Project Management 
were aware of this and recognised it as a constraint to project success but, once more, were clear 
that financial constraints and initial project design would not allow more than was carried out. At 
the very least, the project achievements should be captured and sustained through national 
 
67 
programmes promoting TEST, and using the capacity and resources now already in place. Greater 
recognition of the value of the TEST process by government departments, coupled with more 
widespread awareness within the private sector of the availability of specialist assistance 
(Consultants, CPCs, other institutes) would be highly beneficial in this respect. There may also be a 
case for enhancing UNIDO's own promotion of the TEST approach within its country-specific 
programmes and the through its network of CPCs. 
 
In this respect the Project Management is to be applauded for its persistence and tenacity in 
ensuring that the objectives of the Project were not undermined by some of the financial and project 
design constraints as well as some of the difficulties encountered in the early stages as a result of 
the absence of a preparatory phase. Furthermore, the Project Management has shown a good, 
proactive approach to project implementation which has proved  to be responsive to the evolving 
needs of the clients (the enterprises and the national counterpart institutions) and to the Project 
Objectives as a whole. There are several examples of this proactive flexibility that is essential to a 
dynamic GEF project. The early modification of the TEST process in collaboration with the 
counterparts, the resolution of the problems with the earlier selection of inappropriate counterpart 
institutions, the time constraints imposed by the MSP modality along with the funding constraints, 
etc. All of these could have proved to be a substantial risk to the success of the project if they had 
not been effectively addressed, both quickly and efficiently.  
 
Equally, the national counterparts are to be applauded for their commitment and support both to the 
project itself in their endeavours to build their own capacity and experience, and to the enterprises 
with respect to the amount of time that the counterparts spent in raising awareness and then 
introducing and completing the TEST modules. 
 
The Overall Project Achievement and Impact SQA score  and Rating is shown below in Table 12. 
The Project has achieved an overall evaluation rating of  4.2  which is equivalent to  Excellent 
Delivery Overall. 
 
In the Evaluator's opinion, the TEST project demonstrates one of the best investments that GEF has 
made in a MSP project within the International Waters portfolio. The important step now will be to 
build on this valuable investment and to capture and transfer the lessons, practices and procedures 
developed through this very successful project. 
 
 
68 
 
TABLE 12:   
OVERALL SQA SCORES AND RATING FOR PROJECT ACHIEVEMENT AND DELIVERY 
 
 
PROJECT ACHIEVEMENT 
ESTIMATED PERCENTAGE SUCCESS OF COMPONENT OR OBJECTIVE 
RATING 
 
5  10  15  20  25  30  35  40  45  50  55  60  65  70  75  80  85  90  95  100 
1-5 
PROJECT DELIVERY 
     
  
  
  
 
  
  
  
  
  
  
  
  
  
  
  
 
  
  
 
OUTPUTS AND ACTIVITIES 
     
  
  
  
 
  
  
  
  
  
  
  
  
  
  
  
 
  
  
4.5 
THREATS & CAUSES RESOLUTION 
     
  
  
  
 
  
  
  
  
  
  
  
  
  
  
  
 
  
  
4 
GLOBAL & NATIONAL BENEFITS 
     
  
  
  
 
  
  
  
  
  
  
  
  
  
  
  
 
  
  
5 
STAKEHOLDER PARTICIPATION 
     
  
  
  
 
  
  
  
  
  
  
  
  
  
  
  
 
  
  
4 
CAPACITY BUILDING 
     
  
  
  
 
  
  
  
  
  
  
  
  
  
  
  
 
  
  
5 
POLICY AND LEGISLATIVE REFORMS 
     
  
  
  
 
  
  
  
  
  
  
  
  
  
  
  
 
  
  
5 
REPLICABILITY 
     
  
  
  
 
  
  
  
  
  
  
  
  
  
  
  
 
  
  
3.5 
RISKS & SUSTAINABILITY 
     
  
  
  
 
  
  
  
  
  
  
  
  
  
  
  
 
  
  
3.75 
 
  
 
PROJECT IMPLEMENTATION 
     
  
  
  
 
  
  
  
  
  
  
  
  
  
  
  
 
  
  
 
PROJECT DESIGN & PLANNING 
     
  
  
  
 
  
  
  
  
  
  
  
  
  
  
  
 
  
  
3.5 
PROJECT MANAGEMENT 
     
  
  
  
 
  
  
  
  
  
  
  
  
  
  
  
 
  
  
5 
PROJECT EXECUTION & IMPLEMENTATION       
  
  
  
 
  
  
  
  
  
  
  
  
  
  
  
 
  
  
4 
COUNTRY OWNERSHIP 
     
  
  
  
 
  
  
  
  
  
  
  
  
  
  
  
 
  
  
3.75 
WORKPLAN AND BUDGET 
     
  
  
  
 
  
  
  
  
  
  
  
  
  
  
  
 
  
  
3.5 
MONITORING & EVALUATION 
     
  
  
  
 
  
  
  
  
  
  
  
  
  
  
  
 
  
  
4.25 
 
  
 
OVERALL ACHIEVEMENT & IMPACT       
  
  
  
 
  
  
  
  
  
  
  
  
  
  
  
 
  
  
4.20 
 
 
 
69 
 
6. RECOMMENDATIONS 
 
6.1 Recommendations Specific to the TEST project and similar Projects 
 
A.  It is now very important that the lessons and best practices evolved through the TEST 
project are properly captured and transferred to other relevant projects, initiatives and 
agencies. There would be considerable value in the production of a single, consolidated 
technical report on the TEST Project that includes the results and achievements from every 
demonstration enterprise along with documented lessons and best practices. A valuable 
output from the TEST Project as a whole would be a set of Knowledge Products carefully 
crafted and aimed at such audiences as the Danube Regional Project, ICPDR, the EU, the 
GEF Dnieper River Basin project, and other future GEF projects. Such Knowledge Products 
are now a growing requirement of UNDP as part of the evaluation of its projects and it may 
be that UNDP could assist in the development of such a package. These could focus on 
capacity building and institutional strengthening experiences at the project level, as well as 
on BAT and TEST-related lessons at the technical level. 
 
B.  The existing national CPC network needs to be sustained and expanded, both 
geographically and in substance. The two countries that participated in the TEST project 
without a formal CPC need assistance to develop such a centre, and other countries in the 
Danube region also need similar assistance. The CPCs should receive all the necessary and 
appropriate training to raise them beyond just CP centres to EST centres including training 
and experience in the TEST modules. This would help to provide the necessary framework 
for more effective transfer and replication of the TEST project results (lessons and Best 
Practices). Furthermore, some consideration should be given to marketing of the CPC 
expertise within the private sector, not only in the context of their ability to undertake 
appropriate TEST modules but also as impartial, independent and non-commercially 
orientated advisors to industry on BATs. 
 
C.  An effective single CPC networking facility should be maintained at UNIDO based on the 
advances made through the TEST project in this area. This should include development of 
the Information Management System linked into ICPDR, the Danube Regional Project and 
other relevant bodies. 
 
D.  Existing demonstration enterprises need some further assistance if possible with identifying 
soft-loans and investment opportunities to support their approved type C (and, in some 
cases, type B) EST improvements. Such soft-loans could also be made available to new 
enterprises wishing to pursue the TEST approach, once they have demonstrated 
commitment through the implementation of type A and type B improvements. Furthermore, 
companies have identified the need for some financing to help them to develop the technical 
aspects of the actual loan applications. 
 
E.  There is a need to involve government more closely in the TEST concept and to inform 
them of the successes and potential advantages at the national level. This requires a 
concerted effort of targeted awareness. Government agencies need to be engaged in the 
TEST process as there may well be further concessions and incentives that they can offer to 
companies to bring them on board in the first instance (bearing in mind that once companies 
have been trained and sensitised in the TEST approach they usually see the advantages for 
themselves). 
 
70 
 
F.  Some level of post-project assessment would be valuable to see how sustainable the TEST 
process has remained within the companies and at the national level. There is a potentially 
valuable role for the CPCs to play in this assessment process which could actually go 
beyond just assessment and review and involve active encouragement to the demonstration 
enterprises to continue their TEST-related activities. 
 
G.  In consideration of A-F above, there is a strong case for the development of a follow-up 
phase to the TEST MSP. Such a phase could concentrate on capturing the lessons and best 
practices, replicating them throughout the Danube region, using the lessons learned to 
strengthen the network of CPCs, developing an expanded programme of TEST throughout 
further enterprises with more support (both financial and policy-wise) from governments 
which includes investment options and soft-loans for the larger EST needs, etc. The 
requirement for such a follow-up phase was a consistent priority identified by nearly all 
stakeholders during this evaluation and would seem to be a logical consolidation and 
expansion of the relatively small but successful investment made so far through the MSP.  
 
6.2 Recommendations Specific to the GEF Project Design and Implementation Process 
 
A.  In future, careful consideration should be given to the appropriateness of the MSP modality 
for regional projects of this nature. This modality has constraints related to the lack of a 
substantial preparatory phase (such as a PDF B) during which project partnerships are 
developed, institutional weakness and strengths can be assessed, and financial commitments 
vis-à-vis co-financing can be formally confirmed and endorsed. Furthermore, the MSP 
modality, by virtue of its fixed funding ceiling, inevitably has constraints related to the 
project timescale and to the level of funding available for project management and 
administrative support. 
 
B.  Implementing Agencies should develop a policy of response to all project quarterly reports 
and APRs. Ideally,  the APR/PIR format should require a signed response from the IA to 
ensure that the Agency is aware of concerns raised in the report and has identified actions 
that are be taken to rectify these concerns. 
 
C.  Any changes in the Project Document and its Outputs and deliveries should be reflected 
(where appropriate) in corresponding changes to the Project's indicators. These should be 
documented within the APR/PIR and approved by the EA and IA.  
 
D.  GEF projects should strive to develop appropriate measurable indicators with the Mid-Term 
and Terminal Evaluation processes in mind. Evaluators depend on these verifiable 
indicators to measure the success of a Project and their absence can cause an overly 
subjective review. In this context, GEF and IAs should consider modifying MSP formats to 
include the Logical Framework approach (or similar logical progression leading to 
identification of measurable indicators) as a requirement. 
  
 
 
 
 
71 
 
 
 
 
 
 
7. List of Annexes 
 
Annex I: 
ToR 
Annex II: 
Lists of Persons/Agencies/Bodies interviewed 
Annex III: 
List of Documents Reviewed 
Annex IV: 
Questionnaire sent to non-mission country stakeholders 
 
 
 
72 
ANNEX I:   
TERMS OF REFERENCE FINAL EVALUATION 
 
 
Project number - EG/RER/00/G35 
 
Project Title - Transfer of Environmentally Sound Technology (TEST) in the Danube River 
Basin  
 
 
Background 
 
Enterprises in the countries of the middle and lower Danube River basin are facing numerous challenges as 
they go through a radical reshaping in their move towards market economies. At the same time, they are in 
the process of responding to the environmental objectives of the Danube River Protection Convention 
(DRPC) and the environmental requirements that come with accession to the European Union; the most 
significant of these is the EU's Integrated Pollution Prevention and Control (IPPC) Directive. The DRPC 
and the EU's IPPC Directive both require enterprises to apply best available techniques (BAT/EST) and best 
environmental practices (BEP).  
 
In 1997, the United Nations Development Programme (UNDP), with the financial support of the Global 
Environment Facility (GEF), launched the `Pollution Reduction Programme for the Danube River basin', 
through which it identified 130 major manufacturing enterprises known as `hot spots' that were significant 
sources of pollution to the waters of the Danube River basin. A significant number of these enterprises were 
contributing to transboundary nutrient and/or persistent organic pollution. 
 
In April 2001, UNIDO started the implementation of the TEST programme taking on the challenge to 
effectively demonstrate to the industries of five Danubian countries (Bulgaria, Croatia, Hungary, Romania 
and Slovakia) that it is possible to comply with environmental standards and still maintain, or even enhance 
their competitive position.  
 
The TEST programme's primary financial supporter was GEF, with some participation from UNIDO and 
other donors (the Hungarian and Czech Governments). The project's national partners (counterparts) were 
the National Cleaner Production Centres (NCPCs) of Croatia, Hungary, and Slovakia (members of the 
UNIDO/UNEP network of NCPCs), the Institute for Industrial Ecology (ECOIND) in Romania, and the 
Technical University of Sofia in Bulgaria.  
 
The objective of the TEST project was to build capacity of the national institutions in the five selected 
Danubian countries  in integrated environmental management (TEST integrated approach) for the Transfer 
of Environmentally Sound Technology. The TEST approach has been introduced at selected industrial hot 
spots to demonstrate that it is possible to comply with environmental norms of the Danube River Protection 
Convention while at the same time taking into account the needs to remain competitive and to deal with the 
social consequences of major technology upgrading. The enhanced institutional capacity would then be 
available to assist other enterprises of concern in these countries as well as other Danubian countries. 
 
73 
The implementation of the project consisted of three operational components: 
 
·  Component I.   Institutional Strengthening 
·  Component II.  Entreprise Demonstrations 
·  Component III. Dissemination of Results 
 
The TEST programme in the Danube River basin targeted 17 hot spots of industrial pollution (the list of 
enterprises is provided in table 1), of various industrial sectors. Through the programme, these industrial 
polluters have been introduced to the TEST integrated approach having the opportunity to learn how to use 
environmentally sound technologies to improve productivity, whilst at the same time complying with 
environmental norms and regulations.  
 
 
Country 
Selected Enterprise 
Industrial Sector  Focus of the project 
1 
Croatia 
Agroproteinka 
Meat Rendering 
2 
Gavrilovic d.o.o. 
Integrated meat processing 
3 
Herbos 
Pesticides- Atrazine plant 
4 
IPK Tvornica Secera Osijek 
Sugar production 
5 
Romania 
ASTRA  Romana 
Petrochemical  refinery 
6 
Rulmentul 
Machinery  bearing production 
7 
Chimcomplex 
Intermediate Chemicals -Isopropyl -amine  
8 
SOMES 
Pulp and paper 
9 
Slovakia 
AssiDoman Sturov 
Pulp and paper 
10 
Zos Trnava 
Machinery - repair railway wagons 
11 
Hungary 
Gunter  Tata Kft. 
Machinery - repair railway wagons 
12 
Indukcios es Vedogazos 
Steel heat treatment 
13 
VIDEOTON Audio Company 
Electronic products, plastic and wood processing 
14 
Nitrokemia 2000 
Intermediates Chemicals 
15 
Bulgaria 
Yuta JSC 
Textile 
16 
Slavianka JSC 
Fish processing 
17 
Zaharni Zavodi AD 
Sugar - Alchool production 
 
Table 1  List of demonstration enterprises participating in the TEST project 
 
 
TEST project implementation strategy 
 
The project implementation strategy has been adjusted during project implementation, as indicated in the 
UNDP/GEF Project Implementation Report (PIR2) June 2003 (section 3) in order  to reflect country specific 
conditions and to achieve the project objectives in a timely and cost-effective way.  By replacing the original 
step-by-step approach with the integrated approach, the revised TEST project implementation strategy 
promotes synergies between different and complementary environmental management tools supporting top 
management decision-making processes in medium and long-term planning toward environmental 
compliance and eco-efficiency. 
 
The TEST integrated approach to industrial environmental management developed by UNIDO,  has been 
designed to assist enterprises in the developing and transitional countries to effectively adopt 
Environmentally Sound Technology (EST). The application of the TEST integrated approach and its tools, 
leads to continuous improvement of the economic and environmental profiles of companies.  
The integrated TEST approach is based on several three basic principles: 
. 
1.  First, it gives priority to the preventive approach of Cleaner Production (systematic preventive 
actions based on pollution prevention techniques within the production process) and it moves 
intoconsiders the transfer of additional technologies for pollution control (end-of-pipe) only after the 
                                                 
2 For additional details on the revised implementation strategy see the related PIR - June 2003 
 
74 

cleaner production solutions have been explored. This leads to an transfer of technologies aimed at 
optimizing environmentally and financial ly optimized  elementstransfer of technologies: a win-win 
solution for both areas. 
 
2.  Second, the integrated TEST approach addresses the managerial aspects of environmental 
management as well as its technological aspects, by introducing tools like such as Environmental 
Management System (EMS) and Environmental Management Accounting (EMA).  
3.  Third, it puts environmental management within the broader strategy of environmental and social 
business responsibilities,  by leading companies towards the adoption of sustainable enterprise 
strategies (SES). 
 
 
The scheme below shows the stages of the revised TEST implementation strategy. 
 
 
 
 
Objective and Scope of the Evaluation Mission  
 
The evaluation is an activity in the project cycle, which attempts to determine as systematically and 
objectively as possible, the relevance, efficiency, effectiveness, impact and sustainability of the project 
against its objectives. It will also identify factors that have facilitated or impeded the achievement of these 
objectives. While a thorough review of the past is in itself very important, the in-depth evaluation is 
expected to lead to detailed recommendations and lessons learned for the future.  
 
The mission will assess, with respect to:  
 
 
75 
Project Design 
 
- 
Appropriateness of the project's concept and design to the overall situation of Danube River Basin 
and related situation of the industrial hot spots 
- 
Relevance of the project design within the framework  of GEF programmes and guidelines 
 
Project Implementation 
 
- 
General implementation and management of the project in terms of quality and timeliness of inputs 
and activities, adherence to workplans and budgets  
- 
Adequacy of management arrangements as well as monitoring and backstopping support given to 
the project by all parties concerned 
- 
Institutional set-up through the National Advisory Board mechanism and the degree to which it has 
encouraged full involvement of the countries  
- 
Responsiveness of project management to changes in the environment in which the project operates  
- 
UNIDO execution modality 
- 
Co-operation among project partners (UNIDO, UNDP/GEF, Commission for the Protection of the 
Danube River Basin (ICPDR), National counterparts and National Coordinators) 
 
 
Project Impact 
 
- 
Achievements of the project against the original objectives, outputs and activities as detailed in the 
project document 
- 
Level of awareness of the participating countries regarding project outputs 
- 
Level of ownership of the project by the participating countries 
- 
Level of commitment of the countries to support ongoing project and potential future replication 
activities 
- 
Degree of support given by the riparian Governments in integrating the project objectives and goals 
into the national development programmes and other related projects, and how well the project fits 
into national development policy 
- 
Impacts on policy and strategy of countries 
- 
Project impact on enhancing co-operation among industrial sectors and project partners 
 
 
76 
Conclusions and Recommendations 
 
Based on the above points, the evaluation mission should provide conclusions and recommendations, 
including:  
 
- 
General feedbacks on the implementation of the project  
- 
The degree to which the project objectives have been satisfied 
- 
Significant lessons that can be drawn from the experience of the project and its results, particularly 
those elements that have worked well and those that have not 
- 
Recommendations on further actions in the region upon completion of the current project 
 
 
Methodology 
 
The evaluation will be composed of three activities: studying documents, observing project participatory 
processes, and interviewing individuals who are either involved in the project, or who have or might be 
expected to have been impacted by the project.   
 
(i) 
Studying documents 
 
The team members shall familiarize themselves with the project through a review of relevant documents 
prior to travel to the region. These documents include interalia, 
 
- 
Project Document 
- 
TEST project manual  
- 
National publications 
- 
GEF Project Implementation Review (PIR) 2003 and 2004 
- 
UNDP/GEF Quarterly Operational Reports (QOR) 
 
 
Electronic copies of selected documents will be sent to the Evaluator in advance of the mission.  
 
(ii) 
Observing project participatory processes  
 
- 
Observe national dissemination seminar in Sofia, Bulgaria (Date to be fixed second half of February 
2005) 
 
(iii) 
Interviewing project partners  
 
- 
Project Coordination Unit at UNIDO 
- 
Selected national coordinators in the participating countries 
- 
UNDP Country Office focal  points in the participating countries 
- 
GEF focal points and UNDP-GEF regional coordinator for Central Eastern Europe  
- 
ICPDR EMIS group  - focal points  
- 
National counterparts/ project coordinators / co-operating institutions 
- 
Representatives of demonstration enterprises 
 
And in doing so, undertaking field visits to at least two project countries. 
 
 
 
77 
Composition of the Mission 
 
An international consultant who shall be responsible for the overall review of the project shall conduct the 
project evaluation. He should have extensive technical and managerial background at both policy and 
institution level of environment and international waters in particular, and in-depth experience of project 
evaluation techniques, particularly of those projects, which are funded by  GEF. Experience in Central and 
Eastern Europe is preferable. Fluency in English is required. 
 
 
Mission timetable and itinerary 
 
The duration of the consultancy for the Team Leader shall be 15 working days, including travel time, based 
on the following itinerary: 
 
2 days    
Home-base review of relevant documents  
1 day   
travel to Vienna 
2 days   
Interviews with UNIDO project management unit and ICPDR 
1 day   
Travel to project country one (to be identified) 
 
2 days 
National counterparts, Members of national advisory boards and enterprise visits 
1 day   
Travel to another project country (to be identified) 
2 days 
National counterparts, Members of national advisory boards and enterprise visits 
4 days   
Draft and finalize report  
 
 
 
Report 
 
In drafting the report, the consultant will be guided by the standard UNDP Guidelines for Evaluators.  
 
The final report should contain the following Annexes: 
·  Terms of Reference for final evaluation 
·  Itinerary (actual) 
·  List of meetings attended 
·  List of persons interviewed 
·  Summary of field visits 
·  List of documents reviewed 
·  Any other relevant material 
 
As the report is the product of an independent evaluation, it is up to the consultant to make use of the 
information provided during the mission. However, the evaluation team is responsible for reflecting any 
factual corrections brought to their attention prior to the finalization of the report. Therefore, in order to 
ensure that the report considers the view of all parties concerned, is properly understood, and is factually 
accurate, it is required that the consultant submit draft report to UNIDO and UNDP/GEF. UNIDO will revert 
promptly with collective feedback from project partners in order that the evaluator may finalize his/her 
report.  
 
The final version of the evaluation mission report should be submitted in electronic format (MS Word) to 
UNIDO and UNDP/GEF no later than one month from the date of start of the evaluation. The report shall 
also be submitted in five hard copies to UNIDO.  
 
Contact information for UNIDO and UNDP/GEF: 
 
UNIDO 
Mr. Pablo Huidobro 
 
78 
 
Chief International Waters Unit 
Energy and Cleaner Production Branch 
 
phuidobro@unido.org 
 
tel.: 0043-1-260263068 
 
Ms. Roberta De Palma 
Project manager 
Energy and Cleaner Production Branch 
rdepalam@unido.org 
tel.: 0043-1-260263486 
 
UNDP GEF Regional Office  
 
Mr. Nick Remple  
 
GEF Regional Coordinator for Biodiversity and 
 
International Waters 
 
Europe and CIS SURF 
 
E-mail: nick.remple@undp.org 
 
Tel.: +421-2-59337458 
 
 
 
 
79 
ANNEX II: 
LIST OF PERSONS/AGENCIES/BODIES INTERVIEWED  
 
UNDP 
Andrew Hudson  UNDP GEF Principal Technical Advisor on International Waters, UNDP NYC 
Juerg Staudenmann  Water Governance Advisor, UNDP Bratislava Regional Centre, Slovak 
Republic 
UNIDO 
Roberta De Palma  GEF TEST Regional Programme Coordinator  UNIDO Vienna  
Pablo Huidobro, Chief, Water Management Unit, UNIDO, Vienna 
Mihaela Popovici  Technical Expert  Water Management and Pollution Control - ICPDR 
 
Slovak Republic Stakeholders 
Viera Feckova  Director - Slovak Cleaner Production Centre (TEST Project NFP) 
Jana Balesova  National coordinator- Slovak Cleaner Production Centre 
Jaroslav Burjaniv  Lead Test Consultant TEST to ZOS Trnava enterprise- Slovak Cleaner 
Production Centre 
Vladimir Hudek  Director  Slovak Regional Environmental Centre 
Zdena Kenarova  Senior Advisor  Ministry of Environment (ICPDR focal point) 
Juraj Sikra  Desk Officer for UN Agencies  Ministry of Foreign Affairs 
Michal Deraj  Project Manager - Slovak Regional Environmental Centre 
Rudolf Brezovsky  Director  Zos Trnava Enterprise 
Frantisek Ruzicka  Deputy-Director - Zos Trnava Enterprise 
Jaroslav Striz  Market Manager  Zos Trnava Enterprise 
Frantisek Drgon - Systems Manager  Zos Trnava Enterprise 
 
 
Croatian Stakeholders  
Marijan Host  Director  Croatian Cleaner Production Centre (TEST Project NFP) 
Morana Belamaric  National Coordinator -Croatian Cleaner Production Centre 
Zeljka Medven  Project Manager  Regional Environmental Centre  
Ivana Halle  Head of Department, Ministry of Economy, Labour and Entrepreneurship (and 
UNIDO Focal Point) 
Visnja Jelic Muck  State Secretary   Environmental Protection Division - Ministry of 
Environmental Protection, Physical Planning and Construction 
Gordana Ruldic  Assistant to State Secretary - Environmental Protection Division - Ministry of 
Environmental Protection, Physical Planning and Construction 
Mojcu Luksic  ICPDR Focal Point  Minsitry of Agriculture, Forestry and Water Management 
(previously Head of Water Policy Section in EMIS) 
Slavko Brebric  Technical Director  Gavrilovic Enterprise 
Milica Opacic  Head of Environmental Management - Gavrilovic Enterprise 
Dascha (Unknown Surname)  Head of Human Resources - Gavrilovic Enterprise 
Janez Petek   CPC Consultant for IPK Tvornica Secera Osijek Enterprise Demonstration  
Nafis Defterdarovic  CPC Consultant for Gavrilovic Enterprise Demonstration 
 
Bulgarian Stakeholders 
Tzanko Tzanov  Associate Professor  Technical University of Sofia  TEST Project National 
coordinator - Bulgaria 
Alexandar Kiriy  Professor and Dean  Faculty of Power Engineering and Power Machines  
Technical University of Sofia 
 
80 
Milko Lovchev  Professor and Expert in Water Chemistry COGen E ngineering Ltd (TEST 
Project Team) 
Margarita Neznakomova  Sector expert- Head of Non-Woven and Technical Textiles Laboratory 
 Department of Textile Engineering  Technical University of Sofia (TEST 
Project Team) 
Nikola Stankov  Energy Efficiency Expert - Technical University of Sofia (TEST Project Team) 
Dimitar Kiossev  Sector Expert - Technical University of Sofia (TEST Project Team) 
Velio Donchev  Sector Expert - Technical University of Sofia (TEST Project Team) 
Ivona Grozeva  EMS Expert for Yuta enterprise (TEST Team- Ministry of Environment 
Ilian Ivanov  Financial Expert  University of National and World Economy 
Maria Nonova  Expert on Permit Issuance for Waste Treatment and Transportation, Waste Oil and 
PCB  Waste Management Directorate  - Industrial and Hazardous Waste 
Management Department  Ministry of Environment and Water. 
 
Ivanka Zanivar  Technologist and Head of Laboratory  and Environmental Concerns - Zaharnia 
Zavodi AD Demonstration Enterprise 
 
The Evaluator also received email feedback from the following consultants involved in TEST: 
 
Ivan Zavadsky - Project Manager - UNDP/GEF Danube Regional Project 
Vladimir Dobes   CP Trainer and consultant (international expert)  Assisting in design of the TEST 
methodology, providing on-site technical assistance in implementation of the CP 
module in Romania and Bulgaria and helping with writing the TEST report 
(UNIDO publication). 
 
 
And received completed Questionnaires (see Annex V for template below) from: 
 
Liliana Chirila  -  Director   Sectoral Operational Programme Management Directorate   Ministry of 
Environment and Water Management   Romania (former GEF focal pint 
Romania) 
Ágnes Kajdacsy  -  QMS  - EMS Consultant   (former environmental manager of Nitrokemia 
Enterprise Demonstration  Hungary 
Mihaela Oprescu   Senior Consultant (TEST team)  - Head of Environmental Department, 
IPROCHIM (Chincomplex) Demonstration  Romania 
Margareta Nicolau  - Managing Director - National R&D Institute for Industrial Ecology (ECOIND) 
Bucharest - Romania 
 
Maria Teodorescu   National coordinator TEST/Romania  -Environmental Senior Consultant   
International Programmes, National R&D Institute for Industrial Ecology 
(ECOIND) Bucharest  Romania 
Maria M.Galambos - Chief Senior Counsellor - Ministry of Environment and Water, Hungary 
Sándor Kerekes  - Dean of Faculty of Business Administration  - Corvinus University of Budapest  
Hungary (National coordinator TEST/Hungary) 
 
 
 
 
 
 
 
 
 
81 
ANNEX III:  LIST OF DOCUMENTS REVIEWED 
 
 
 
1.  The Project Document 
2.  The Project Brief 
3.  UNDP/GEF Quarterly Operational Reports (QOR) 
4.  GEF Project Implementation Review (PIR) and Annual Project Review (APR) 2003 and 2004 
5.  TEST project manuals  
6.  National publications 
7.  UNIDO TEST Website  
8.  ICPDR Website  
9.  DRP Website  
 
 
82 
ANNEX IV:  QUESTIONNAIRE SENT TO NON-MISSION COUNTRY 
STAKEHOLDERS 
 
GEF TERMINAL EVALUATION  TRANSFER OF ENVIRONMENTALLY SOUND 
TECHNOLOGY IN THE DANUBE RIVER BASIN 
 
GUIDANCE: Please answer the questions briefly but feel free to add extra comments to explain 
your responses. Not all of the questions may be appropriate to your involvement in the project or 
may be outside of your experience in which case please ignore those particular questions. Sections 
written in  black  explain the aim of the question and provide some background. The Sections in 
blue are the actual questions 
 
A. OVERALL OBJECTIVE 
To build capacity in existing cleaner production institutions to apply the UNIDO Transfer of 
Environmentally Sound Technology (TEST) procedure to technology transfer to 17 enterprises that 
are contributing to transboundary pollution, and primarily nutrients, in the Danube River Basin and 
the Black Sea.  
 
Has the Project achieved its aims in delivering its primary outcomes to:  
A.1 To strengthen capacities to introduce Cleaner Technologies for pollution reduction 
(with Cleane r Production centres supporting industries to reduce pollution) 
A.2 Improve water quality (and reduce the number of Danube industrial hotspots) 
 
B. THREATS AND CAUSES 
 
B.1 Has the project made a significantly contribution by demonstrating workable 
solutions to the main problems effecting water quality in the Danube? In particular 
has it demonstrated effective and acceptable solutions for industrial installations in 
relation to the following: 
o  Reducing nutrient loading into the Danube and Black Sea 
o  Reducing other hazardous industrial discharges 
o  Reducing sewage and other organic inputs from human settlements and activities 
o  Reducing extraction levels of water for cooling and other industrial processes 
B.2   Has this been demonstrated through improvements in water quality and an overall 
reduction in harmful discharges  if so how has these been measured and quantified?  
 
C. OUTPUT AND ACTIVITY  (Indicators provided by MSP Project Document) 
 
Component 1: Establishment of TEST Focal Points 
 
1.1 Set up TEST Focal points in NCPC or PPC. 
1.2 Identify appropriate institutions and experts to support NCPC/PCCs to carry out project 
requirements 
1.3 Introduce Focal points to test Programme, install information management system (linked to 
ICPDR), prepare implementation schedule for TEST at selected enterprises 
 
Original Indicators 
Ø Networks in 5 countries providing integrated package of services needed to achieve 
compliance with environmental norms 
Ø NCPC/PPCs have a new service to market to industrial clients 
 
83 
 
1:1 In your opinion, has the project met its Indicators for Success under Component 1? If not what are the likely 
reasons? 
 
Component 2: Application of the TEST procedure to 20 enterprises 
 
2.1 Selection of enterprises and securing their commitment to participation in TEST 
2.2 Training of TEST teams in analytical techniques (see Figure C.1) 
2.3 Application of TEST procedure to 17 enterprises to identify least-cost solution to comply 
with environmental norms 
 
Indicators 
Ø EST options for nutrient and toxic pollutant reduction under active investment negotiations 
in 10 enterprises by end of project. 
Ø Measurable nutrient/toxic/organic pollutant reduction (down by 30%) in 8 of the 
enterprises by end of project, and some reduction in the remaining enterprises. 
Ø EST options for organic pollutant reduction under active investment negotiation in 10 
enterprises. 
Ø Measurable organic pollutant reduction (down by 40%) in 12? of the enterprises by end of 
project.  
 
2:1 In your opinion, has the project met its Indicators for Success under Component 2? If not 
what are the likely reasons? 
 
Component 3: Disseminating results to other enterprises and countries 
 
3.1  Preparation of information material for TEST procedure, including the Test Manual and Case 
Studies. 
3.2  National seminars in each of 5 participating countries. 
3.3  One-day assessment at pollution enterprises to demonstrate benefits of applying TEST 
procedure. 
3.4  Introduction of TEST procedure to the 6 other Danubian Countries through a regional 
workshop. 
 
Indicators 
Ø TEST Management Toolkit (technical manuals & enterprise reports) for nutrient and toxics 
reduction available. 
Ø TEST Management Toolkit for organic pollutant reduction available. 
Ø At least 20 of 130 enterprises committed to implementing TEST procedure by end of 
project 
Ø  
3:1 In your opinion, has the project met its Indicators for Success under Component 3? If not 
what are the likely reasons? 
 
Expected Project Outcomes: 
 
Description of Expected Project Outcomes: 
 
As far as you are aware: 
 
 
84 
C.4. Have all participating enterprises prepared a  Sustainable Enterprise Strategy and do 
these SESs explain how they would implement best available techniques and best 
environmental practices to integrate successfully ESTs into their production processes? 
 
C.5. Have Environmentally sound technology options (a combination of advanced proce ss, 
pre-treatment and final pollution control technologies) been successfully identified for 15 
enterprises which bring them into compliance with environmental norms of the EU and the 
Convention?  
C.6. Have there been at least 30 per cent pollutant reductions within 10 participating 
enterprises, with some pollutant reductions in the other 10 as a result of implementing 
cleaner production (process change) measures? 
 
C.7. Have training courses been undertaken by international experts and have these built 
capacity within national institutions to advise the remaining industrial hot spots in the five 
participating countries on implementing the TEST procedure? 
 
C.8. Has a TEST management toolkit been developed and made available to national experts 
to assist remain ing enterprises to identify and install the appropriate ESTs at least cost.. and 
how effective and useful is such a kit? 
 
 
D. GLOBAL AND NATIONAL BENEFITS 
 
D.1. Operational Programme  
 
D.1.1. Does the project address the aims and objectives of OP8 (waterbo dy-based) and 
OP10 (contaminant-based) both in its design and in its implementation? 
 
D.2. Conventions 
Statements from Convention 
 
D.2.1 Does the project address the requirements and priorities of the Danube River 
Protection Convention and the Danube River Pollution Reduction Programme? 
 
D.3. National Priorities 
 
D.3.1 Were the national priorities and their linkage to GEF's global aims within this 
project clearly defined in the Project Document? 
D.3.2 Is the project addressing national priorities for develo ping ESTs and for pollution 
reduction? 
 
E. PROJECT MANAGEMENT AND IMPLEMENTATION 
 
E.1  Has the Executing Agency fulfilled its responsibilities effectively as per its ToR? 
E.2  Has the Implementing Agency fulfilled its role as required? 
E.3  Has the PIU/Project Management Unit functioned effectively in its management role? 
E.4 Have the channels of communication between the PIU, the EA and the IA worked 
e ffectively and has response to requests for assistance etc been forthcoming and 
timely? 
 
85 
E.5 Has the Project Management networked effectively with other project stakeholders 
(e.g. national focal points, hotspot industries, responsible government agencies, 
relevant NGOs? 
E.6 Are there any improvements which could have been made to Project Management 
and Implementation which would be worth capturing for future projects of this 
nature? 
 
F. WORKPLAN AND BUDGET 
 
F.1  Has the project followed the workplan (taking into account any amendments made by 
the Project National Advisory Boards)?  
F.2  Was the Workplan realistic in terms of delivery and timing? 
F.3 Has the budget proved to be an accurate assessment of the project's financial needs? 
F.4 Have their been any problems in disbursement? 
F.5 Based on experiences from this project are there any recommendations regarding 
workplan delivery and budget disbursement which would improve efficiency for 
further projects 
 
G. MONITORING AND EVALUATION 
G.1 Were adequate monitoring and Evaluation procedures (Indicators, criteria for 
measuring performance, results, impacts, etc) built into the project design?  
G.2   What standard UN-GEF M&E procedures were followed (Quarterly and Annual 
reports, site visits, representation at SteerCom?).  
G.3 Have these M&E procedures been followed and implemented? (reporting, PIR, 
Tripartite Review, MTE?) 
G.4 Have any concerns or recommendations arising for the M&E process been acted on to 
improve project performance? 
G.5 Have all stakeholders been transparently engaged in the M&E process (Advisory 
Boards, Project Implementation Review, etc) during project implementation? 
G.6  How could M&E have been improved 
 
H. STAKEHOLDER PARTICIPATION 
H.1  Were appropriate stakeholders involved in the Project Development? 
H.2  Were adequate provisions/arrangements made within the original Project 
Document to allow for comprehensive and fair stakeholder involvement and input 
to the project? 
H.3  Has stakeholder input and involvement been adequate? If not, why not? 
H.4  Were any principal stakeholders not included in this process and how would this 
have affected the project's delivery and long-term success? 
H.5  Have relevant stakeholders (e.g. National/regional experts and specialists, NGOs, 
community groups, other Government Departments, etc) been involved directly in 
executing specific activities? 
H.6  How could stakeholder participation have been improved in the project? 
 
I. CAPACITY BUILDING 
I.1  Did the Project Document accurately identify the required capacity building and 
institutional strengthening?  
I.2  What capacity building and institutional strengthening has been achie ved?  
I.3  What training has been achieved? 
I.4  Has the project provided any equipment and has this been used effectively?  
 
86 
I.5  Has any of the capacity building and institutional strengthening focused on NGOs 
or community groups? If yes, how effective has this been?  
I.6  Will the capacity building and institutional strengthening that has been provided be 
sustainable? 
 
J. POLICY AND LEGISLATIVE REFORMS/IMPROVEMENTS 
J.1   Were any policy reforms or legislative amendments identified as project 
requirements? If not, should they have been and has their absence affected project 
performance? 
J.2   If policy reforms and legislative amendments were identified as project 
requirements, how effective has the project been at delivering these reforms and 
amendments? 
 
K. REPLICABILITY 
K.1  How replicable within the project region are the lessons and practices developed 
through this project? 
K.2  How replicable would they be in other areas throughout the world? 
K.3  Does the project have a mechanism for replication and transfer (within project 
system boundary, and beyond at global level) 
 
L. SUSTAINABILITY 
L.1  Are the activities undertaken so far and their outcomes and deliverables sustainable 
in the long-term? Can the enterprises maintain the requirements (e.g. of ISO 14000) 
within the ir current financial structures and into the future? 
L.2  Are the overall objectives of the project likely to be sustainable beyond the project 
lifetime and for the foreseeable future? 
L.3  What could need to be done to improve the chances of sustainability?  
 
M. OVERALL IMPACT OF PROJECT 
 
(List any positive and negative impacts)  
M.1  Natural/Environment. What improvements or harm has the project had on the 
natural environment both within the Danube and beyond? 
M.2  Political: Has the project affected political thinking and policy. Is it seen as a good 
or a bad thing by local politicians and/or industry? 
M.3  Economic: Has the project had a positive or negative economic effect either within 
or outside of the project areas? 
M.4  Social: Has the project created noticeable and measurable improvements, or notable 
problems within associated or affected communities? 
 
N. FEASIBLE IMPROVEMENTS TO PROJECT 
N.1  Overall, what improvements could have been made to the project? 
 
O. FURTHER REQUIREMENTS 
O.1  Based on achievements and lessons learned from this project, are their any logical 
follow-up activities or initiatives which could be considered which would build on 
the investment made during this project's lifetime? 
 
 
87 
P. GENERAL QUESTIONS 
P.1   Has there been a fair, transparent and equitable involvement and input from all 5 
participating countries? 
P.2   Has there been effective and transparent involvement of and communication with 
the other Danubian countries? 
P.3   Has the project had any identifiable (with specific reference) effe ct on general 
awareness and understanding of pollution issues within communities along the 
Danube and the general regional population? 
P.4   Are their any mechanisms in place to monitor the achievements of the project and to 
ensure that they improvements made are not lost after project closure (especially in 
relation to pollution reduction and water quality)? 
 
 
Q. DO YOU HAVEANY OTHER COMMENTS OR CONCERNS WHICH HAVE NOT BEEN 
ADDRESSED IN PREVIOUS QUESTIONS? 
 
 
 
88 
LIST OF STAKEHOLDERS TO CONSULT 
 
PROJECT 
 
Project Staff 
National Advisory Boards 
Other Project Implementation/Execution bodies? (e.g. technical advisory groups) 
 
N.B. The Project Document has no description of Implementation/Execution Arrangements as is a 
requirement for GEF Implementing And Executing Agencies. 
 
INTERNATIONAL 
 
UNDP 
UNIDO 
ICPDR 
 
NATIONAL/LOCAL 
 
TEST Focal Points 
Board of Advisors 
Programme Coordinators for the DRPC 
Enterprise Representatives 
National CICs and PPCs 
Any relevant NGOs (especially within Danube Environment Forum) 
Any relevant community groups 
Any Local Community representatives within or associated with enterprises and discharge areas 
 
Representatives of : 
Ministry of Environment and Water, Sofia, Bulgaria. 
Ministry of Environmental Protection and Physical Planning, Zagreb, Croatia. 
Ministry for Environment International Funding Department, Budapest, Hungary. 
Ministry of Waters, Forests and Environmental, Bucharest, Romania. 
Ministry of the Environment, Bratislava, Slovak Republic. 
 
N.B. Co-Funders? Although the Budget (P.14) lists Other Sources of funding ($1.48 million) , it 
does not state where the funding comes from except in the case of UNIDOA or by implication with 
respect to National In-kind Co-funding? This makes it difficult to discuss project achievements 
with this important body of stakeholders. 
 
 
89 
 
Figure: C.1 Test 
Procedure 
Enterprise Selected 
No 
Yes 
Viability Assessment 
No 
Yes 
Cleaner Production Assessment 
No 
Yes 
Industrial Management Assessment 
No 
Yes 
Environmentally Sound Technology 
No 
Assessment 
Yes 
Sustainable Enterprise Strategy
No 
Yes 
Environmental Management System
No 
Yes 
No 
Investment Negotiation 
 
 
 
 
 
 
90